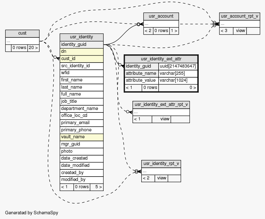
| Table SIEM.public.usr_identity_ext_attr User's extended identity attributes
|
Generated by SchemaSpy |
| ||||||||||||||||||||||||||||||||||||||
Table contained 0 rows at Mon Mar 26 23:24 EDT 2012 | ||||||||||||||||||||||||||||||||||||||
Indexes:
| Column(s) | Type | Sort | Constraint Name |
|---|---|---|---|
| identity_guid + attribute_name | Primary key | Asc/Asc | usr_identity_ext_attr_pk |
|


