How the Workforce Tree Configuration Works

The Subscriber adds to the work order the ID of the user object for which the phone number is being provisioned. This can be an ID of your choice, for example, Employee ID or Social Security number. The sample configuration uses Workforce ID. When the Publisher has configured the extension, it updates the user object with the extension number. The driver puts the Object ID in the Cable field of the extension in the PBX. This field has a character limit of 5 characters.

Figure 8
Graphical Representation of Workforce Tree Configuration
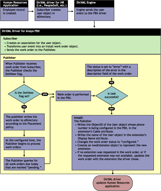
Figure 9
Flowchart of Workforce Tree Configuration


How the Driver Uses ObjectID to Identify and Update Users

The following figure shows where the ObjectID comes from and how it is used by the driver to update users. In this diagram you can trace the role of the ObjectID: the user's ID becomes the ObjectID of the work order, and is entered into the PBX as an attribute of the extension. After the task is complete, the ObjectID is used to identify the user object that needs to be updated.

Figure 10
How the Object ID Is Used in the Process


How the Subscriber Channel is Configured

In the workforce tree configuration, the Subscriber channel listens for events that pertain to work orders and users. (PBX site objects must also exist in eDirectory, but they are used only for the driver to query for information about how to contact each PBX. Changes to PBX objects are not processed by the Subscriber - instead you must restart the driver for changes to be recognized.)

In the workforce tree configuration, a work order can be created, or a user can be created which then causes Identity Manager to create a work order.

Rule or Style Sheet What it does

Subscriber Filter

Allows only events for nwoWorkOrder and User objects to be processed.

Event Transformation

Not used in sample configuration.

Matching Rule

Not used in sample configuration.

Create Rule

Contains rules only for nwoWorkOrder and User objects.

For an nwoWorkOrder object, requires values for the following attributes.

  • PBXName
  • nwoStatus
  • nwoSendtoPublisher
  • nwoDoItNow
  • nwoAction
  • nwoDisplayName

For a User object, requires values for the following attributes.

  • Surname
  • L

    As an example in the sample configuration, L (location) is used to provision the extension differently depending on where the user is physically located. (You could customize the style sheet to use L to determine which PBX site to use, or what setcor restrictions to use.)

  • Workforce ID

    The Workforce ID is important in the sample configuration because it is used to populate the ObjectID so the user can be identified with a work order.

If values are not present for the required attributes, the work order is not sent to the Publisher, and therefore is not performed in the PBX.

For a description of these attributes, see DirXML-nwoWorkOrder Object and User Objects and their DirXML Associations.

Placement Rule

Maps work orders from the work order container you specified to the Identity Manager Driver for Avaya PBX. This mapping is necessary so that the Subscriber can check the work orders to see whether the DoItNow flag is set to True.

Maps user object containers to the Identity Manager Driver for Avaya PBX. This makes sure that users, when they are created, are sent to the driver so that work orders can be created to provision their phone extensions.

Command Transformation

Takes user events and changes them to PBX actions.

  • Converts a user add event into a work order object.
  • Determines the PBX and node to use based on the Location attribute of the user object. (The configuration includes sample code for how to do this. You could use another user attribute instead, such as job title.)
  • Determines the phone type based on the Location attribute of the user object. Then, determines the dupe extension to use based on the phone type. The sample configuration shows an example of mapping phone type to dupe extension.

Schema Mapper

Maps eDirectory namespace to PBX namespace.

Handles mapping of work orders, extensions, and PBX site objects.

Output Transformation

For work orders you create in the work order container, maps the phone type to the duplicate extension if the dupe extension is not indicated in the work order. (PBX "template" for how to configure the phone type).???


How the Publisher Channel is Configured

Through the Publisher Channel, the Identity Manager Driver for Avaya PBX queries the PBX for information about extensions, places work order objects in the correct container, performs work orders, and sends updates to user objects.

Rule or Style Sheet What it does

Input Transformation

Not used in sample configuration.

Schema Mapper

Maps PBX namespace to eDirectory namespace.

Handles mapping of work orders, extensions, and PBX site objects.

Event Transformation

Transforms pbxExtension add, or modify, or delete events into events that modify user objects.

  • Transforms nwoExtension Add events into user modify events. Uses ObjectID from the work order to identify the user so it can add the new extension to the User object's telephone number.
  • Transforms modify events into modify events to modify the preferred name or object ID.
  • Transforms delete events for extensions into modify events to remove the extension from all that users that have it in their phone list. This is done by a query for users, rather than by the Object ID.

Publisher Filter

Allows only events for nwoWorkOrder, User, and extension objects to be processed.

Matching Rule

Not used in sample configuration.

Create Rule

Not used in sample configuration.

Placement Rule

  • Places work order objects in the correct container if SendToPublisher = True.
  • Puts the extension objects in the correct container.

Command Transformation

Not used in sample configuration.


User Events That Can Trigger a Work Order

User event from the Human Resources application Work Order that is created by the style sheets Ideas for what you could do when customizing the policies

New employee is entered in HR application

  • Install Work Order created to install new extension
  • Work order is marked DoItNow, so it is performed immediately.
  • The user is updated with the new phone extension in eDirectory.

You could configure the HR driver to update the user's information in the HR application.

Employee moves to a different location

No action is taken in the sample configuration.

You could customize the policies to do the following:

  • Move work order is created
  • If the move requires a new extension, the employee is updated with the new extension
  • The old extension is removed from the user object.

Employee's name changes

  • Modify work order is created and is performed immediately
  • The display name in the PBX is modified, so the users' phone shows the correct name on outgoing calls.

 

Employee goes on extended leave

No action is taken in the sample configuration.

You could customize the policies to create a disable work order.

Employee leaves the company

No action is taken in the sample configuration.

You could customize the policies to disconnect the extension.