The driver is preconfigured to use the Component Interfaces defined in the PSA. The APIs for these CIs have been compiled and combined into the dirxmlcomps.jar file. At run time, the driver imports the interfaces required to interact with the appropriate CI.
If the driver is configured to use different data schema CIs, the Java APIs for these CIs also need to be built, compiled, and archived into a .jar file. The directions for building the CI APIs is documented in the section of the PeopleTools documentation. (It is not necessary to rebuild all of the Java CI APIs, only those that are associated with your new schema CI.) The compiled and archived .jar file should be placed in the DirXML /lib subdirectory with the psoftshim.jar file.
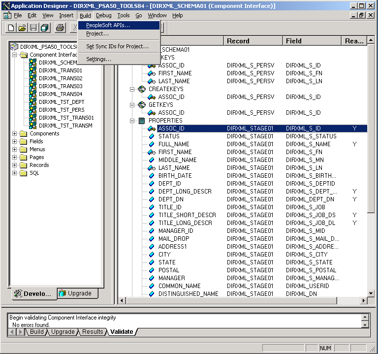
From the PeopleTools Application Designer, select the Schema Component Interface you want to build.
Click . In this example, the is used.

From the Build PeopleSoft API Bindings dialog box, select the option for the Java classes.
Select a target directory for the Java CI APIs (For our example, C:\newci).
For the prompt, click to deselect all CIs.
Using the scroll area, select the CIs for which you wish to generate an API. Make sure you select all CIs that begin with the name of the desired interface. In this example we selected CompIntfc.DIRXML_SCHEMA01 and CompIntfc.DIRXML_SCHEMA01Collection.
IMPORTANT:In addition to your schema CIs, you must always select the CompIntfc.CompIntfcPropertyInfo and CompIntfc.CompIntfcPropertyInfoCollection APIs. They are required in order to compile the schema APIs.
Click OK to generate the CI APIs. You might be prompted to create the target directory you specified.

The Application Designer status window should show a “Generating API Wrappers” message with the selected CIs, and then a “Done” message.
Now that the APIs have been generated, they must be compiled. In the C:\newci target directory there is a path generated to the Java API files. The files are in C:\newci\PeopleSoft\Generated\CompIntfc. For our example, there should be eight Java files present in this directory, including the four selected CI API files and four associated Java Interface files. Change directories to the file location and compile the Java files using an appropriate JVM (suggested version 1.3.1 and higher) with a classpath argument specifying the PeopleTools psjoa.jar file.
An example command line is:
javac -classpath c:\psoft\pt84\class\psjoa.jar *.java
After a successful compile, there is a .class file for each .java file in the directory.
The final step of the build process is the generation of a .jar file containing the compiled .class files. It is important that the full class path be generated with the JAR file, so the process must begin at the root of the CI API directory, C:\newci. From this directory, use the following command line:
jar cvf0M newci.jar PeopleSoft/Generated/CompIntfc/*.class
This command builds a JAR file called newci.jar that is comprised of the previously compiled .class files and contains the full class paths. The contents of the file can be verified using WinZIP or another appropriate tool.
Figure 5-1 Building a new .jar file

If the driver is currently running, it must be stopped. If you are using the Remote Loader, the driver must be shut down. If you are using a local driver, it will also be necessary to shut down eDirectory.
Copy the new JAR file to the same lib location with the driver components psoftshim.jar, dirxmlcomps.jar, and psjoa.jar. Restart eDirectory (if required) and the driver and Remote Loader.