1.0 Layout

Both the grid administrator and the job developer need to have access to and use the PlateSpin® Orchestrate Development Client. The administrator needs to use the console to perform any management functions, such as creating user accounts and managing Orchestrator Server activities. The developer uses the console to access the JDL editor for creating or modifying jobs and policies.

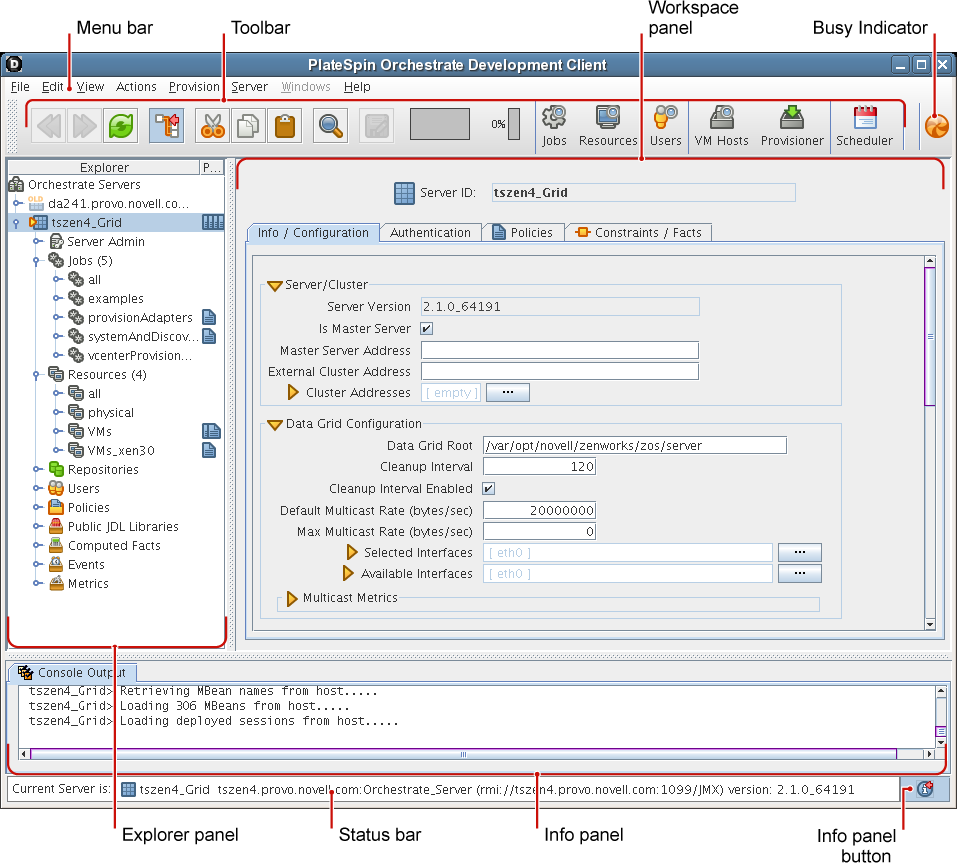
The following figure shows the general areas on the console interface that are referred to in this guide.

Figure 1-1 The PlateSpin Orchestrate Development Client with Parts Identified

The following chart describes the functional areas of the main PlateSpin Orchestrate Development Client display.

Table 1-1 Detailed Description of Console Areas

Area

Description

Menu bar

Provides operations categorized under menus such as File, Edit, View, Grid, Server, Windows, and Help.

  • The File menu lets you save any changes you’ve made or exit the console.

  • The Edit menu lets cut, copy, and paste items and choose general and server preferences for console.

  • The View menu lets you manipulate the display of the different components of the console and refresh the Explorer and Workspace panels.

  • The Actions menu lets you launch specific tools that create and delete users or user groups, computing resources, jobs, policies, and computed facts.

  • The Server menu lets you start a local server, log in to the server, create and display logs for logged in servers, log out from the server, and shut down the server.

  • The Windows menu lets you select console windows to display when you have more than one console window open. You can open the Explorer panel and the two tabs of the Info panel (<Orchestrator> Log and Console Output) in their own windows by right-clicking the tab and choosing Open in window in the pop-up menu.

  • The Help menu provides access to the About box for the console. It also provides a link to ZENworks Orchestrator documentation on the Web.

Main toolbar

The main toolbar has buttons for executing common tasks. The basic tasks are Go Back, Go Forward, Refresh the view, Hide or Show the Explorer Panel, Cut, Copy, Paste, and Save changes in workspace view and Open the Find Dialog.

The toolbar also includes buttons that open monitoring views for Jobs, Resources, and Users.

To the far left of the toolbar, a pinwheel icon indicates when the console is busy.

Explorer panel

The Explorer panel displays a hierarchical tree. The tree lets you navigate to different objects; you can click items in the tree to see their details. For example, you can display computing resources for a selected grid. When you click Computing Resources in the tree, its details appear in the Workspace panel with a list of active computing resources. You can edit the Computing Resource attributes in the workspace panel.

Workspace panel

The Workspace panel displays a detailed view for an item you select in the Explorer panel. For example, if you select a computing resource under physical in the Explorer panel, the Workspace panel view changes to show the details for that resource. You can edit the properties of an Orchestrator object in the views displayed in the Workspace panel.

Info panel

The Info panel displays a variety of information, such as validation and error messages, log files, and query results. You can display or hide the Info panel by clicking the Info panel button in the Status bar.

Status bar

The status bar displays general identity information about the Orchestrator Server where you are logged in.

For information about launching the console and using it for the first time, see Walkthrough: Launching the PlateSpin Orchestrate Development Clientin the PlateSpin Orchestrate 2.0 Installation and Configuration Guide.

For detailed information about the components, icons, and usage of the PlateSpin Orchestrate Development Client, see Section 2.0, Orchestrate Development Client Menus and Tools.