14.2 Republishing an Updated Policy

After a policy has been published to users or computers, you must republish the policy if you make any changes to it.

For example, if you change the WEP key for an access point, you need to save the policy and then publish it again. Any user or computer to which the policy was previously published receives the updated policy the next time the Security Client checks in.

  1. In the Management Console, open the policy.

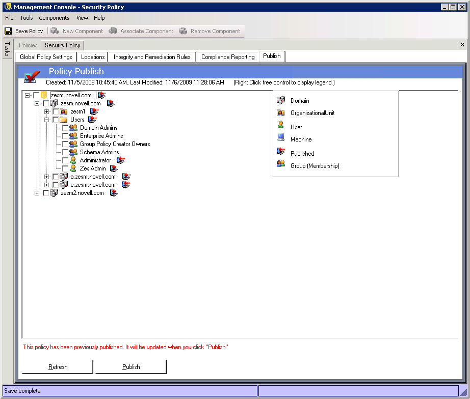
  2. Click the Publish tab.

    The Policy Publish page displays the directory service trees to which the system has connections. The icon indicates the objects to which the policy was previously published. You do not need to reselect these objects. The policy will automatically be republished to them.

  3. If there are additional users, computers, or groups to which you want to publish the policy, select those objects.

    Keep in mind the following:

    • If you select an entire domain or organizational unit, the policy is published to all users and computers within the domain or unit.

    • If a directory object is displayed in red, your Management Console login account does not provide rights to publish to that object.

    • If the directory tree does not display the users, computers, or groups to which you want to publish the policy, you might need to synchronize the Management database with the directory service. Users and computers are not added to the Management database until 1) they are synchronized from the directory service or 2) they log in via the Security Client for the first time. For information about synchronizing the database, see Section 3.0, Configuring Data Synchronization Schedules.

    • If you need to clear your selected objects, click Refresh.

  4. Click Publish.