WebSphere Application Server Advanced Edition
Erste Schritte
Version 3.02
CT678IE
5801-AAR
| Hinweis |
|---|
| Lesen Sie vor Verwendung dieser Informationen und des dazugehörigen Produkts die allgemeinen Informationen im Anhang D, Bemerkungen. |
Dritte Ausgabe (Mai 1999)
(C) Copyright International Business Machines Corporation 1998,1999. Alle Rechte vorbehalten.
Informationen zum IBM WebSphere Application Server
Vorbereitungen für die Installation des WebSphere Application Server
WebSphere Application Server installieren und konfigurieren
WebSphere Application Server starten und stoppen
Installation überprüfen und Fehler beheben
Tipps zur Verwendung des Administrations-Servers und der Administrations-Konsole
Anhang A. Für die Installation verfügbare Komponenten
Anhang B. NetWare Enterprise Web Server installieren und konfigurieren
Anhang C. Novell Directory Services
Die Veröffentlichung "Erste Schritte" soll Sie bei der Installation, Konfiguration und bei der Verwendung des IBM WebSphere Application Server Advanced Edition Version 3 unter Novell NetWare unterstützen. Sie beschreibt ferner, wie Sie Ihre Installation überprüfen können, und verweist Sie auf weitere Informationsquellen. Mit Hilfe der Informationen in dieser Veröffentlichung sind Sie in der Lage, so schnell wie eben möglich mit der Installation und Konfiguration des WebSphere Application Server zu beginnen.
Daneben sind zusätzliche Informationsquellen verfügbar, in denen die Verwendung der Funktionen des WebSphere Application Server beschrieben wird. (Lesen Sie dazu den Abschnitt Weitere Informationen)
| Entwicklung für WebSphere | Wenn Sie Programmierer sind und Anwendungen entwickeln, die unter WebSphere ausgeführt werden sollen, finden Sie auf der IBM Website zu WebSphere Application Server oder auf der Novell-Website unter der folgenden Adresse weitere Informationen: http://developer.novell.com/websphere. |
| WebSphere Application Server installieren, konfigurieren und verwalten | Wenn Sie für die Installation, Konfiguration und Verwaltung des WebSphere Application Server verantwortlich sind, lesen Sie bitte das vorliegende Dokument. Auf den Websites http://www.ibm.com/software/webservers/appserv/ und http://www.novell.com/documentation finden Sie aktuelle Release-Hinweise und Referenzliteratur. |
Diese Veröffentlichung ist sowohl im HTML- als auch im PDF-Format auf den Websites von IBM und Novell sowie auf der Produkt-CD-ROM verfügbar. Die aktuelle Version dieses Dokuments finden Sie auf den oben aufgeführten Websites.
Der WebSphere Application Server Advanced Edition ermöglicht Web-Transaktionen und -Interaktionen in einer stabilen Umgebung für die Publikation von e-business-Anwendungen. Er bietet eine portierbare, Java-gestützte Plattform zur Publikation von Web-Anwendungen, die auf die Unterstützung und Ausführung von Servlets, JavaBeans, JSP-Dateien (JavaServer Pages) und Enterprise-Beans ausgerichtet ist. Der WebSphere Application Server Advanced Edition baut auf der Standard Edition des WebSphere Application Server auf und ermöglicht die Übertragbarkeit und Verwaltung von Enterprise-Beans. Er bietet eine komplexe Plattform für Java-gestützte Web-Anwendungen. Der Nutzen und die Vielseitigkeit dieser Plattform wird durch folgende Punkte noch verstärkt:
Dieses WebSphere-Produkt verwaltet und integriert unternehmensweite Anwendungen und nutzt gleichzeitig offene Java-gestützte Technologien und APIs. Leistungsstarke Interaktionen mit relationalen Datenbanken, Transaktionsverarbeitungssystemen und anderen Anwendungen werden durch dieses Produkt ebenfalls ermöglicht. Dieser Web-Anwendungs-Server bietet Ihnen die Möglichkeit, Java-, CORBA- und Enterprise-Bean-Anwendungen zu nutzen und zu verwalten.
Der WebSphere Application Server Advanced Edition Version 3 bietet eine leistungsfähige Publikationsumgebung und eine Reihe von Anwendungs-Services für das Verwalten von Java-Anwendungen und -Komponenten. Zu den neuen Funktionen gehören:
Die wirtschaftliche Bedeutung des World Wide Web nimmt rapide zu. In dem daraus entstehenden Wettbewerb setzen sich mehr und mehr Websites mit dynamischen HTML-Seiten durch, da sie dem Benutzer interaktives Arbeiten und "Selbstbedienungstransaktionen" ermöglichen. Die Anwendungen der Business-Logik, die für diese Interaktivität erforderlich sind, agieren im Hintergrund und erlauben auf Benutzeranfragen hin den unmittelbaren Zugriff auf Daten.
Immer mehr Unternehmen setzen auf Java-Technologien, die Web-gestützte Business-Logik ermöglichen und unterstützen. Websites, die Java Server Pages (JSP), Servlets und Java-gestützte Datenbankverbindungen verwenden, bieten Unterstützung für hochdifferenzierte Transaktionen und dynamische Interaktion mit Kunden. Diese Entwicklung bringt folgende neue Aufgaben mit sich:
Der IBM WebSphere Application Server Version 3.0 wurde für die Bewältigung dieser Aufgaben konzipiert; er trägt den aktuellen Bedürfnissen Ihres Unternehmens Rechnung und unterstützt gleichzeitig dessen Wachstum:
Alle diese Produkte zielen darauf ab, die Aufgaben der Web-Strukturierung und des Web-Designs von den Programmierungsaufgaben im Bereich der Business-Logik zu trennen, so dass Programmierer und konservativer orientierte Web-Team-Mitglieder mit maximaler Effizienz und minimalen Interferenzen zusammenarbeiten können.
Der verbleibende Teil dieses Abschnitts behandelt die vom WebSphere Application Server Advanced Edition unterstützten Java-Technologien sowie die Umgebung, die der WebSphere Application Server für die Ausführung und Verwaltung dieser Technologien bereitstellt:
Die Unterstützung von Enterprise-Beans ist das Hauptleistungsmerkmal der WebSphere Application Server Advanced Edition. Diese Unterstützung kombiniert Transaktionsverarbeitung und verteilte Objekte zu einer modernen Lösung für komplexe Probleme bei der Informationsverwaltung.
Mit der Unterstützung von WebSphere Application Server für Enterprise-Beans können Anwendungsentwickler einfach und produktiv arbeiten und sich auf auf ihre eigentlichen Aufgaben anstatt auf komplexe Transaktionsverarbeitung oder verteilte Objekte konzentrieren. Diese Aufgaben übernimmt die Unterstützung für Enterprise-Beans für die Entwickler. Beispielsweise kann ein Anwendungsentwickler einen einfachen Befehl oder eine einfache Methode verwenden, um Gelder zwischen Bankkonten zu überweisen, ohne sich um die eigentliche Position der zu verarbeitenden Daten oder um die Behandlung von Systemfehlern kümmern zu müssen.
Weitere Informationen zu den Editionen von IBM WebSphere Application Server Version 3.0 sind auf folgenden Websites zu finden:
http://www.ibm.com/software/webservers/appserv
http://developer.novell.com/websphere
http://www.novell.com/documentation/websphere/docui/index.html
Ähnlich wie Java-Applets in einem Browser ausgeführt werden, um dessen Leistungsspektrum zu vergrößern, werden Java-Servlets auf einem Java-gestützten Web-Server ausgeführt, um das Leistungsspektrum des Servers zu vergrößern. Servlets sind, wie auch andere Komponenten der Business-Logik, in der Lage, Website-Inhalte zu generieren oder mit Enterprise-Beans zu kommunizieren, um auf Datenbankinhalte zuzugreifen, wobei sie eine neue Qualitätsstufe in der Beantwortung von Benutzeranfragen erreichen.
Der WebSphere Application Server Advanced Edition bietet eine Java-gestützte Servlet-Maschine, die mit verschiedenen Web-Servern und Betriebssystemen kompatibel ist. Die Servlet-Maschine unterstützt:
Ein Web-Team, das Web-Server in Kombination mit Application Servern einsetzt, kann interaktive Websites erstellen, die es dem Kunden ermöglichen, verschiedene Transaktionen eigenständig auszuführen. Ergänzend zu HTML sind zur Beschreibung und Anzeige der Daten von Benutzern und Ausgabedatenbanken, die während dieser Transaktionen in eine Website hinein- bzw. aus ihr herausfließen, weitere Technologien verfügbar. Zu den verwendeten Kerntechnologien gehören JavaServer Pages (JSP) von Sun Microsystems und XML (eXtensible Markup Language, erweiterungsfähige Formatiersprache).
Der WebSphere Application Server koordiniert JSP-Dateien, XML, Business-Logik-Anwendungen und HTML, um so eine Web-gestützte Darstellung zu ermöglichen, mit deren Hilfe Benutzeranfragen gesammelt, Business-Logik-Anwendungen für die Generierung der Daten bzw. den Zugriff auf die Daten aufgerufen und die jeweiligen Ergebnisse formatiert und angezeigt werden können.
Der WebSphere Application Server enthält eine JSP-Maschine sowie Unterstützung für Tags. JSP-Dateien kombinieren den Server-seitigen Einsatz von Scripts und Tags, so dass Präsentationslogik (wie z. B. HTML) und Business-Logik (wie etwa ein Servlet) getrennt werden können. In jeder JSP-Datei können JSP-Syntax, HTML-Tags, Servlet-Tags, NCSA-Tags sowie Inline-Java-Code verwendet werden, um Benutzeranfragen zu verarbeiten und dabei je nach Bedarf auf wiederverwendbare Business-Logik-Komponenten, wie z. B. Servlets, Beans und Java-gestützte Web-Anwendungen, zuzugreifen. JSP-Dateien ermöglichen außerdem das Trennen zwischen Struktur, Inhalt und Präsentation von Dokumenten, so dass Web-Team-Mitglieder parallel arbeiten können und einander dabei kaum behindern.
Der WebSphere Application Server bietet darüber hinaus die XML Document Structure Services, die aus einem Dokument-Parser, einem Dokumentprüfprozess und einem Dokumentgenerator für die Server-seitige XML-Verarbeitung bestehen. Mit diesen Merkmalen kann die Leistung von XML als Tagging-Alternative zu HTML deutlich gesteigert werden. XML erleichtert:
Der WebSphere Application Server bietet eine gesicherte, skalierbare Umgebung für das Publizieren und Verwalten von Web-gestützten Anwendungen.
WebSphere Application Server für NetWare stellt ein Plug-In für den NetWare Enterprise Web Server bereit, der das Leistungsspektrum so erweitert, dass er Java-Anwendungen bedienen kann. Das Plug-In wird mit dem Enterprise Server geladen und stellt die Verbindung zwischen Web-Server und WebSphere Application Server her.
Der WebSphere Application Server unterstützt mehr Konfigurationsszenarien denn je. Einige Konfigurationen unterstützen Lastausgleich, JVM-Pooling, mehrere Server auf mehreren Maschinen und Web-Server mehrerer Hersteller, die Anforderungen an einen WebSphere Application Server übermitteln.
Die Advanced Edition bietet Java Object Request Broker (Java ORB) mit RMI (Remote Method Invocation) über Verbindungen, die das Internet-IIOP (Internet Inter-ORB Protocol) verwenden, und erreicht damit ein Maximum an Flexibilität bei der Verteilung des Application Server.
Der WebSphere Application Server verfügt über einen Sicherheits-Server, der mit der Servlet-Maschine und dem Web-Server eine Zugriffskontrolle auf Web-Ressourcen gewährleistet, zu denen HTML-Seiten, Servlets, JSP-Dateien und Enterprise-Beans gezählt werden. Der Sicherheits-Server ermöglicht eine zentralisierte Kontrolle der Sicherheitsmaßnahmen und -Services, wie z. B. Authentifizierung und Berechtigungsvergabe.
Die vom Application Server verwendete Authentifizierung vergleicht Benutzer-IDs mit anderen IDs, die bereits über den LDAP-Service (Lightweight Directory Access Protocol), NetWare Directory Services (NDS) oder den LTPA-Service (Lightweight Third Party Authentication).
Zur Verfügung stehen eine Basisauthentifizierung und eine Authentifizierung über Zertifikat, abhängig von dem Leistungsspektrum Ihres Web-Servers und anderen Faktoren. Die Authentifizierung über Zertifikat bietet einen einfach anzuwendenden Mechanismus für den Schutz von Web-Ressourcen, der höchsten Sicherheitsanforderungen genügt.
Die Unterstützung von LTPA bietet die Grundlage für die Verwendung von SSO (Single Sign-On). Dies bedeutet, dass Benutzer nach der ersten Authentifizierung zu Beginn einer Session auf Ressourcen verschiedener WebSphere Application Server und Web-Server innerhalb eines Unternehmens zugreifen können, ohne dass eine erneute Authentifizierung erfolgen muss.
Die Sicherheitsinformationen der Benutzerhilfe des WebSphere Application Server erläutern zusätzliche Sicherheitsfunktionen und bieten Ihnen Richtlinien für die Konfiguration einer gesicherten Umgebung.
Der WebSphere Application Server unterstützt Benutzerprofile und Session-Überwachung für in Clustern zusammengefasste oder eigenständige Web-Server. Diese Funktionen ermöglichen es Ihnen, Informationen zu den Benutzern der Website zu verwalten und mehrere Anforderungen desselben Benutzers in einer Session zusammenzufassen.
Der WebSphere Application Server bietet eine Funktion zum Zusammenschluss von Verbindungen (Pooling), die Verbindungen zu Datenbanken mit JDBC-Unterstützung zwischenspeichert und wiederverwendet (JDBC = Java Database Connectivity, Java-Datenbankkonnektivität). Benötigt ein Servlet eine Datenbankverbindung, so erhält es diese über den Pool der verfügbaren Verbindungen, ohne dass für jede Anforderung eine neue Verbindung geöffnet werden muss.
Der WebSphere Application Server bietet weitreichende Überwachungsfunktionen für Ressourcen, zu denen auch Servlets, Enterprise-Beans, Threads, Systemressourcen, Datenbankverbindungs-Pools und Benutzer-Sessions gehören. Die Überwachungsschnittstelle verfügt über Diagramm- und Tabellenansichten, die Ihnen einen schnellen Überblick über eventuelle Fehler oder allgemeine Leistungsdaten ermöglichen.
Tracing- und Protokollfunktionen sind ebenfalls verfügbar.
Die WebSphere Application Server Advanced Edition und Standard Edition verfügen über Code für Tivoli Ready Certified. Anweisungen zur Installation und Konfiguration von Tivoli Ready Enablement finden Sie im Documentation Center.
WebSphere bietet Ihnen eine Beispielsammlung, die eine Anzahl von kleineren, generischen Beispieldateien enthält. Mit Hilfe dieser Beispieldateien können Sie auf schnelle Art gebräuchliche Funktionen zu Ihren Websites hinzufügen, die Grundlagen des Java-Programmierungsmodells unter WebSphere lernen und nützliche Techniken für die optimale Nutzung Ihres Application Server einsetzen. Die Beispielsammlung enthält außerdem eine vollständige Intranet-Website für ein fiktives Unternehmen (YourCo). Mit dieser Website können Sie die einfachen Beispieldateien in einer (fast) realen Unternehmenssituation anwenden und sie Ihren Vorstellungen entsprechend anpassen.
Wenn Sie nach dem Starten des Application Server weitere Informationen zu den Beispielen wünschen, rufen Sie die Website von IBM WebSphere Studio auf:
http://Domänenname/WebSphereSamples/index.html
Für die Verwendung der Beispiele benötigen Sie einen Web-Browser, der HTML 4, CSS (Cascading Stylesheets) und Java-Applets unterstützt. Beispiele für einen solchen Browser sind Netscape Navigator 4.07 und Microsoft Internet Explorer ab Version 4.01.
| Hinweis: | Erkundigen Sie sich
vor der Installation des WebSphere Application Server bei Novell Developer Support,
auf den Websites mit der Dokumentationen oder auf der Website zum IBM WebSphere Application Server
nach aktuellen Korrekturen und Ergänzungen zu den vorliegenden Informationen. Die jeweils
aktuellen Release-Beschreibungen finden Sie auf den folgenden Websites: http://developer.novell.com/websphere http://www.novell.com/documentation/websphere/docui/index.html |
Es gibt mehrere Möglichkeiten, sich nach aktuellen Informationen zu WebSphere Application Server zu erkundigen:
| Geplante Aktion . . . | Informationen . . . |
| Installation, Konfiguration oder Verwaltung des WebSphere Application Server unter NetWare |
|
| Entwicklung und Publikation von Servlets auf dem WebSphere Application Server unter NetWare |
|
Das Documentation Center, das sich auf dem Server befindet, auf dem Sie WebSphere installieren, bietet einen einfachen Zugriff auf die Programmierungsdokumentation des Produkts, die Hilfe zur Administrationskonsole, die Java-Dokumentation, die Website und auf weitere Produktressourcen.
Um auf das Documentation Center zuzugreifen, ist ein Web-Browser erforderlich, der HTML4, CSS (Cascading Stylesheets) und Java-Applets unterstützt. Geeignete Browser sind beispielsweise Netscape Navigator 4.07 und Microsoft Internet Explorer ab Version 4.01.
Gehen Sie wie folgt vor, um über einen Web-Browser auf das Documentation Center zuzugreifen:
Sie können das Documentation Center auch öffnen, indem Sie Ihrem NetWare-Server ein Laufwerk zuweisen und dann den folgenden Pfad öffnen:
as_root\web\doc\begin_here\index.html
Bei der WebSphere-Administrationskonsole handelt es sich um ein Java-Programm, das eine Administrationsschnittstelle für den WebSphere-Administrations-Server bereitstellt.
Die zugehörige Hilfefunktion enthält ein Lernprogramm zu den wichtigsten Tasks, des weiteren eine Hilfe zu Dialogfenstern und zu Eingabefeldern. Um auf die Hilfefunktion zuzugreifen, ist ein Web-Browser erforderlich, der HTML4, CSS (Cascading Stylesheets) und Java-Applets unterstützt. Beispiele für einen solchen Browser sind Netscape Navigator 4.07 und Microsoft Internet Explorer ab Version 4.01.
Gehen Sie wie folgt vor, um auf die Hilfefunktion zuzugreifen:
Auf der Website zum WebSphere Application Server finden Sie folgende Informationen:
Rufen Sie den folgenden URL auf:http://www.ibm.com/software/webservers/appserv/.
Auf der Novell-Website DeveloperNet finden Sie Entwickler-Tools und unterstützende Informationen, z. B.:
Rufen Sie den folgenden URL auf: http://developer.novell.com/websphere.
Auf der Novell-Website für Dokumentationen finden Sie aktualisierte Versionen der folgenden Veröffentlichungen:
Rufen Sie den folgenden URL auf: http://www.novell.com/documentation/websphere/docui/index.html.
Dieses Kapitel enthält Informationen zur Vorbereitung der Installation des WebSphere Application Server unter NetWare.
Informieren Sie sich wie üblich vor der Installation des WebSphere Application Server auf den aufgeführten Websites nach aktuellen Informationen.
Das Installationsprogramm des WebSphere Application Server ermöglicht die Auswahl folgender Konfigurationsoptionen, die als Schaltfläche während der Installation angezeigt werden:
Mit der Auswahl dieser Option ist eine Standardkonfiguration für den Administrations-Server verknüpft, so dass Sie die ersten Administrations-Tasks schneller ausführen können. Wenn Sie eine Entwicklungsumgebung installieren, wird empfohlen, die Standardkonfiguration auszuwählen.
WebSphere Application Server Advanced Edition Version 3 unterstützt eine Vielzahl von Topologien. Die gebräuchlichsten Konfigurationen sind im folgenden beschrieben:
Merkmale der Basistopologie:
Abbildung 1. Vom WebSphere Application Server unterstützte Basistopologie

Anweisungen zur Installation der Basiskonfiguration finden Sie im Abschnitt
WebSphere Application Server installieren und konfigurieren.
Diese Topologie kann sich zusammensetzen aus:
| Hinweis: | Eine Server-Gruppe und alle zugehörigen Klone befinden sich auf der selben Maschine. |
Diese Topologie bietet eine gute Servlet- und JSP-Leistung. Mehrere Anwendungs-Server-Maschinen publizieren mehrere Instanzen von Java-Anwendungen, wobei alle in einer logischen Server-Gruppe verwaltet werden.
Abbildung 2 veranschaulicht, dass sich diese Konfiguration in Kombination mit der in Abbildung 1 dargestellten Topologie ideal für horizontale Skalierung eignet, wobei der eNetwork Dispatcher den Lastausgleich auf den Maschinen übernimmt.
Abbildung 2. Erweiterte Topologie I

Anweisungen zur Installation dieser Topologie finden Sie im Abschnitt WebSphere Application Server installieren und konfigurieren.
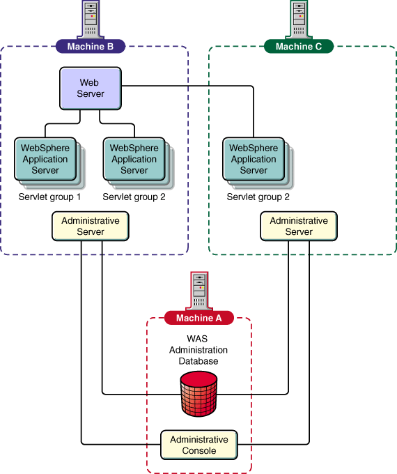
Diese Topologie beinhaltet alle Funktionen der erweiterten Topologie I. Verbindungen, für die nicht geschützte Verschlüsselung oder Open Servlet Engine (OSE) verwendet wird, verbinden den Web-Server oder das Plug-In des WebSphere Application Server mit den Anwendungs-Server-Gruppen (siehe Abbildung 3). Die Firewall in dieser Topologie muss einen TCP-Port unterstützen. Falls die Firewall ein Protokollanalyseprogramm verwendet, treten Fehler auf.
Diese Topologie ist die flexibelste der von WebSphere Application Server Version 3.0 unterstützten Topologien. Die Servlets und JSP-Dateien werden mit RMI (Remote Method Invocation) über IIOP zugeteilt. Es sind mehrere Workstations mit mehreren Server-Gruppen mit Klonen zulässig.
Diese Topologie gibt Ihnen einen Maximum an Flexibilität bei der Verteilung von Objekten. Außerdem ist diese Topologie die einzige geschützte Konfiguration. In dieser Topologie (siehe Abbildung 3 ist die Verbindung zwischen dem Web-Server und dem WebSphere Application Server die einzige ungeschützte Verbindung. Für die Verbindungen zwischen dem OSE Listener und den Anwendungs-Server-Gruppen wird IIOP verwendet.
Abbildung 3. Erweiterte Topologie II

Informationen zur Installation dieser Topologie finden Sie im Abschnitt WebSphere Application Server installieren und konfigurieren.
WebSphere Application Server unterstützt das Klonen von Anwendungs-Servern über die WebSphere-Administrationskonsole. Der WebSphere Application Server unterstützt die Erstellung von Klonen für Servlet-Maschinen, Web-Anwendungen und Servlets zum Zwecke der Auslastungssteuerung, des Lastausgleichs und der Ausfallsicherheit.
Wenn alle Java Virtual Machines (JVMs), die einen Server und die zugehörigen Klone (eine "Server-Gruppe") unterstützen, auf der selben physischen Maschine (Knoten) wie der Web-Server installiert sind, muss der OSE-Transport für die Weiterleitung der Servlet-Anforderungen verwendet werden. Dazu wird der integrierte Lastausgleich auf "Push-Basis" verwendet.
Wenn eine der JVMs eines Servlet-Cluster auf einem anderen Knoten als dem Knoten mit dem Web-Server installiert ist, muss der IIOP-basierte Servlet Redirector für die Weiterleistung der Servlet-Anforderungen verwendet werden. Dabei werden die Vorteile des IIOP-Lastausgleichs genutzt.
Die folgenden Ratschläge weisen Sie auf einige wichtige Punkte hin, die für eine erfolgreiche Installation des WebSphere Application Server von Bedeutung sind. Weitere Informationen zur Planung und Installation einschließlich der Voraussetzungen und Prozeduren finden Sie in den Abschnitten des vorliegenden Dokuments, die sich auf Ihre WebSphere-Anwendung beziehen. Informieren Sie sich auf der Website zum Hauptprodukt nach Release-Hinweisen zu bekannten Problemen, Einschränkungen und Workarounds. Ferner sollten Sie sich auf der folgenden Produkt-Website nach den aktuellen Planungs- und Installationsinformationen erkundigen:
http://www.ibm.com/software/websphere/appserv/doc/v302/install/install_guides.html
java full version "1.1.7B"
Die angegebene Kombination aus Benutzer und Kennwort ist das Benutzerkonto, unter dem der WebSphere-Administrations-Server ausgeführt wird.
Die ID wird außerdem zu Sicherheitszwecken verwendet. Weitere Informationen dazu finden Sie im Abschnitt "Sicherheit" des Hilfesystems des WebSphere Application Server.
Weitere Informationen zum Starten des WebSphere-Administrations-Servers finden Sie im Abschnitt WebSphere Application Server starten und stoppen.
Wie bei jeder anderen Software ist eine gewisse Planung erforderlich, wenn die Installation erfolgreich sein soll. Dieser Abschnitt erläutert die Installation des WebSphere Application Server unter Novell NetWare. Folgende Themen werden behandelt:
Folgende Mindestvoraussetzungen gelten für die Hardware, wenn der WebSphere Application Server unter Novell NetWare installiert und ausgeführt werden soll:
Folgende Mindestvoraussetzungen gelten für die Software, wenn der WebSphere Application Server unter Novell NetWare installiert und ausgeführt werden soll:
Bevor Sie WebSphere Advanced Application Server 3.0.2 installieren, müssen Sie zuerst alle möglicherweise bereits auf Ihrem NetWare-Server installierten Versionen der Standard oder Advanced Edition deinstallieren.
Gehen Sie wie folgt vor, um eine vorhandene Version von WebSphere zu deinstallieren:
svrmgr31 > connect internal/Kennwort
svrmgr31 > drop tablespace was including contents cascade constraints;
svrmgr31 > drop user EJSADMIN cascade;
Dieser Abschnitt erläutert die Installation und Konfiguration des WebSphere Application Server sowie der zugehörigen Komponenten. Nach Durchführung dieser Schritte ist der WebSphere Application Server voll funktionsfähig und verwendet bei der Ausführung primär seine Standardeinstellungen.
Erkundigen Sie sich vor der Installation des WebSphere Application Server im Novell Developer Kit, auf der Dokumentations-Website von Novell oder auf der Bibliotheksseite der zum WebSphere Application Server gehörenden Website, ob Korrekturen und Ergänzungen zu den vorliegenden Informationen vorliegen:
http://developer.novell.com/websphere/
http://www.novell.com/documentation/websphere/docui/index.html
http://www.ibm.com/webservers/appserv/library.html
Bevor Sie den WebSphere Application Server installieren, sollten Sie anhand der folgenden Liste
schnell überprüfen, ob alle Vorbedingungen für eine erfolgreiche Installation von
WebSphere unter NetWare erfüllt sind.
Wenn Sie den Abschnitt Vorbereitungen für die
Installation des WebSphere Application Server gelesen haben, haben Sie die
Schritte 1 bis 3 möglicherweise bereits ausgeführt.
Gehen Sie wie folgt vor, um WebSphere unter NetWare zu installieren:
Wählen Sie in der Anzeige "Installationsart" die zu installierenden Komponenten und das Zielverzeichnis aus.
Die optionalen Komponenten werden im Abschnitt Optionale Komponenten des WebSphere Application Server beschrieben. Die Standardoption Development Kit verfügt über die im Abschnitt Basistopologie beschriebene Basistopologie.
Sie können die Basistopologie auch über die Option Angepasste Installation installieren. Bei der Auswahl von Angepasste Installation erscheint die Anzeige "Komponenten des Application Server auswählen". Zu den Standardoptionen gehören:
Geben Sie die Daten für Ihre Konfiguration ein, wenn die Anzeige für Sicherheits- bzw. Datenbankoptionen erscheint:
Verwenden Sie für die Sicherheitseinstellungen die Standardwerte, sofern Sie keine bestimmten Schlüsselringdateien verwenden. Sollten Sie solche Dateien verwenden, nehmen Sie die Markierung des Felds "Demoschlüsselringdatei" zurück und geben Sie die Dateien an.
Der WebSphere Application Server erfordert eine Datenbank, in der die Konfigurations- und Sicherheitsinformationen verwaltet werden. Sie können unter WebSphere 3.02 Advanced für NetWare mit Oracle oder DB2 arbeiten.
In der folgenden Tabelle ist aufgeführt, wo die Datenbanken Oracle und DB2 in Bezug auf die Position des WebSphere-Administrations-Servers gespeichert sein können. Eine lokale Datenbank ist eine Datenbank, die auf demselben NetWare-Server wie der WebSphere-Administrations-Server installiert ist.
| Lokale Datenbank | Ferne Datenbank | |
| Oracle | Zulässig | Zulässig |
| DB2 | Nicht zulässig | Zulässig |
Für diese Konfigurationen werden Scripts bereitgestellt, mit denen Sie Ihre Datenbank erstellen und initialisieren können. Wenn Sie Oracle oder DB2 auswählen, werden Standardwerte für alle anderen Felder bereitgestellt. Mit den Standardwerten von Oracle wird festgelegt, dass WebSphere mit Oracle auf dem lokalen Server arbeitet.
Da DB2 unter NetWare nicht verfügbar ist, installiert der Installationsprozess einfach die erforderlichen Werte für die Ausführung einer DB2-Datenbank auf einem fernen Server. Dies setzt voraus, dass auf dem fernen Computer eine Datenbank für WebSphere Application Server im Verzeichnis C:\SQLLIB erstellt wurde.
Anmerkung: Vor der Ausführung von WebSphere müssen die Datenbank (oder der Tabellenbereich) und die Benutzerkonten erstellt werden. Der WebSphere Application Server verwendet diese Informationen, um auf die Datenbank zuzugreifen. Im folgenden Abschnitt wird beschrieben, wie Sie die Datenbank erstellen und konfigurieren.
Sie können Oracle Server auf dem lokalen Knoten ausführen oder auf einen Oracle Server auf einem anderen Host zugreifen. WebSphere erlaubt die Verwendung einer eigenen Oracle-Datenbank. Es ist aber auch möglich, dass mehrere Hosts eine Oracle-Datenbank gemeinsam benutzen.
Wenn Sie den WebSphere Application Server installieren, erstellt das Installationsprogramm im Verzeichnis "as_root/bin" eine Datei mit dem Namen CREATEORACLE.NCF. Führen Sie diese Datei unter NetWare von einer Eingabeaufforderung der NetWare-Konsole aus, um den WebSphere-Tabellenbereich in der Oracle-Datenbank zu erstellen.
Bei der Installation wird außerdem im Verzeichnis "as_root/bin" eine Datei mit dem Namen CREATEORACLE.BAT erstellt. Führen Sie diese Datei aus, um den WebSphere-Tabellenbereich unter NT zu erstellen.
Gehen Sie wie folgt vor, um den Tabellenbereich in der Oracle-Datenbank unter NetWare zu erstellen:
Gehen Sie wie folgt vor, um den Tabellenbereich in der Oracle-Datenbank unter NT zu erstellen:
Sie können DB2 als Datenbank des Administrations-Servers verwenden, in der die Konfigurations- und Verwaltungsdaten für den WebSphere Application Server verwaltet und gespeichert werden. Da DB2 unter NetWare nicht ausgeführt werden kann, müssen Sie sie als ferne Datenbank auf einem NT-Computer ausführen, der mit dem NetWare-Netz, in dem WebSphere installiert wurde, verbunden ist. WebSphere lässt zu, dass mehrere Hosts eine DB2-Datenbank gemeinsam verwenden. Ziehen Sie Abbildung 2 und Abbildung 3 als Vergleich heran.
Im folgenden wird beschrieben, wie Sie DB2 als Datenbank des Administrations-Servers einsetzen.
Wenn Sie den WebSphere Application Server installieren, erstellt das Installationsprogramm im Verzeichnis "as_root/bin" die Dateien CREATEDB2.BAT und CREATEWASDB.SCR.
Gehen Sie wie folgt vor, um die Datenbank unter NT zu erstellen und zu initialisieren:
Haben Sie beispielsweise im JDBC-URL Port 6789 angegeben, müssen Sie folgendes eingeben:
db2jstrt 6789
Weitere Informationen zur Verwendung und Konfiguration von DB2 finden Sie auf der folgenden Website:
http://www.software.ibm.com/cgi-bin/db2www/library/pubs.d2w/report#UDBPUBS
Die Komponenten Sicherheitslaufzeit und OLT bzw. OLD (Object Level Trace bzw. Object Level Debugging) des WebSphere Application Server erfordern bestimmte Arbeitsschritte nach der Installation, bevor Sie sie mit Hilfe der WebSphere-Administrationskonsole konfigurieren, starten und verwalten können.
Die Sicherheitslaufzeit von WebSphere erfordert möglicherweise die Ausführung einiger Schritte nach der Installation. Informationen dazu finden Sie unter folgendem URL: http://Domänenname/IBMWebAS/help/secure2.htm.
Die Produkte für OLT und OLD wurden teilweise in den WebSphere Application Server integriert, um Tracing- und Debugging-Funktionen für verteilte Objekte zu unterstützen.
Die Installation der Server-seitigen Komponenten des Produkts für OLT bzw. OLD wird als Teil der Installation des WebSphere-Administrations-Servers ausgeführt. Bevor Sie OLT/OLD in der WebSphere-Administrationskonsole verwenden oder verwalten können, müssen diese Funktionen entsprechend konfiguriert werden. Der OLT/OLD-Client wird gesondert installiert, entweder lokal oder fern (d. h. auf einer anderen Maschine als dem WebSphere Application Server) .
Unter dem URL "http://Domänenname/IBMWebAS/help/olt2.html" finden Sie Anweisungen zum OLT/OLD-Client-Code und zur Aktivierung der Funktionalität von OLT bzw. OLD.
In diesem Abschnitt finden Sie Informationen dazu, wie Sie die folgenden Komponenten starten und beenden können:
Aktuelle Korrekturen bzw. Ergänzungen zu den vorliegenden Informationen bietet die Website zum WebSphere Application Server.
Wenn Sie WebSphere unter NetWare installieren, wird die Datei AUTOEXEC.NCF so geändert, dass der Administrations-Server beim Starten von NetWare ausgeführt wird. Sie können die Zeile, die für dieses Vorgehen verantwortlich ist, in der Datei auf Kommentar setzen und den Administrations-Server über eine Eingabeaufforderung starten. Geben Sie dazu den folgenden Befehl ein: startwebsphere.
Geben Sie an der Eingabeaufforderung der NetWare-Konsole den Befehl stopwebsphere ein, um den Administrations-Server zu stoppen.
Sie können die WebSphere-Administrationskonsole unter NetWare über die grafische Netzschnittstelle von NetWare oder über eine Eingabeaufforderung starten.
Gehen Sie wie folgt vor, um die Administrationskonsole von der NetWare-Konsole aus zu starten:
Zum Beenden der WebSphere-Administrationskonsole klicken Sie in der Menüleiste der Konsole auf Beenden.
Gehen Sie wie folgt vor, um von der WebSphere-Administrationskonsole aus einen Anwendungs-Server-Prozess zu starten:
Zum Stoppen eines Anwendungs-Servers müssen Sie zunächst dieselben vier ersten Schritte wie beim Starten des Server-Prozesses ausführen. Anschließend gehen Sie wie folgt vor:
| Hinweis: | Informationen dazu, wie Sie alle Prozesse außer der Administrationskonsole stoppen können, finden Sie in den Abschnitten Starten und Stoppen. |
Nachdem Sie den WebSphere Application Server installiert und die erforderlichen Konfigurationsschritte ausgeführt haben, sollten Sie überprüfen, ob der WebSphere Application Server korrekt ausgeführt wird. Folgende Themen werden in diesem Kapitel behandelt:
Aktuelle Korrekturen bzw. Ergänzungen zu den vorliegenden Informationen bietet die Website des IBM WebSphere Application Server (http://www.ibm.com/software/webservers/appserv/).
Bevor Sie beginnen, Servlets und Enterprise-Beans zu testen, sollten Sie das Produkt und weitere erforderliche Komponenten starten:
Um zu prüfen, ob der NetWare Enterprise Web Server gestartet und aktiv ist, rufen Sie die Standard-Homepage des Web-Servers auf:
Sollte der Web-Server nicht ausgeführt werden, geben Sie an der Eingabeaufforderung der NetWare-Konsole den Befehl nswebup ein.
Zur Überprüfung der Installation des WebSphere Application Server müssen die Web-Server gestartet sein. Rufen Sie im Browser folgenden URL auf:
http://Domänenname/servlet/snoop
Domänenname steht für den Namen Ihrer Host-Maschine.
Im Ordner "hosts" des Application Server sind zwei Beispielanwendungen (Servlet-Gruppen) installiert. Die Namen dieser Anwendungen lauten "default_app" (mit dem Servlet "snoop") und "examples". Um Servlets aus diesen Anwendungen aufzurufen, öffnen Sie den entsprechenden Servlet-URL in Ihrem Browser. Zur Anzeige des Servlet-URL rufen Sie in der WebSphere-Administrationskonsole die Servlet-Attribute auf.
Wenn Sie die Servlets nicht öffnen oder anzeigen können, vergewissern Sie sich, ob der Web-Server korrekt installiert wurde und aktiv ist. Stellen Sie außerdem sicher, dass Sie Ihren Host-Namen und nicht localhost verwendet und den Standard-Server von der WebSphere-Administrationskonsole aus gestartet haben (siehe Einen Anwendungs-Server starten und stoppen).
Im folgenden Abschnitt wird beschrieben, wie die mit dem Produkt bereitgestellten Enterprise-Beans ausgeführt werden und wie Sie sicherstellen können, ob Ihre Installation die Verwendung von Enterprise-Beans effektiv unterstützt. Bei den in diesem Abschnitt enthaltenen Anweisungen wird davon ausgegangen, dass Sie mit einer DB2-Datenbank arbeiten. Informationen zu den Werten, die Sie für das Beispiel "HitCount" angeben müssen, wenn Sie mit einer Oracle-Datenbank arbeiten, finden Sie unter Mit der Beispiel-Enterprise Bean HitCount testen.
Nach der Installation von WebSphere Application Server können Sie eine Enterprise-Bean wie folgt testen:
Wenn Sie eine neue Oracle-Datenbank erstellen möchten, geben Sie an der Eingabeaufforderung der NetWare-Konsole den Befehl CREATEORACLE ein.
Wenn Sie eine neue DB2-Datenbank erstellen möchten, geben Sie an einer DB2-Eingabeaufforderung den folgenden Befehl ein:
db2 create database SampleDB
Sie können der Datenbank den Namen SampleDB oder einen beliebigen anderen Namen geben, der noch nicht verwendet wird. Sie müssen jedoch sicherstellen, dass der Datenbankname mit dem Wert des Feldes "Datenbankname" im Dialog "Datenquelle erstellen" übereinstimmt.
Wenn Sie den Standard-Server noch nicht gestartet haben, öffnen Sie den Ordner Host-Name und wählen Sie Standard-Server aus. Wählen Sie anschließend die Option Starten aus. Klicken Sie in dem daraufhin angezeigten Nachrichtendialog auf OK.
Daraufhin wird die Anzahl der Zugriffe angezeigt.
Sie können mit dem Beispiel "HitCount", das unter Mit der Beispiel-Enterprise-Bean HitCount testen die Sicherheitsfunktion prüfen. Gehen Sie dazu wie folgt vor:
Anhand der im Abschnitt Mit der Beispiel-Enterprise-Bean HitCount testen beschriebenen Schritte können Sie auch andere Beispiel-Enterprise-Beans testen. Rufen Sie folgenden URL auf: http://Domänenname/WebSphereSamples/index.html.
In diesem Abschnitt finden Sie einen Überblick zu den Funktionen für Tracing, Protokollieren, Überwachung und Debugging, die für den WebSphere Application Server und seine Komponenten zur Verfügung stehen.
Die Hilfefunktion der WebSphere-Administrationskonsole enthält Anweisungen, die Sie bei der Aktivierung der Debugging-, Tracing-, Protokollierungs- und Überwachungsfunktionen unterstützen, mit denen Fehler des Application Server oder anderer von Ihnen verwendeter Programme festgestellt und diagnostiziert werden können.
Um auf die Hilfefunktion zuzugreifen, öffnen Sie folgende Datei:
as_root/web/help/helpcon.htm
<as_root> steht für das Stammverzeichnis Ihrer WAS-Installation.
Wenn Sie die Anweisungen in den vorherigen Kapiteln ausgeführt haben, sollten der Administrations-Server und die Administrationskonsole mittlerweile problemlos ausgeführt werden. Eventuell haben Sie die Installation bereits über die Administrationskonsole mit Hilfe eines Servlets und einer Enterprise-Bean überprüft.
In diesem Kapitel finden Sie weitere Informationen zur Administrationskonsole und zu der Online-Hilfefunktion, in der die Administrations-Tasks der Konsole beschrieben werden.
Über die Administrationskonsole können Sie mit Hilfe der folgenden Ressourcen Tasks ausführen:
Außerdem können Sie die Administrationskonsole für folgende Aufgaben einsetzen:
Weitere Informationen zur Verwendung der Konsole finden Sie in der Hilfe. Zum Ausführen des Hilfesystems öffnen Sie in Ihrem Web-Browser die folgende Datei:
as_root/web/help/helpcon.htm
Auf der Website zu WebSphere Application Server sowie im Novell Developer Kit finden Sie Antworten auf häufig gestellte Fragen:
http://www.ibm.com/software/webservers/appserv/library.html
http://developer.novell.com/websphere
Außerdem können Sie am Benutzerforum teilnehmen. Verwenden Sie dazu die folgende Adresse:
http://www.networking.ibm.com/was/forum.html
Sollten Sie Probleme mit dem WebSphere Application Server haben, wenden Sie sich an die Novell Support Connection.
Novell Support Connection bietet Zugriff auf die Erfahrungen von Novell im Bereich von Netzwerken über
die Website von Novell Support Connection, die CD Novell Support Connection
und Unterstützungsprogramme für Kunden und Partner.
Über die Website oder CD von Novell Support Connection können Sie auf die selben Informationen
zu Netzwerken zugreifen, die auch den Mitarbeitern der technischen Unterstützung von Novell zur
Verfügung stehen. Auf der Website finden Sie außerdem ein offenes Internet-Forum für Kunden und
Partner, in dem Informationen zur technischen Unterstützung und Problemlösungen ausgetauscht werden.
Die Foren werden von freiwilligen Systembedienern (SysOps, System Operators) betreut, die
von Novell eingeladen und finanziell unterstützt werden, um die an die Foren gestellten Fragen zu
beantworten.
Die Website bietet außerdem Informationen über Videos zu Advanced Technical Training, CBTs und
Konferenzen.
Wenden Sie sich an einen Novell-Partner, wenn Sie weitere Informationen benötigen. Die Adressen
qualifizierter Partner können Sie über die Website von Novell Support Connection in Erfahrung bringen. Suchen
Sie nach geografischem Standort, Produktpalette oder beidem.
Besuchen Sie Novell Support Connection unter folgender Adresse:
support.novell.com (Amerika)
support.novell.de (Europa, Mittlerer Osten, Afrika)
support.novell.com.au (Asien-Pazifik)
Sie erreichen Novell Support Connection auch unter folgenden Telefonnummern:
Amerika (Englisch) 1-800-858-4000/801-861-4000
Europa, Mittlerer Osten, Afrika (Englisch) (49) 211 5632 744
Frankreich (49) 211 5632 733
Deutschland (49) 211 5632 777
Asien-Pazifik (Englisch) (61) 2 9925 3133
Eine vollständige Liste der Sprachen und Telefonnummern finden Sie auf der Website von
Novell Support Connection.
Bestellinformationen für die CD finden Sie ebenfalls auf der Website.
Wenn Sie Vorschläge und Wünsche für zukünftige Versionen äußern und nicht kritische Mängel, die keine Aktionen des Servicepersonals und keine formale Unterstützung erfordern, melden möchten, können Sie sich per E-Mail direkt an IBM wenden: WASTEAM@US.IBM.COM.
Die Komponente "Java-Client-Bibliotheken" besteht aus folgenden Teilkomponenten:
Installieren Sie den Application Server für Produktion, wenn mehrere Server gemeinsam publiziert werden sollen. Die Komponente "Application Server für Produktion" besteht aus folgenden Teilkomponenten:
Wenn Sie die Option "Server-Installation" auswählen, werden alle oben aufgeführten Teilkomponenten des WebSphere Application Server in dem von Ihnen angegebenen Zielverzeichnis installiert. Die Java-Client-Bibliotheken werden ebenfalls installiert.
Installieren Sie die Komponente "WebSphere-Administrationskonsole", wenn Sie eine Maschine für die Produktion publizieren möchten, die Administrations-Tasks ausführt. Bei dieser Installation handelt es sich um eine Implikation der Komponente "Java-Client-Bibliotheken", die Administrations- und Publikations-Tools hinzufügt. Die Komponente "Administrationskonsole" besteht aus folgenden Teilkomponenten:
Installieren Sie das Development Kit des WebSphere Application Server, um Anwendungen zu entwickeln und zu testen. Das Development Kit enthält folgende Teilkomponenten:
Für den Betrieb des WebSphere Application Server Advanced Edition ist eine Datenbank erforderlich. Eine Oracle-8i-Datenbank, die den Produktvoraussetzungen genügt, ist für NetWare verfügbar.
Der WebSphere Application Server Advanced Edition unterstützt bei Verwendung des Java Development Kit Version 1.1.x den THIN-JDBC-Treiber für Oracle8i (Version 8.1.6). Der OCI-Treiber wird nicht unterstützt.
Führen Sie diese Installation jedoch vor der Installation des WebSphere Application Server aus, da die Installation des WebSphere Application Server die Datei OBJ.CONF des Web-Servers verändert.
Folgende Änderungen werden an den Konfigurationsdateien von NetWare Enterprise Web Server während des Installationsprozesses vorgenommen:
Init fn="load-modules" funcs="init_exit,auth_exit,service_exit,term_exit" shlib="SYS:/WebSphere/AppServer/bin/ns35.nlm" Init fn="init_exit" bootstrap.properties="SYS:/WebSphere/AppServer/properties/bootstrap.properties" #NameTrans fn="pfx2dir" from="/WebSphereSamples" dir="SYS:/WebSphere/AppServer/WebSphereSamples" #NameTrans fn="pfx2dir" from="/theme" dir="SYS:/WebSphere/AppServer/theme" NameTrans fn="pfx2dir" from="/IBMWebAS" dir="SYS:/WebSphere/AppServer/web" PathCheck fn="auth_exit" Service fn="service_exit" SYS:/WebSphere/Appserver ist das Standardinstallationsverzeichnis. Das ist das Unterscheidungsmerkmal für andere als das Standardverzeichnis. Init fn="load-modules" funcs="init_exit,service_exit,auth_exit,term_exit" shlib="C:/WebSphere/AppServer/bin/ns36.dll" Init fn="init_exit" bootstrap.properties="C:/WebSphere/AppServer/properties/bootstrap.properties" NameTrans from="/IBMWebAS/samples" fn="pfx2dir" dir="C:/WebSphere/AppServer/samples" NameTrans from="/IBMWebAS" fn="pfx2dir" dir="C:/WebSphere/AppServer/web"
Novell Directory Services® (NDSTM) wird als Teil der Infrastruktur von IBM WebSphere 3.0 für NetWare implementiert. NDS bietet eine problemlose Authentifizierungsfunktion und implementiert LDAP-Erweiterungen.
SSL ermöglicht Datenverschlüsselung und eine Authentifizierung mit Hilfe von Zertifikaten mit allgemeinem Schlüssel (X.509v3). Der Server kann so konfiguriert werden, dass er mit oder ohne SSL-Unterstützung ausgeführt wird. Der Server unterstützt LDAP-Verweise, so dass die Verzeichnisse auf mehreren LDAP-Servern verteilt werden können. Außerdem wird Replikation unterstützt, so dass zusätzliche Kopien des Verzeichnisses für den Lesezugriff verfügbar sind und somit Zugriffsleistung und -zuverlässigkeit der Verzeichnisinformationen verbessert werden. Ein leistungsstarkes, benutzerfreundliches Steuerungsmodell wird unterstützt. Die Konfiguration und Administration des LDAP-Directory wird über eine verbesserte Web-gestützte Schnittstelle ausgeführt.
NDS kann bis zu fünfzehn Millionen Einträge mit Suchanfragen unterstützen, wobei die Antwortzeiten unter einer Sekunde liegen.
Der NetWare Enterprise Web Server unterstützt LDAP-Verwaltung.
Der Client-Zugriff auf SecureWay Directory wird unter Verwendung des LDAP- oder HTTP-Protokolls unterstützt. Für die Entwicklung von Client-Anwendungen können die erweiterten Komponenten zur Unterstützung von Protokollen und APIs für LDAP Version 3 verwendet werden. Außerdem ist die Client-API für JNDI (Java Naming and Directory Interface) enthalten, die über Java-Anwendungen mit Zugriff auf Verzeichnisse mit LDAP-Unterstützung verfügt. Beide Clients unterstützen den Zugriff auf NDS über LDAP Version 2 oder Version 3.
Hinweise auf IBM Produkte, Programme und Dienstleistungen in dieser Veröffentlichung bedeuten nicht, dass IBM diese in allen Ländern, in denen IBM vertreten ist, anbietet. Hinweise auf IBM Lizenzprogramme oder andere IBM Produkte bedeuten nicht, dass nur Programme, Produkte oder Dienstleistungen von IBM verwendet werden können. Anstelle der IBM Produkte, Programme oder Dienstleistungen können auch andere ihnen äquivalente Produkte, Programme oder Dienstleistungen verwendet werden, solange diese keine gewerblichen Schutzrechte der IBM verletzen. Die Verantwortung für den Betrieb der Produkte in Verbindung mit Fremdprodukten liegt beim Kunden, soweit solche Verbindungen nicht ausdrücklich von IBM bestätigt sind.
Für in diesem Handbuch beschriebene Erzeugnisse und Verfahren kann es IBM Patente oder Patentanmeldungen geben. Mit der Auslieferung dieses Handbuchs ist keine Lizenzierung dieser Patente verbunden. Lizenzanfragen sind schriftlich an folgende Adresse zur richten:
IBM Europe Director of Licensing 92066 Paris La Defense Cedex FranceAnfragen an obige Adresse müssen auf englisch formuliert werden. Hinweise auf IBM Lizenzprogramme oder andere IBM Produkte bedeuten nicht, dass nur Programme, Produkte oder Dienstleistungen von IBM verwendet werden können.
Lizenznehmer des Programms, die Informationen zu diesem Produkt wünschen mit der Zielsetzung: (i) den Austausch von Informationen zwischen unabhängigen, erstellten Programmen und anderen Programmen (einschließlich des vorliegenden Programms) sowie (ii) die gemeinsame Nutzung der ausgetauschten Informationen zu ermöglichen, wenden sich an folgende Adresse:
Director of LicensingDie Lieferung der im Handbuch aufgeführten Lizenzprogramme sowie des zugehörigen Lizenzmaterials erfolgt im Rahmen der Allgemeinen Geschäftsbedingungen der IBM.
Die Veröffentlichung dient nicht für Produktionszwecke. IBM übernimmt keine Haftung. Die in dieser Veröffentlichung aufgeführten Beispiele sollen lediglich zur Veranschaulichung und zu keinem anderen Zweck dienen.
Dieses Produkt enthält Computersoftware, die von CERN erstellt oder zur Verfügung gestellt wurde. Ein entsprechender Hinweis ist in allen Produkten enthalten, die CERN-Computersoftware oder Komponenten dieser Software enthalten.
Folgende Namen sind in gewissen Ländern Marken der IBM Corporation:
Microsoft, Windows, Windows NT und das Logo von Windows 95 sind Marken der Microsoft Corporation.
UNIX ist eine eingetragene Marke und wird ausschließlich von der X/Open Company Limited lizenziert.
Pentium II ist eine Marke oder eingetragene Marke der Intel Corporation.
NetWare ist eine Marke von Novell, Inc.
Java und alle Java-gestützten Marken und Logos sind in gewissen Ländern Marken oder eingetragene Marken von Sun Microsystems, Inc.
Mit ** gekennzeichnete Namen können Marken oder Dienstleistungsmarken anderer Unternehmen sein.