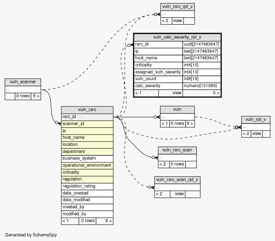
View SIEM.public.vuln_calc_severity_rpt_v
Contains each resource (e.g., a host) scanned by a particular scanner and vulnerabilities

Generated by
SchemaSpy
Legend:
Primary key columns
Columns with indexes
Implied relationships
Excluded column relationships
< n > number of related tables
 
Column Type Size Nulls Auto Default Children Parents Comments
rsrc_id uuid 2147483647  √  null
vuln_rsrc.rsrc_id Implied Constraint R
Resource identifier
ip text 2147483647  √  null IP address
host_name text 2147483647  √  null Host name
criticality int4 10  √  null Criticality
assigned_vuln_severity int4 10  √  null Vulnerability Severity assigned
vuln_count int8 19  √  null Vulnerability count
calc_severity numeric 131089  √  null Severity calculation

Analyzed at Mon Mar 26 23:24 EDT 2012


Close relationships: