WebSphere Application Server Advanced Edition
Guía de iniciación
Versión 3.02
CT678IE
5801-AAR
| Nota |
|---|
| Antes de utilizar esta información y el producto al que hace referencia, lea la información general del Apéndice D, Avisos. |
Tercera edición (Diciembre 1999)
Esta edición corresponde al programa bajo licencia IBM WebSphere Application Server Advanced Edition Versión 3.02, Número de programa 5801-AAR.
Solicite las publicaciones por teléfono o fax. IBM Software Delivery Solutions/IBM Publications Support acepta pedidos de publicaciones entre las 8:30 a.m. y las 7:00 p.m. hora estándar oriental (EE.UU.). El número de teléfono es (800) 879-2755. El número de fax es (800) 284-4721.
También puede solicitar publicaciones a través de su representante de IBM o de la sucursal de IBM que opere en su localidad. En la dirección que figura más abajo no hay existencias de publicaciones.
Al final de esta publicación encontrará un formulario para enviar sus comentarios. Si no dispone de dicho formulario, dirija sus comentarios a:
IBM S.A.
National Language Solutions Center
Avda. Diagonal 571, Edificio "La Illa"
08029 Barcelona
España
Puede enviar sus comentarios por fax al número (34) 93 321 61 34
Cuando envía información a IBM, otorga a IBM un derecho no exclusivo para utilizar o distribuir la información de la manera que IBM considere adecuada sin incurrir por ello en ninguna obligación con usted.
(C) Copyright International Business Machines Corporation 1998,1999. Todos los derechos reservados
Note to U.S. Government users: Documentation related to restricted rights. This documentation is related to restricted rights. Use, duplication, or disclosure is subject to restrictions set forth in GSA ADP schedule contract with IBM Corporation.
Acerca de IBM WebSphere Application Server
Antes de instalar WebSphere Application Server
Instalación y configuración de WebSphere Application Server
Inicio y detención de WebSphere Application Server
Verificación y resolución de problemas de la instalación
Consejos para utilizar el servidor administrativo y la consola administrativa
Apéndice A. Componentes disponibles para la instalación
Apéndice B. Instalación y configuración del servidor Web Enterprise de NetWare
Apéndice C. Novell Directory Services (NDS)
Esta guía de iniciación está pensada para ayudarle a instalar, configurar y empezar a utilizar IBM WebSphere Application Server, Advanced Edition 3 para Novell NetWare. También describe cómo verificar la instalación e indica otras fuentes de información. Este manual le ayuda a tenerlo todo a punto con la mayor brevedad posible al proporcionarle la información que necesita para instalar y configurar WebSphere Application Server.
Existen otras fuentes de información para aprender a utilizar las características de WebSphere Application Server. (Consulte la sección Para más información)
| Programación para WebSphere | Si es usted un programador de aplicaciones que deben ejecutarse en WebSphere, consulte el sitio Web de IBM WebSphere Application Server o visite la Web de Novell en la dirección http://developer.novell.com/websphere para obtener información adicional. |
| Instalación, configuración y mantenimiento de WebSphere Application Server | Si es usted el responsable de la instalación, configuración y administración de WebSphere Application Server, lea este documento y visite la web http://www.ibm.com/software/webservers/appserv/ o http://www.novell.com/documentation para obtener las Notas de release y documentación relacionada más recientes. |
Esta publicación está disponible en formato HTML y PDF en los sitios web de IBM y de Novell, así como en el CD del producto. Visite los sitios web listados anteriormente para obtener la versión más actualizada de este documento.
WebSphere Application Server Advanced Edition permite realizar transacciones e interactuar a través de la Web con un entorno de despliegue robusto para las aplicaciones e-business. Proporciona una plataforma de despliegue de aplicaciones Web portableCentro de documentación basada en Java, enfocada al soporte y la ejecución de servlets, JavaBeans, archivos JavaServer Pages (JSP) y beans enterprise. Se basa en la Edición Estándar de WebSphere Application Server para proporcionar la portabilidad y el control de las aplicaciones de empresa de lado servidor, y se beneficia de las ventajas de rendimiento y gestión de los beans enterprise para conformar una completa plataforma de aplicaciones Web basada en Java. Aumenta el valor y la versatilidad de esta plataforma con:
Este producto WebSphere es una solución completa para gestionar e integrar aplicaciones de ámbito empresarial, que a la vez fomenta el desarrollo de las tecnologías y API abiertas basadas en Java. Posibilita una interacción sólida con bases de datos relacionales, sistemas de proceso de transacciones y otras aplicaciones. Este servidor de aplicaciones Web proporciona el despliegue y la gestión de aplicaciones Java, CORBA y beans enterprise.
WebSphere Application Server Versión 3, Advanced Edition proporciona un entorno de despliegue potente y un conjunto de servicios de aplicación completo para gestionar aplicaciones y componentes Java. Algunas de las características nuevas son:
El mercado de la World Wide Web no deja de crecer a gran velocidad. Cada vez más, los sitios Web con páginas HTML dinámicas ganan ventaja competitiva al ofrecer interactividad y transacciones en modalidad de autoservicio. Las aplicaciones de lógica de empresa que proporcionan esta interactividad trabajan en la sombra para proporcionar acceso inmediato a los datos en respuesta a las peticiones de los usuarios.
Cada día más, las empresas encuentran tecnologías Java que proporcionan y soportan la lógica de empresa basada en Web. Los sitios Web que utilizan JavaServer Pages (JSP), servlets y conexiones de base de datos habilitadas para Java soportan transacciones complejas e interacción dinámica con los clientes. Esta evolución conlleva algunas dificultades, como por ejemplo:
IBM WebSphere Application Server Versión 3.0 proporciona una solución para solventar estas cuestiones, supliendo las necesidades actuales de su compañía y dando cabida al crecimiento:
Cada uno de estos productos separa las tareas de autoría y diseño Web de las tareas de programación de lógica de empresa, lo que permite que programadores y miembros del equipo Web tradicional trabajen conjuntamente con máxima eficiencia y mínima interferencia.
El resto de esta sección trata las tecnologías Java que soporta WebSphere Application Server Advanced Edition, y el entorno que proporciona para desplegar y gestionar dichas tecnologías:
El soporte de beans enterprise es una de las características principales de WebSphere Application Server Advanced Edition. Dicho soporte combina el proceso de transacciones y los objetos distribuidos en una solución moderna para los problemas complejos de gestión de información de empresa.
Con el soporte de beans enterprise de WebSphere Application Server, los desarrolladores de aplicaciones disponen de una herramienta de trabajo sencilla y productiva, y pueden concentrarse en las necesidades de la empresa en lugar de hacerlo en procesos de transacciones complejos o los objetos distribuidos. Los beans enterprise pueden encargarse de estos aspectos del trabajo por los desarrolladores. Por ejemplo, un desarrollador de aplicaciones puede utilizar simplemente un mandato o un método para transferir fondos entre cuentas bancarias sin preocuparse de dónde se encuentran los datos subyacentes reales, ni tener que pensar en cómo gestionar una anomalía del sistema durante una transacción.
Para saber más sobre cualquiera de las ediciones de IBM WebSphere Application Server Versión 3.0, visite los siguientes sitios Web:
http://www.ibm.com/software/webservers/appserv
http://developer.novell.com/websphere
http://www.novell.com/documentation/websphere/docui/index.html
Para ampliar las posibilidades del servidor, los servlets Java se ejecutan en un servidor Web habilitado para Java de manera similar al modo en que las applets Java se ejecutan en un navegador para ampliar sus posibilidades. Los servlets, al igual que otros componentes de lógica de empresa, pueden generar contenido de sitio Web o comunicarse con beans enterprise para acceder a contenido en una base de datos, lo que posibilita un nuevo nivel de respuesta a las peticiones de los usuarios.
WebSphere Application Server Advanced Edition proporciona un motor de servlets basado en Java que es compatible con numerosos servidores Web y sistemas operativos. El motor de servlets soporta:
Con la combinación de servidores Web y servidores de aplicaciones, un equipo Web puede crear un sitio Web realmente interactivo en el que los clientes pueden realizar transacciones en modalidad de autoservicio. Además de HTML, hay otras tecnologías disponibles para describir y visualizar los datos que fluyen hacia y desde el sitio Web procedentes de usuarios y bases de datos de fondo durante estas transacciones. Algunas de las tecnologías más importantes utilizadas son JavaServer Pages (JSP) de Sun Microsystems, y el eXtensible Markup Language (XML).
WebSphere Application Server le ayuda a combinar JSP, XML, aplicaciones de lógica de empresa y HTML para presentar un escaparate Web que recoge peticiones de usuario, invoca a las aplicaciones de lógica de empresa para generar los datos o acceder a ellos, y formatea y visualiza los resultados.
WebSphere Application Server proporciona un motor JSP y soporte de códigos de marcación (tags). JSP combina la utilización de códigos de marcación y scripts de lado servidor a la vez que permite separar la lógica de la presentación (por ejemplo, HTML) y la lógica de empresa (por ejemplo, un servlet). En cada archivo JSP, puede incluir sintaxis JSP, identificadores HTML, identificadores de servlet, identificadores NCSA, y código Java incorporado para procesar peticiones de usuario, así como acceder a componentes de lógica de empresa reutilizables tales como servlets, beans y aplicaciones Web basadas en Java según sea necesario. JSP también le permite separar la estructura, la presentación y el contenido del documento, lo que permite que los miembros del equipo Web puedan trabajar en paralelo prácticamente sin interferir en el trabajo de los demás componentes del equipo.
WebSphere Application Server también proporciona Servicios de Estructura de Documentos XML, que consisten en un analizador de documentos, un proceso de validación de documentos, y un generador de documentos para el proceso XML del lado servidor. Estas características le permiten sacar el máximo partido del XML, una alternativa de marcación a HTML. XML hace que sea sencillo:
WebSphere Application Server proporciona un entorno seguro y escalable para desplegar y gestionar aplicaciones basadas en la Web.
WebSphere Application Server para NetWare incluye un conector (plug-in) de servidor Web Enterprise NetWare que amplía las posibilidades del servidor Web para servir aplicaciones Java. El conector se carga con el servidor Enterprise y establece la comunicación entre el servidor Web y WebSphere Application Server.
WebSphere Application Server da soporte a más entornos de configuración que nunca. Dependiendo de la configuración, se da soporte a la gestión de la carga de trabajo, la agrupación de JVM, varios servidores en varias máquinas, y a varias marcas de servidores Web distintas despachando peticiones a un WebSphere Application Server.
A fin de que la flexibilidad para distribuir el servidor de aplicaciones sea máxima, la edición avanzada ofrece un ORB (Object Request Broker) Java con Invocación de método remoto (RMI) sobre conexiones que utilizan el Protocolo Inter-ORB Internet (IIOP).
WebSphere Application Server proporciona un servidor de seguridad que trabaja con el motor de servlets y el servidor Web para proporcionar control sobre el acceso a los recursos Web, como por ejemplo páginas HTML, servlets, archivos JavaServer Pages (JSP) y beans enterprise. El servidor de seguridad proporciona control de política de seguridad centralizada y servicios de seguridad, como por ejemplo autenticación y autorización.
El servidor de aplicaciones puede autenticar a los usuarios que se hayan definido con el servicio LDAP (Lightweight Directory Access Protocol), los Servicios de Directorio de NetWare (NDS) o el servicio LTPA (Lightweight Third Party Authentication).
Se puede realizar una autenticación tanto básica como por certificado, en función de las posibilidades del servidor Web y otros factores. La autenticación por certificado constituye un mecanismo de alta seguridad no obstrusivo para proteger recursos Web.
El soporte de LTPA proporciona el marco para disponer de las ventajas del inicio de sesión único (SSO). En otras palabras, después de proporcionar la información de autenticación al principio de una sesión, los usuarios pueden acceder a los recursos de varios servidores de aplicaciones WebSphere y servidores Web de la empresa sin tener que volver a autenticarse.
La información de seguridad de la ayuda de WebSphere Application Server explica otras características de seguridad y proporciona instrucciones para su configuración.
WebSphere Application Server soporta perfiles de usuario y seguimiento de sesiones para servidores agrupados o autónomos. Estas características le ayudan a mantener la información relativa a los usuarios de un sitio Web y agrupar las peticiones del mismo usuario en una sesión.
WebSphere Application Server proporciona una característica de agrupación de sesiones que almacena en antememoria y reutiliza las conexiones con sus bases de datos JDBC (Java Database Connectivity). Cuando un servlet necesita una conexión con una base de datos, puede obtener una de la agrupación de conexiones disponibles, lo que elimina la actividad general derivada de la apertura de una conexión nueva para cada petición.
WebSphere Application Server proporciona servicios de supervisión extensiva para hacer un seguimiento de los recursos, como por ejemplo servlets, beans enterprise, hebras, recursos de sistema, agrupaciones de conexiones con bases de datos, y sesiones de usuario. La interfaz de supervisión proporciona vistas de gráfico y de tabla que ayudan a diagnosticar si el funcionamiento y el rendimiento del sistema son adecuados.
También se proporcionan servicios de rastreo y registro cronológico.
WebSphere Application Server Advanced Edition y Standard Edition proporcionan código que ha sido certificado como preparado para Tivoli (Tivoli Ready Certified). Para obtener instrucciones sobre cómo instalar y configurar la habilitación para Tivoli (Tivoli Ready Enablement), consulte el Centro de documentación.
WebSphere cuenta con una galería de ejemplos que incluye un conjunto de pequeños ejemplos genéricos. Los ejemplos son una manera rápida de añadir funciones habituales a sus sitios Web, enseñar los conceptos básicos del modelo de programación Java de WebSphere, y mostrar técnicas eficientes para sacar el máximo partido del servidor de aplicaciones. La galería también incluye un sitio Web de intranet completo para una compañía ficticia, YourCo. El sitio Web de YourCo le muestra cómo puede aplicar y adaptar los ejemplos simples de la galería a una situación (casi) de la vida real.
Después de iniciar el servidor de aplicaciones, diríjase al sitio Web de IBM WebSphere Studio para obtener más información sobre los ejemplos:
http://nombre_dominio/WebSphereSamples/index.html
Para utilizar los ejemplos, necesita un navegador Web que soporte HTML 4, Cascading Stylesheets (CSS) y applets Java. Por ejemplo, puede utilizar los navegadores Netscape Navigator 4.07 y Microsoft Internet Explorer 4.01 o superiores.
| Nota: | Consulte los sitios Web de soporte para desarrolladores o de
documentación de Novell, o el sitio Web de IBM WebSphere Application Server para obtener
correcciones y adiciones a esta información antes de instalar WebSphere Application Server.
Visite uno de los sitios Web siguientes para ver las últimas Notas de release:
http://developer.novell.com/websphere http://www.novell.com/documentation/websphere/docui/index.html |
Existen bastantes lugares en los que se puede obtener la información más reciente acerca de WebSphere Application Server y de su desarrollo:
| Si quiere . . . | Visite . . . |
| Instalar, configurar o mantener WebSphere Application Server sobre NetWare |
|
| Desarrollar y desplegar servlets en WebSphere Application Server sobre NetWare |
|
El Centro de documentación, que reside en el servidor en que ha instalado WebSphere, proporciona un acceso fácil a la documentación de programación del producto, la ayuda de la Consola administrativa, Javadoc, el sitio Web, y a recursos de otros productos.
Para acceder al Centro de documentación, necesita un navegador Web que soporte HTML 4, CSS (Cascading Stylesheets) y applets Java. Entre los navegadores compatibles se encuentran Netscape Navigator 4.07 y Microsoft Internet Explorer 4.01 o superiores.
Para acceder al Centro de documentación desde un navegador Web:
También puede abrir el Centro de documentación asignando una unidad de red al servidor NetWare y abriendo la siguiente vía de acceso:
raíz_as\web\doc\begin_here\index.html
La Consola administrativa de WebSphere es un programa Java que proporciona la interfaz de gestión de sistemas para el Servidor administrativo de WebSphere.
En la ayuda encontrará una guía de aprendizaje sobre cómo puede realizar las tareas principales, ayuda para los diálogos y ayuda para los campos de entrada. Para acceder a la ayuda, necesita un navegador Web que soporte HTML 4, CSS (Cascading Stylesheets) y applets Java. Por ejemplo, puede utilizar los navegadores Netscape Navigator 4.07 y Microsoft Internet Explorer 4.01 o superiores.
Para acceder a la ayuda:
En el sitio Web de WebSphere Application Server encontrará:
Visite http://www.ibm.com/software/webservers/appserv/.
El sitio Web DeveloperNet de Novell incluye herramientas e información de soporte para desarrolladores, como por ejemplo:
Visite http://developer.novell.com/websphere.
El sitio Web de documentación de Novell incluye versiones actualizadas de los siguientes componentes de la documentación:
Visite http://www.novell.com/documentation/websphere/docui/index.html.
Este capítulo contiene información de planificación para instalar el producto WebSphere Application Server sobre NetWare.
Como es habitual, antes de instalar WebSphere Application Server, consulte los sitios Web listados anteriormente para obtener la información de última hora.
Durante la instalación, el programa de instalación de WebSphere Application Server le permite escoger entre los botones de opción de configuración de componentes siguientes:
Esta opción lleva incorporada una configuración por omisión para el servidor administrativo, lo que le ayuda a empezar a realizar tareas administrativas más rápidamente. Si está instalando un entorno de desarrollo, es recomendable que seleccione la configuración por omisión.
WebSphere Application Server Advanced Edition Versión 3 soporta varias topologías diferentes. A continuación se presentan las configuraciones más habituales:
La topología básica:
Figura 1. Topología básica de WebSphere Application Server

Para obtener instrucciones sobre la instalación de la configuración básica, vea
Instalación y configuración de WebSphere Application Server.
Esta opción de topología puede estar compuesta de:
| Nota: | Un grupo de servidores dado y todos sus clones deberían residir en la misma máquina. |
Esta topología proporciona buen rendimiento de servlets y JavaServer Pages. Varios motores servidores de aplicaciones despliegan varias instancias de aplicaciones Java, todas ellas gestionadas en un grupo de servidores lógico.
La Figura 2 muestra cómo esta configuración, combinada con la topología de la Figura 1, es ideal para la escalabilidad horizontal, empleando el producto eNetwork Dispatcher para equilibrar la carga de trabajo entre varias máquinas.
Figura 2. Topología avanzada - opción I

Para obtener instrucciones sobre la instalación de esta topología, vea Instalación y configuración de WebSphere Application Server.
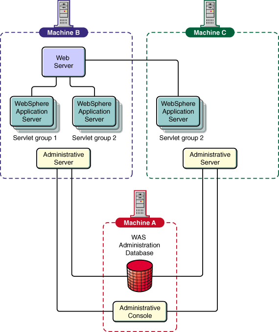
Esta topología incluye todas las funciones de la opción I de topología avanzada. Las conexiones que utilizan cifrado no seguro u OSE (Open Servlet Engine) se conectan con el conector (plug-in) del servidor Web o el servidor de aplicaciones WebSphere para acceder a los grupos de servidores de aplicaciones como se muestra en la Figura 3. El cortafuegos de esta topología debe soportar un puerto TCP. Si el cortafuegos utiliza un analizador de protocolos, no funcionará.
Esta topología es la más flexible de las que soporta WebSphere Application Server versión 3.0. Los servlets y los archivos JavaServer Pages se asignan utilizando la Invocación de método remoto (RMI) a través de IIOP. Se soportan varias estaciones de trabajo con varios grupos de servidores con clones.
Esta topología permite la máxima flexibilidad en la distribución de objetos. Esta topología también es la única configuración segura. En esta topología, que se muestra en la Figura 3, la conexión entre el servidor Web y el servidor de aplicaciones WebSphere es la única conexión desprotegida. Las conexiones entre el escuchador (listener) OSE y los grupos de servidores de aplicaciones utilizan IIOP.
Figura 3. Topología avanzada - opción II

Para obtener información sobre la instalación de esta opción avanzada, vea Instalación y configuración de WebSphere Application Server.
WebSphere Application Server soporta la clonación de servidores de aplicaciones a través de la Consola administrativa de WebSphere. WebSphere Application Server soporta la clonación para motores de servlets, aplicaciones de Web, y servlets de gestión de carga de trabajo, equilibrio de carga y conmutación por anomalía.
Si todas las Maquinas Virtuales Java (JVM) que soportan a un servidor y sus clones (un "grupo de servidores") se alojan en la misma máquina física (nodo) que el servidor Web, debería utilizarse el transporte de OSE (Open Servlet Engine) para direccionar las peticiones de servlet, utilizando el equilibrio de carga nativo.
Si alguna de las JVM integrantes de una agrupación de servlets está alojada en un nodo diferente al que contiene el servidor Web, debería utilizarse el redirector de servlets basado en IIOP para direccionar la petición de servlet, aprovechando de este modo el equilibrio de carga del protocolo IIOP.
Estas recomendaciones están destinadas a hacer hincapié en algunos puntos importantes para la instalación satisfactoria de WebSphere Application Server. Para obtener más información de planificación e instalación, incluyendo requisitos y procedimientos, lea las secciones de esta publicación aplicables a su aplicación WebSphere; revise el sitio Web principal del producto para obtener las Notas de release que especifican limitaciones, problemas conocidos y maneras de solventarlos; y visite el siguiente sitio Web del producto para obtener la información de planificación e instalación más reciente:
http://www.ibm.com/software/websphere/appserv/doc/v302/install/install_guides.html
java full version "1.1.7B"
La combinación de usuario y contraseña que especifique será la cuenta bajo la que se ejecutará el Servidor administrativo de WebSphere.
El ID también se utiliza con fines de seguridad. Consulte el tema sobre seguridad en la ayuda de WebSphere Application Server para obtener más información.
Para obtener más información sobre cómo iniciar el Servidor administrativo de WebSphere, veaIniciar y detener WebSphere Application Server.
Como con cualquier software, se necesita alguna planificación para garantizar una instalación satisfactoria. Esta sección explica cómo instalar WebSphere Application Server sobre el sistema operativo Novell NetWare. Proporciona:
Estos son los requisitos mínimos de hardware para instalar y trabajar con WebSphere Application Server sobre el sistema operativo Novell NetWare:
Estos son los requisitos mínimos de software para instalar y trabajar con WebSphere Application Server sobre el sistema operativo Novell NetWare:
Antes de instalar WebSphere Application Server 3.0.2 Advanced Edition, debe desinstalar cualquier versión estándar o avanzada que tenga instalada en su servidor NetWare.
Para desinstalar una versión de WebSphere existente:
svrmgr31 > connect internal/contraseña
svrmgr31 > drop tablespace was including contents cascade constraints;
svrmgr31 > drop user EJSADMIN cascade;
Este capítulo explica cómo instalar y configurar WebSphere Application Server y sus componentes. Una vez realizadas estas tareas, WebSphere Application Server puede ejecutarse con funcionalidad completa, utilizando inicialmente sus valores por omisión.
Antes de instalar WebSphere Application Server, consulte el sitio Web para desarrolladores de Novell, el sitio Web de documentación de Novell o la página de Biblioteca (library) del sitio Web de WebSphere Application Server donde encontrará correcciones y adiciones a esta información:
http://developer.novell.com/websphere/
http://www.novell.com/documentation/websphere/docui/index.html
http://www.ibm.com/webservers/appserv/library.html
Antes de instalar WebSphere Application Server, revise rápidamente la lista siguiente para
asegurarse de que cumple todos los prerrequisitos para instalar WebSphere sobre NetWare
satisfactoriamente.
Si ha leído la sección Antes de instalar WebSphere Application Server,
probablemente ya habrá realizado los pasos 1 a 3.
Para instalar WebSphere sobre NetWare:
Cuando aparezca el panel Opciones de instalación, seleccione el componente que desea instalar y el directorio destino.
Las opciones de componentes se describen en Opciones de componentes de WebSphere Application. La opción por omisión es Kit de desarrollo, la cual proporciona la topología básica descrita en Topología básica.
Como alternativa, puede instalar la topología básica utilizando la opción Instalación personalizada. Al seleccionar Instalación personalizada, se abre el panel Elegir componentes del servidor de aplicaciones. Las opciones por omisión incluyen:
Cuando aparezca el panel Opciones de seguridad/base de datos, especifique la información apropiada para su configuración.
Para las opciones de seguridad, utilice los valores por omisión a menos que tenga archivos de conjunto de claves específicos que desee utilizar. Si es así, deseleccione Utilizar archivo de conjunto de claves de demostración y especifique los archivos.
WebSphere Application Server necesita una base de datos para gestionar la información de configuración y seguridad. WebSphere 3.02 Advanced Edition para NetWare le permite utilizar Oracle o DB2.
La tabla siguiente indica dónde pueden almacenarse las bases de datos Oracle y DB2 en relación con la ubicación del Servidor de administración de WebSphere. Una base de datos local es aquella que reside en el mismo servidor NetWare que el Servidor de administración de WebSphere.
| Base de datos local | Base de datos remota | |
| Oracle | Permitida | Permitida |
| DB2 | No permitida | Permitida |
Se proporcionan scripts para crear e inicializar la base de datos en estas configuraciones. La selección de Oracle o DB2 proporciona valores por omisión para todos los demás campos. Los valores por omisión de Oracle configurarán WebSphere para utilizar Oracle en el servidor local.
Puesto que DB2 no está disponible en NetWare, el proceso de instalación simplemente instalará los valores necesarios para ejecutar una base de datos DB2 en un servidor remoto. Se presupone que se ha creado una base de datos para WebSphere Application Server en el directorio C:\SQLLIB del sistema remoto.
Nota: Antes de ejecutar WebSphere, debe haberse creado la base de datos (o el espacio de tablas) y una cuenta de usuario. WebSphere Application Server utilizará esta información para acceder a la base de datos. La sección siguiente describe cómo crear y configurar la base de datos.
Puede ejecutar el servidor Oracle en el nodo local, o puede acceder a un servidor Oracle que se encuentre en otro sistema principal. WebSphere le permite utilizar una base de datos Oracle, o permite que varios sistemas principales compartan una base de datos Oracle.
Cuando se instala WebSphere Application Server, el programa de instalación genera un archivo CREATEORACLE.NCF en el directorio raíz_as/bin. En NetWare, ejecute este archivo desde el indicador de mandatos de la consola de NetWare para crear el espacio de tablas WebSphere en la base de datos Oracle.
La instalación también creará el archivo CREATEORACLE.BAT en el directorio raíz_as/bin. Ejecute este archivo para crear el espacio de tablas de WebSphere en NT.
Para crear e inicializar el espacio de tablas en la base de datos Oracle en NetWare:
Para crear e inicializar el espacio de tablas en la base de datos Oracle en NT:
Puede utilizar DB2 como la base de datos del servidor administrativo, la cual se utiliza para gestionar y almacenar información de configuración y administración de WebSphere Application Server. Puesto que DB2 no se ejecuta en NetWare, tendrá que utilizarla como una base de datos remota ejecutándose en un sistema NT conectado a la red NetWare en la que está instalado WebSphere. WebSphere permite que varios sistemas principales compartan una base de datos DB2, como se muestra en la Figura 2 y la Figura 3.
La siguiente información describe cómo utilizar DB2 como la base de datos del servidor administrativo.
Cuando se instala WebSphere Application Server, el programa de instalación crea los archivos CREATEDB2.BAT y CREATEWASDB.SCR en el directorio raíz_as/bin.
Para crear e inicializar la base de datos en NT:
Por ejemplo, si especificó el puerto 6789 para el URL de JDBC, ahora teclearía lo siguiente:
db2jstrt 6789
Para obtener más información sobre la utilización y configuración de DB2, visite
http://www.software.ibm.com/cgi-bin/db2www/library/pubs.d2w/report#UDBPUBS
Algunos componentes de WebSphere Application Server (el código ejecutable de seguridad y los servicios de Rastreo y Depuración a Nivel de Objeto (OLT y OLD)), requieren algunas tareas de postinstalación antes de que se pueda utilizar la Consola administrativa de WebSphere para configurarlos, iniciarlos y administrarlos.
El código ejecutable de seguridad de WebSphere puede requerir algunas tareas de postinstalación. Consulte http://nombre_dominio/IBMWebAS/help/secure2.htm para obtener información sobre dichas tareas relativas a la seguridad.
WebSphere Application Server se ha integrado parcialmente con el producto Rastreo y Depuración a Nivel de Objeto para proporcionar servicios de rastreo y depuración de objetos distribuidos.
Los componentes de lado servidor del producto OLT/OLD se instalan como parte de la instalación del servidor administrativo de WebSphere. No obstante, es necesario retocar su configuración antes de empezar a utilizar y gestionar OLT/OLD desde la Consola administrativa de WebSphere. El cliente OLT/OLD debe instalarse por separado, en una máquina local o remota respecto al WebSphere Application Server.
Consulte http://nombre_dominio/IBMWebAS/help/olt2.htm para ver las instrucciones sobre cómo obtener el código del cliente OLT/OLD y habilitar la funcionalidad OLT/OLD.
Este capítulo proporciona información sobre cómo iniciar y detener:
No deje de visitar el sitio Web de IBM WebSphere Application Server para obtener las últimas correcciones y adiciones a esta información.
Cuando se instala WebSphere sobre NetWare, el archivo AUTOEXEC.NCF se modifica para que se ejecute el Servidor administrativo cuando se inicia NetWare. Como alternativa, puede comentar esta línea e iniciar el Servidor administrativo desde un indicador de mandatos tecleando startwebsphere.
Para detener el Servidor administrativo, teclee stopwebsphere en el indicador de mandatos de la consola de NetWare.
Puede iniciar la Consola administrativa de WebSphere en NetWare a través de la interfaz GUI de NetWare o desde un indicador de mandatos.
Para iniciarla desde la consola de NetWare:
Para salir de la Consola administrativa de WebSphere, pulse en Salir en la barra de menús de la consola.
Para iniciar un proceso de servidor de aplicaciones desde la Consola administrativa de WebSphere:
De forma parecida, para detener un proceso de servidor de aplicaciones, siga los cuatro primeros pasos empleados para iniciar un proceso de servidor, y a continuación efectúe lo siguiente:
| Nota: | Si desea detener todo excepto la consola administrativa, consulte las secciones relativas al inicio y detención anteriores. |
Ahora que ha instalado WebSphere Application Server y ha realizado la configuración mínima necesaria, verifique que WebSphere Application Server funciona correctamente. Este capítulo explica:
No deje de visitar el sitio Web de IBM WebSphere Application Server (http://www.ibm.com/software/webservers/appserv/) para obtener las últimas correcciones y adiciones a esta información.
Antes de probar los servlets y beans enterprise, hay que iniciar el producto y sus prerrequisitos:
Para verificar que el servidor Web Enterprise de NetWare está activo y en ejecución, utilice un navegador Web para abrir la página de presentación por omisión del servidor Web.
Si no se está ejecutando, teclee nswebup en el indicador de mandatos de la consola de NetWare.
Para comprobar la instalación de WebSphere Application Server, debe haber iniciado los servidores Web. Utilice el navegador para abrir:
http://nombre_dominio/servlet/snoop
donde nombre_dominio es el nombre del sistema principal.
En la carpeta hosts del Application Server se instalan dos aplicaciones de ejemplo (grupos de servlets). Las aplicaciones son default_app (que incluye snoop) y examples. Para que estas aplicaciones sirvan un servlet, utilice el navegador para abrir el URL del servlet. Para ver el URL del servlet, utilice la Consola administrativa de WebSphere para visualizar los atributos del servlet.
Si no puede abrir y visualizar sus servlets, asegúrese de que el servidor Web esté instalado correctamente y se esté ejecutando. Además, compruebe que ha utilizado el nombre de sistema principal y no localhost; y que ha iniciado el Servidor por omisión desde la Consola administrativa de WebSphere (consulte Inicio y detención de un servidor de aplicaciones).
Esta sección describe cómo ejecutar los beans enterprise proporcionados con el producto y comprobar que la instalación soporta la utilización de beans enterprise. Esta sección proporciona instrucciones que presuponen que se utiliza una base de datos DB2; si desea conocer los valores que deben especificarse cuando se utiliza una base de datos Oracle para realizar este ejemplo HitCount, vea Comprobación con el ejemplo de bean enterprise HitCount.
Después de instalar WebSphere Application Server, puede probar un bean enterprise efectuando lo siguiente:
Para crear una base de datos Oracle nueva, teclee CREATEORACLE en el indicador de mandatos de la consola de NetWare.
Para crear una base de datos DB2 nueva, teclee el siguiente mandato en un indicador de mandatos de DB2:
db2 create database SampleDB
Puede llamarla SampleDB o cualquier otro nombre que no haya sido utilizado para una base de datos existente. No obstante, debe asegurarse de que el nombre de la base de datos coincide con el que ha especificado en el campo Nombre de la base de datos del diálogo Crear un origen de datos.
Si todavía no ha iniciado el servidor por omisión, abra la carpeta Nombre de sistema principal, seleccione Servidor por omisión, y después seleccione el botón Iniciar. En el diálogo de mensaje que aparece, pulse en Aceptar.
Debería aparecer el número de visitas.
Puede utilizar el ejemplo HitCount descrito en Comprobación con el ejemplo de bean enterprise HitCount para comprobar la función de seguridad. Para realizar la comprobación:
Puede seguir las instrucciones de la sección Comprobación con el ejemplo de bean enterprise HitCount para desplegar otros bean enterprise de ejemplo. Mire en http://nombre_dominio/WebSphereSamples/index.html.
Esta sección proporciona una visión general de los recursos disponibles para rastrear, mantener un registro cronológico (anotaciones), supervisar y depurar WebSphere Application Server y sus componentes.
El sistema de ayuda de la Consola administrativa de WebSphere proporciona instrucciones para ayudarle a habilitar la depuración, el rastreo, el registro cronológico y la supervisión a fin de detectar y diagnosticar problemas tanto del servidor de aplicaciones como de los programas que escriba.
Para acceder al sistema de ayuda, abra:
raíz_as/web/help/helpcon.htm
donde <raíz_as> es el directorio raíz de su instalación de WebSphere Application Server.
Si ha seguido las instrucciones de los capítulos anteriores, debería tener el servidor administrativo y la consola administrativa funcionando sin problemas. Además, probablemente habrá utilizado la consola administrativa para comprobar la instalación con un servlet y un bean enterprise.
Este capítulo proporciona más información sobre la consola administrativa y le indica ayudas en línea que describen cómo llevar a cabo tareas administrativas a través de la consola.
La consola administrativa es una ventana principal desde la que puede realizar tareas utilizando los siguientes recursos:
Además, puede utilizar la consola para realizar lo siguiente:
Para obtener información sobre cómo utilizar la consola, consulte la Ayuda. Para ejecutar el Sistema de ayuda, abra el siguiente archivo utilizando un navegador Web:
raíz_as/web/help/helpcon.htm
El sitio Web de WebSphere Application Server y el Kit para desarrolladores de Novell contienen compendios de preguntas frecuentes y sus respuestas (FAQ).
http://www.ibm.com/software/webservers/appserv/library.html
http://developer.novell.com/websphere
También puede visitar el fórum de usuarios en la dirección
http://www.networking.ibm.com/was/forum.html
Si tiene algún problema con WebSphere Application Server, puede contactar con Novell Support Connection.
Novell Support Connection proporciona acceso a toda la información técnica sobre redes de
Novell a través del sitio Web Novell Support Connection, el CD Novell Support Connection, y
programas de soporte para clientes y colaboradores comerciales.
Por medio del sitio Web o el CD de Novell Support Connection, puede acceder a la misma información técnica sobre redes que utilizan los ingenieros de soporte técnico de Novell.
Además, el sitio Web proporciona un fórum Internet abierto para que los clientes y colaboradores
comerciales compartan soluciones e información de soporte técnico.
Los fórums cuentan con la participación de Operadores de Sistema (SysOps) voluntarios, invitados y
respaldados por Novell, para responder a las preguntas publicadas en los fórums.
El sitio Web también ofrece información a través de vídeos de Formación técnica avanzada (Advanced
Technical Training), CBT y conferencias.
Para obtener ayuda adicional, Novell recomienda a los clientes que contacten con un colaborador comercial de Novell.
Los clientes pueden encontrar colaboradores comerciales cualificados a través del sitio Web de
Novell Support Connection.
Las búsquedas pueden basarse en la ubicación geográfica, el área y nivel de conocimientos, o
ambos.
Visite la Web de Novell Support Connection en:
support.novell.com (América)
support.novell.de (Europa, Oriente Próximo, África)
support.novell.com.au (Asia del Pacífico)
o llame por teléfono:
América (Inglés) 1-800-858-4000/801-861-4000
Europa, Oriente Próximo, África (Inglés) (49) 211 5632 744
Francés (49) 211 5632 733
Alemán (49) 211 5632 777
Asia del Pacífico (Inglés) (61) 2 9925 3133
En el sitio Web de Novell Support Connection encontrará la lista completa de idiomas y números de teléfono de soporte.
Para pedir el CD de Novell Support Connection, llame a los números de teléfono 1-800-377-4136 o
1-303-297-2725, o visite el sitio Web de Novell Support Connection.
También puede enviar directamente un correo electrónico a IBM con sugerencias y peticiones para releases futuros, e informar sobre defectos cuya gravedad no requiera interacción del personal o soporte formal: WASTEAM@US.IBM.COM
El componente de las bibliotecas cliente Java consta de los siguientes subcomponentes:
Instale el servidor de aplicaciones de producción cuando tenga que desplegar servidores conjuntos. El componente del servidor de aplicaciones de producción consta de los siguientes subcomponentes:
Si selecciona la opción de instalación del servidor, todos los subcomponentes de WebSphere Application Server listados anteriormente se instalan en el directorio destino que especifique. Las bibliotecas cliente Java también se instalan.
Instale el componente de Consola administrativa de WebSphere cuando quiera desplegar una máquina de producción para realizar tareas administrativas. Esta instalación es un superconjunto del componente de bibliotecas cliente Java con la adición de herramientas administrativas y de despliegue. El componente de consola administrativa consta de los siguientes subcomponentes:
Instale el kit de desarrollo de WebSphere Application Server si tiene que desarrollar y probar aplicaciones. El kit de desarrollo incluye los siguientes subcomponentes:
El producto WebSphere Application Server Advanced Edition requiere la utilización de una base de datos. Hay una base de datos Oracle 8i que satisface los prerrequisitos de producto disponible para NetWare.
WebSphere Application Server Advanced Edition soporta el controlador de JDBC THIN de Oracle8i (Versión 8.1.6) cuando se utiliza con el Java Development Kit (JDK) Versión 1.1.x. El controlador OCI no está soportado.
El servidor Web Enterprise de NetWare debe estar instalado antes de instalar IBM WebSphere Application Server porque la instalación de WebSphere Application Server modifica el archivo OBJ.CONF del servidor Web.
Durante el proceso de instalación, se introducen las siguientes modificaciones en los archivos de configuración del servidor Web Enterprise de NetWare:
Init fn="load-modules" funcs="init_exit,auth_exit,service_exit,term_exit" shlib="SYS:/WebSphere/AppServer/bin/ns35.nlm" Init fn="init_exit" bootstrap.properties="SYS:/WebSphere/AppServer/properties/bootstrap.properties" #NameTrans fn="pfx2dir" from="/WebSphereSamples" dir="SYS:/WebSphere/AppServer/WebSphereSamples" #NameTrans fn="pfx2dir" from="/theme" dir="SYS:/WebSphere/AppServer/theme" NameTrans fn="pfx2dir" from="/IBMWebAS" dir="SYS:/WebSphere/AppServer/web" PathCheck fn="auth_exit" Service fn="service_exit" SYS:/WebSphere/Appserver is the default install directory. This will be difference for non-default directories Init fn="load-modules" funcs="init_exit,service_exit,auth_exit,term_exit" shlib="C:/WebSphere/AppServer/bin/ns36.dll" Init fn="init_exit" bootstrap.properties="C:/WebSphere/AppServer/properties/bootstrap.properties" NameTrans from="/IBMWebAS/samples" fn="pfx2dir" dir="C:/WebSphere/AppServer/samples" NameTrans from="/IBMWebAS" fn="pfx2dir" dir="C:/WebSphere/AppServer/web"
Novell Directory Services® (NDSTM) está implementado como parte de la infraestructura de IBM WebSphere 3.0 para NetWare. NDS proporciona posibilidades exhaustivas de autenticación e implementa extensiones de LDAP.
SSL proporciona cifrado de datos y autenticación utilizando certificados de clave pública X.509v3. El servidor puede configurarse para operar con o sin soporte de SSL. El servidor soporta referentes de LDAP, lo que permite que los directorios estén distribuidos entre varios servidores LDAP. Se da soporte a la replicación, que crea copias adicionales de sólo lectura del directorio, lo que mejora el rendimiento y la fiabilidad del acceso a la información de directorio. Se da soporte a un modelo de control de acceso de fácil utilización y grandes prestaciones. La configuración y administración del Directorio LDAP se realiza a través de una interfaz mejorada de tipo web.
NDS soporta más de un millardo de entradas con tiempos de respuesta máximos inferiores a un segundo para búsquedas.
El servidor Web Enterprise de NetWare soporta la administración de LDAP.
Se soporta el acceso cliente al directorio por medio de los protocolos LDAP y HTTP. Pueden desarrollarse aplicaciones cliente utilizando los elementos mejorados proporcionados para soportar las API y los protocolos de LDAP Versión 3. También se incluye la Interfaz de denominación y directorio Java (JNDI), la cual proporciona a las aplicaciones Java acceso a directorios habilitados para LDAP. Ambos clientes soportan el acceso a NDS a través de LDAP Versión 2 o Versión 3.
Las referencias hechas en esta publicación a productos, programas o servicios IBM no implican que IBM tenga previsto comercializarlos en todos los países en que IBM opera. Las referencias a un producto, programa o servicio de IBM no significan ni implican que sólo se pueda utilizar ese producto, programa o servicio de IBM. Sin infringir los derechos de propiedad intelectual en vigor y otros derechos legalmente defendibles de IBM, puede utilizarse cualquier producto, programa o servicio funcionalmente equivalente en lugar del producto, programa o servicio de IBM. La evaluación y verificación del funcionamiento conjunto con otros productos, excepto aquellos expresamente designados por IBM, son responsabilidad del usuario.
IBM puede tener patentes o solicitudes de patente pendientes de aprobación que cubran alguno de los temas tratados en este documento. La entrega de este documento no le otorga ninguna licencia sobre dichas patentes. Puede enviar consultas sobre licencias, por escrito, a: IBM Director of Licensing, IBM Corporation, 500 Columbus Avenue, Thornwood, NY 10594, U.S.A.
Los poseedores de licencias de este programa que deseen obtener información sobre el mismo con el propósito de habilitar: (i) el intercambio de información entre programas creados independientemente y otros programas (incluyendo éste) y (ii) la utilización mutua de la información intercambiada, deben ponerse en contacto con:
Director of LicensingEl programa bajo licencia descrito en este documento y todo el material bajo licencia disponible para éste lo suministra IBM bajo los términos del Contrato de clientes de IBM.
Este documento no está destinado a un uso de producción y se proporciona tal cual sin ninguna garantía de ninguna clase, y todas las garantías quedan por tanto invalidadas incluyendo las garantías de comerciabilidad e idoneidad para un propósito concreto.
Este producto incluye software de sistemas creado y publicado por CERN. Este reconocimiento debe mencionarse en su totalidad en cualquier producto que incluya el software de sistemas de CERN aquí incluido o derivado del mismo.
Los siguientes términos son marcas registradas de IBM Corporation en los Estados Unidos y/o en otros países.
Microsoft, Windows, Windows NT y el logotipo de Windows 95 son marcas registradas de Microsoft Corporation.
UNIX es una marca registrada en Estados Unidos y en otros países licenciada exclusivamente a través de X/Open Company Limited.
Pentium II es una marca registrada de Intel Corporation.
NetWare es una marca registrada de Novell, Inc.
Java y todas las marcas registradas y logotipos basados en Java son marcas registradas de Sun Microsystems, Inc. en Estados Unidos y en otros países.
Otros nombres de empresas, productos y servicios, que pueden estar marcados con dos asteriscos (**), pueden ser marcas registradas o marcas de servicio de otros.