WebSphere Application Server - Edizione avanzata
Introduzione
Versione 3.02
CT678IE
5801-AAR
| Nota |
|---|
| Prima di utilizzare queste informazioni e il prodotto a cui si riferiscono, leggere le informazioni generali contenute nell'Appendice D, Informazioni particolari. |
Terza edizione (dicembre 1999)
Questa edizione è valida per il programma su licenza IBM WebSphere Application Server - Edizione avanzata versione 3.02, numero programma 5801-AAR.
Ordinare le pubblicazioni per telefono o tramite fax. IBM Software Delivery Solutions/IBM Publications Support accetta gli ordini dalle ore 8:30 alle 19:00. Il numero di telefono è (800) 879-2755. Il numero di fax è (800) 284-4721.
E' anche possibile ordinare le pubblicazioni tramite il proprio rappresentante IBM o la filiale IBM di zona. Le pubblicazioni non sono disponibili all'indirizzo riportato di seguito.
Questa pubblicazione contiene un modulo riservato ai commenti del lettore. Se questo modulo è stato rimosso, inviare i propri commenti a:
IBM Corporation
Attn: Information Development
Department G7IA, Building 062
P.O. Box 12195
Research Triangle Park, NC 27709-2195
E' anche possibile inviare i commenti tramite fax al numero (919) 254-0206.
L'IBM può utilizzare o divulgare le informazioni ricevute dagli utenti secondo le modalità ritenute appropriate, senza alcun obbligo nei loro confronti.
(C) Copyright International Business Machines Corporation 1998,1999. Tutti i diritti
riservati
Note per gli utenti appartenenti agli Stati Uniti d'America -- Documentazione soggetta a limitazioni L'utilizzo, la duplicazione e la divulgazione sono limitati dal Supplemento GSA ADP al contratto con l'IBM Corporation.
Informazioni su IBM WebSphere Application Server
Prima dell'installazione di WebSphere Application Server
Installazione e configurazione di WebSphere Application Server
Avvio e arresto di WebSphere Application Server
Controllo dell'installazione e risoluzione di eventuali problemi
Suggerimenti sull'utilizzo della console e del server di gestione
Appendice A. Componenti disponibili per l'installazione
Appendice B. Installazione e configurazione di NetWare Enterprise Web Server
Appendice C. NDS (Novell Directory Services)
Appendice D. Informazioni particolari
Questo manuale viene fornito come supporto per l'installazione, la configurazione e l'avvio di IBM WebSphere Application Server, edizione avanzata 3 per Novell NetWare. Descrive inoltre le modalità di verifica dell'installazione ed indica altre risorse di informazioni. Questo manuale, strutturato come una guida rapida, fornisce le informazioni necessarie per l'installazione e la configurazione di WebSphere Application Server.
Per informazioni dettagliate sull'utilizzo delle funzioni di WebSphere Application Server, fare riferimento alla sezione Ulteriori informazioni.
| Sviluppo delle applicazioni WebSphere | Gli utenti che sviluppano applicazioni eseguibili in WebSphere, possono consultare il sito IBM WebSphere Application Server Web o visitare Novell all'indirizzo http://developer.novell.com/websphere per ulteriori informazioni. |
| Installazione, configurazione o gestione di WebSphere Application Server | Gli utenti responsabili dell'installazione. della configurazione e della gestione di WebSphere Application Server, possono leggere questo documento o visitare la pagina http://www.ibm.com/software/webservers/appserv/ o http://www.novell.com/documentation per informazioni sulle note relative al rilascio e sulla documentazione correlata. |
Questo manuale è disponibile in formato HTML e PDF su entrambi i siti web IBM e Novell e sul CD del prodotto. Visitare i siti Web riportati sopra per l'ultima versione aggiornata di questo documento.
WebSphere Application Server - Edizione avanzata consente di eseguire iterazioni e transazioni Web in un ambiente di sviluppo efficiente per le applicazioni e-business. Fornisce una piattaforma per l'implementazione delle applicazioni Web basate su Java progettata per il supporto e l'esecuzione di servlet, JavaBean, file JSP (JavaServer Pages) e bean enterprise. Creato in WebSphere Application Server - Edizione standard per fornire la portabilità e il controllo delle applicazioni business per il server insieme alle funzionalità e alla gestione dei bean enterprise per offrire una piattaforma globale per le applicazioni Web basate su Java. Estende la versatilità di questa piattaforma con:
Questo prodotto WebSphere consente anche di gestire e integrare le applicazioni enterprise incrementando le API e le tecnologie a base Java. Abilita le iterazioni ai database relazionali, ai sistemi di elaborazione delle transazioni e ad altre applicazioni. Questo server delle applicazioni Web fornice l'implementazione e la gestione delle applicazioni Java, CORBA e dei bean enterprise.
WebSphere Application Server Versione 3 - Edizione avanzata fornisce un valido ambiente di configurazione ed una serie di servizi applicativi per la gestione dei componenti e delle applicazioni Java. Le nuove funzioni comprendono:
Lo sviluppo del World Wide Web è in rapida espansione. I siti Web contenenti pagine HTML dinamiche risultano sempre più competitivi in quanto offrono transazioni automatiche e interattive. Per questa interattività, le applicazioni di logica aziendale forniscono accesso immediato ai dati richiesti dall'utente.
Le aziende sono sempre più alla ricerca delle tecnologie Java che forniscono e supportano la logica aziendale basata sul Web. I siti Web che utilizzano i file JSP (JavaServer Pages), i servlet e i collegamenti database abilitati Java supportano transazioni avanzate ed iterazioni dinamiche con i clienti. Questo sviluppo introduce alcuni obiettivi, quali:
IBM WebSphere Application Server Versione 3.0 rappresenta una soluzioni per il raggiungimento di questi obiettivi, adeguandosi alle esigenze attuali della propria azienda e supportandone lo sviluppo:
Ciascuno prodotto separa le attività di progettazione e creazione sul Web dalle attività di programmazione della logica aziendale, consentendo ai programmatori ed ai membri del team Web più tradizionali di lavorare insieme in modo efficiente e con poche interferenze.
Nell'ultima parte di questa sezione vengono indicate le tecnologie Java supportate da WebSphere Application Server - Edizione avanzata e l'ambiente fornito per l'implementazione e la gestione di queste tecnologie:
Il supporto dei bean enterprise è una funzioni primaria di WebSphere Application Server - Edizione avanzata. Questo supporto racchiude la funzione di elaborazione delle transazioni e gli oggetti distribuiti fornendo una soluzione ai complessi problemi di gestione delle informazioni aziendali.
Con il supporto dei bean enterprise di WebSphere Application Server, gli sviluppatori delle applicazioni lavorano in modo produttivo, concentrandosi sull'azienda piuttosto che sulla complessa elaborazione delle transazioni o sugli oggetti distribuiti. Questo supporto è in grado di gestire questi aspetti del lavoro a favore degli sviluppatori. Ad esempio, uno sviluppatore delle applicazioni può utilizzare un semplice comando o la metodologia per trasferire i fondi tra i conti bancari senza preoccuparsi di dover gestire eventuali problemi durante la transazione o dell'esatta ubicazione dei relativi dati.
Per ulteriori informazioni sulle edizioni di IBM WebSphere Application Server Versione 3.0, visitare i siti Web:
http://www.ibm.com/software/webservers/appserv
http://developer.novell.com/websphere
http://www.novell.com/documentation/websphere/docui/index.html
Analogamente a come le applet vengono eseguite su un browser estendendone le capacità, i servlet Java vengono eseguiti su un server Web abilitato Java ed estendono le capacità del server Web. I servlet, come altri componenti della logica aziendale, possono creare il contenuto dei siti Web o comunicare con i bean enterprise per accedere al contenuto da un database, consentendo un nuovo livello di velocità di risposta alle richieste degli utenti.
WebSphere Application Server - Edizione avanzata fornisce un motore basato su Java compatibile con diversi server Web e sistemi operativi. Il motore servlet supporta:
Integrando i server Web con i server delle applicazioni, un team Web può produrre un sito Web realmente interattivo nel quale i clienti potranno eseguire transazioni di tipo autorisolutivo. Oltre al formato HTML, sono disponibili altre tecnologie per la descrizione e la visualizzazione dei dati trasmessi dagli utenti e dai database di back-end in entrata ed in uscita dal sito Web durante queste transazioni. Le principali tecnologie utilizzate includono JSP (JavaServer Pages) della Sun Microsystems e XML (eXtensible Markup Language).
WebSphere Application Server consente di integrare JSP, XML, le applicazioni della logica aziendale e HTML per offrire un'interfaccia basata sul Web in modo da raccogliere le richieste degli utenti, raggruppare le applicazioni della logica aziendale per creare o accedere ai dati, formattare e visualizzare i risultati.
WebSphere Application Server fornisce un motore JSP e il supporto delle tag. JSP combina gli script e le tag del server mentre consente di separare la logica di presentazione (ad esempio, HTML) dalla logica aziendale (ad esempio, un servlet). Ogni file JSP può contenere la sintassi JSP, le tag HTML, le tag del servlet, le tag NCSA e il codice Java in linea per elaborare le richieste utente, accedendo ai componenti della logica aziendale riutilizzabili, ad esempio i servlet, bean e applicazioni Web basate su Java e necessario. JSP consente anche di separare la struttura del documento, il contenuto e la presentazione in modo che i membri del team Web possano lavorare in parallelo influenzando in minima parte gli altri lavori.
Inoltre, WebSphere Application Server fornisce i servizi DSS (Document Structure Services) XML, comprendenti un programma di analisi per i documenti, un processo di convalida dei documenti ed un programma di creazione documenti per l'elaborazione XML del server. Queste servizi consentono di migliorare la funzionalità di XML, un formato alternativo all'HTML. XML semplifica l'esecuzione delle operazioni riportate di seguito:
WebSphere Application Server fornisce un ambiente scalabile e sicuro per l'implementazione e la gestione delle applicazioni Web.
WebSphere Application Server per NetWare include un plug-in per il server Web NetWare Enterprise che consente di estendere le capacità del server Web per poter eseguire applicazioni Java. Il plug-in viene caricato con il server Enterprise e stabilisce la comunicazione tra il server Web e WebSphere Application Server.
WebSphere Application Server supporta configurazioni differenti. Le configurazioni selezionate supportano la gestione del carico di lavoro, un pool JVM, più server su diverse macchine e più marchi server Web che distribuiscono le richieste a WebSphere Application Server.
Per una maggiore flessibilità di distribuzione dell'Application Server, l'edizione avanzata offre l'ORB (Object Request Broker) Java con RMI (Remote Method Invocation) per i collegamenti che utilizzano IIOP (Internet Inter-ORB Protocol).
WebSphere Application Server offre un server di sicurezza che viene utilizzato con il motore servlet e con il server Web per fornire il controllo sull'accesso alle risorse Web, ad esempio le pagine HTML, i servlet, i file JSP (JavaServer Pages) e i bean enterprise. Il server di sicurezza fornisce il controllo delle politiche di sicurezza centralizzato e i servizi di sicurezza, come l'autenticazione e l'autorizzazione.
Application Server può eseguire l'autenticazione per gli utenti già definiti dal servizio LDAP (Lightweight Directory Access Protocol), NDS (NetWare Directory Services) o LTPA (Lightweight Third Party Authentication).
Sono disponibili autenticazioni di base e di certificato, a seconda delle funzioni del server Web o in base ad altri fattori. L'autenticazione di certificato fornisce un meccanismo ad alta sicurezza, non limitativo per la protezione delle risorse Web.
Il supporto LTPA fornisce la struttura per archiviare singoli collegamenti utili. In altre parole, una volta eseguita l'autenticazione all'inizio della sessione, gli utenti possono accedere alle risorse su diversi WebSphere Application Server e server Web all'interno dell'azienda senza rieseguire l'autenticazione.
Le informazioni sulla sicurezza contenute nella sezione relativa all'assistenza utente di WebSphere Application Server forniscono ulteriori funzioni di sicurezza e sulle modalità di impostazione di tali funzioni.
WebSphere Application Server supporta i profili utente e le funzioni di traccia della sessione per singoli server Web o gruppi di server. Queste funzioni consentono di conservare le informazioni sugli utenti dei siti Web e di raggruppare le richieste eseguite dallo stesso utente in una sessione.
WebSphere Application Server fornisce un pool di connessione che consente di memorizzare nella cache e riutilizzare le connessioni ai database JDBC (Java Database Connectivity) compatibili. Per collegarsi al database, il servlet può utilizzare una delle connessioni già disponibili nel pool, evitando in questo modo di aprire una nuova connessione per ciascuna richiesta.
WebSphere Application Server fornisce funzioni di controllo complete per tracciare le risorse quali servlet, bean enterprise, thread, risorse di sistema, pool di connessione ai database e sessioni utente. L'interfaccia di controllo fornisce grafici e tabelle che semplificano l'operazione di diagnostica sulle condizioni di errore e sulle prestazioni del sistema .
Vengono fornite anche le funzioni di traccia e registrazione.
WebSphere Application Server - Edizioni avanzata e standard forniscono il codice Tivoli Ready Certified. Per istruzioni sull'installazione e sulla configurazione di Tivoli Ready Enablement, consultare il Centro della documentazione.
WebSphere presenta una serie di esempi generici. Questi esempi consentono di aggiungere funzioni comuni ai propri siti Web, apprendere i concetti base del modello di programmazione Java WebSphere ed indicano le tecniche più semplici per ottimizzare la funzionalità dell'Application Server. Questi esempi presentano inoltre un sito Web intranet completo riferito alla società fittizia YourCo. Il sito Web YourCo indica come applicare e adattare questi esempi in base alle proprie necessità.
Dopo aver avviato l'Application Server, visitare il sito Web IBM WebSphere Studio per ulteriori informazioni sugli esempi:
http://domain_name/WebSphereSamples/index.html
Per visualizzare gli esempi, occorre un browser Web che supporti HTML 4, CSS (Cascading Stylesheets) e le applet Java. Due browser che presentano tali caratteristiche sono Netscape Navigator 4.07 e Microsoft Internet Explorer 4.01 o versione successiva.
| Nota: | Consultare i siti Web Novell Developer Support e Documentation
oppure IBM WebSphere Application Server per le correzioni o per ulteriori informazioni
prima dell'installazione di WebSphere Application Server. Visitare uno dei seguenti
siti Web per visualizzare le note sul rilascio aggiornate: http://developer.novell.com/websphere http://www.novell.com/documentation/websphere/docui/index.html |
Vi sono diversi siti che contengono informazioni aggiornate su WebSphere Application Server e sulle modalità di sviluppo:
| Se si desidera . . . | Visitare . . . |
| Installare, configurare o gestire WebSphere Application Server su NetWare |
|
| Sviluppare e distribuire i servlet in WebSphere Application Server su NetWare |
|
Il Centro della documentazione, che risiede sul server su cui è installato WebSphere, fornisce accesso semplificato alla documentazione di programmazione dei prodotti, alla guida per la console di gestione, a Javadoc, al sito Web e ad altre risorse dei prodotti.
Per accedere al Centro della documentazione, occorre un browser Web che supporti HTML 4, CSS (Cascading Stylesheets) e le applet Java. Due browser che presentano tali caratteristiche sono Netscape Navigator 4.07 e Microsoft Internet Explorer 4.01 o versione successiva.
Per accedere al Centro della documentazione da un browser Web:
E' anche possibile aprire il Centro della documentazione associando un'unità al server NetWare e immettendo il seguente percorso:
as_root\web\doc\begin_here\index.html
WebSphere Administrative Console è un programma Java che fornisce l'interfaccia di gestione sistemi per WebSphere Administrative Server.
La guida include un supporto didattico sulle modalità di esecuzione delle principali attività ed informazioni sulle caselle di dialogo e sui campi di immissione. Per accedere alla guida, occorre un browser Web che supporti HTML 4, CSS (Cascading Stylesheets) e le applet Java. Due browser che presentano tali caratteristiche sono Netscape Navigator 4.07 e Microsoft Internet Explorer 4.01 o versione successiva.
Per accedere alla guida:
Il sito WebSphere Application Server include:
Visitare http://www.ibm.com/software/webservers/appserv/.
Il sito Web Novell's DeveloperNet fornisce strumenti di sviluppo e informazioni di supporto, incluso:
Visitare http://developer.novell.com/websphere.
Il sito Web sulla documentazione Novell include versioni aggiornate dei seguenti componenti della documentazione:
Visitare http://www.novell.com/documentation/websphere/docui/index.html.
Questo capitolo fornisce informazioni sulla pianificazione del prodotto WebSphere Application Server su NetWare.
Prima di eseguire l'installazione di WebSphere Application Server, consultare i siti Web riportati sopra per informazioni aggiornate.
Il programma di installazione WebSphere Application Server consente di selezionare uno dei seguenti pulsanti di opzione per la configurazione dei componenti presenti durante l'installazione:
Questa opzione fornisce una configurazione predefinita per il server di gestione, che consente di avviare più velocemente le attività di gestione. Durante l'installazione di un ambiente di sviluppo, si consiglia di selezionare la configurazione predefinita.
WebSphere Application Server - Edizione avanzata versione 3 supporta tecnologie differenti. Le configurazioni più comuni sono riportate di seguito:
La tipologia base:
Figura 1. Topologia base supportata da WebSphere Application
Server

Per istruzioni sull'installazione della configurazione di base, consultare la sezione Installazione
e configurazione di WebSphere Application Server.
Questa opzione di topologia può comprendere:
| Nota: | Un gruppo di server e tutti i relativi cloni devono risiedere sulla stessa macchina. |
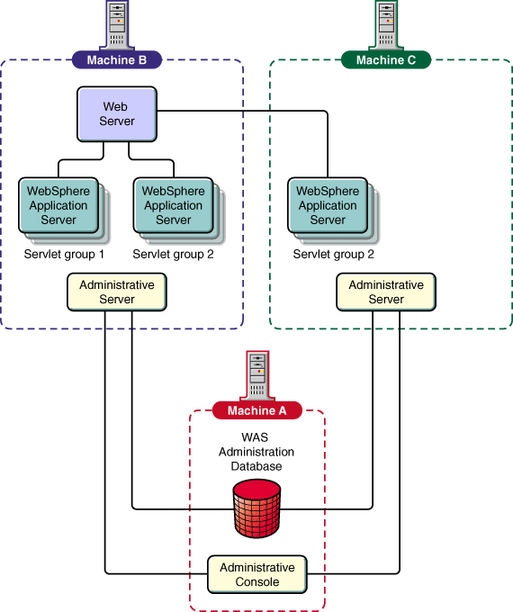
Questa topologia fornisce un servlet efficiente e prestazioni JSP (JavaServer Pages). Più motori del server delle applicazioni configurano diverse istanze di applicazioni Java, tutte all'interno di un gruppo di server logico.
La Figura 2 indica come questa configurazione combinata con la topologia della Figura 1, è ideale per la scalarità orizzontale, utilizzata dal prodotto eNetwork Dispatcher per bilanciare il carico di lavoro tra più macchine.
Figura 2. Opzione I topologia avanzata

Per istruzioni sull'installazione di questa topologia, consultare la sezione Installazione e configurazione di WebSphere Application Server.
Questa opzione di topologia avanzata presenta tutte le funzioni dell'opzione I. Le connessioni che utilizzano codifiche non sicure oppure OSE (Open Servlet Engine) collegano il server Web o il plug-in WebSphere Application Server ai gruppi di server delle applicazioni come indicato nella figura 3. Il firewall in questa topologia deve supportare una porta TCP. Se il firewall utilizza un programma di analisi protocolli, non potrà essere utilizzato.
Questa topologia è la più flessibile tra quelle supportate da WebSphere Application Server Versione 3.0. I servlet e i file JSP (JavaServer Pages) vengono inviati via RMI (Remote Method Invocation) tramite IIOP. Sono consentite più stazioni di lavoro con diversi gruppi di server contenenti cloni.
Questa topologia consente la massima flessibilità nella distribuzione degli oggetti. Inoltre, rappresenta l'unica configurazione sicura. In questa tipologia, indicata nella figura 3, la connessione tra il server Web e WebSphere Application Server non è considerata una connessione sicura. Le connessioni tra il listner (OSE) e i gruppi di server delle applicazioni utilizzano IIOP.
Figura 3. Opzione II topologia
avanzata

Per informazioni sull'installazione di questa opzione avanzata, consultare la sezione Installazione e configurazione di WebSphere Application Server.
WebSphere Application Server supporta la clonazione dei server delle applicazioni che utilizzano WebSphere Administrative Console. WebSphere Application Server supporta la clonazione dei motori servlet, delle applicazioni Web e dei servlet per la gestione del carico di lavoro, il bilanciamento del carico e il fail over.
Se tutte le macchine JVM che supportano un server e i relativi cloni (un "gruppo di server") sono ubicate sulla stessa macchina fisica (nodo) del server Web, il trasporto OSE deve essere utilizzato per instradare le richieste dei servlet, mediante il bilanciamento del carico nativo selezionato.
Se una delle macchine JVM appartenenti al gruppo di servlet è ubicata su un nodo diverso da quello contenente il server Web, il redirector servlet IIOP deve essere utilizzato per instradare la richiesta del servlet tramite il bilanciamento del carico IIOP.
I seguenti suggerimenti sono focalizzati su alcuni punti importanti che consentono di installare WebSphere Application Server in maniera corretta. Per ulteriori informazioni sulla pianificazione e sull'installazione, incluso i requisiti e le procedure, consultare le sezioni di questo manuale che fanno riferimento alle applicazioni WebSphere e il sito Web principale sul prodotto per le note sul rilascio, che descrivono i problemi noti, le limitazioni e le relative risoluzioni. Inoltre, visitare il seguente sito Web per informazioni aggiornate sulla pianificazione e sull'installazione.
http://www.ibm.com/software/websphere/appserv/doc/v302/install/install_guides.html
versione completa Java "1.1.7B"
L'ID utente e la password specificati rappresenteranno l'account con il quale è possibile eseguire WebSphere Administrative Server.
L'ID viene utilizzato anche a scopo di sicurezza. Per ulteriori informazioni, fare riferimento alla sezione Sicurezza nei file di aiuto di WebSphere Application Server.
Per ulteriori informazioni sull'avvio di WebSphere Administrative Server, consultare la sezione Avvio e arresto di WebSphere Application Server.
Per far sì che l'installazione riesca perfettamente, sono necessarie alcune operazioni preliminari. Questa sezione fornisce le istruzioni sull'installazione di WebSphere Application Server sul sistema operativo Novell NetWare. Indica:
Questi sono i requisiti minimi per l'installazione di WebSphere Application Server sul sistema operativo Novell NetWare:
Questi sono i requisiti minimi per l'installazione di WebSphere Application Server sul sistema operativo Novell NetWare:
Prima di installare WebSphere Advanced Application Server 3.0.2, occorre disinstallare le versioni precedenti correntemente installate sul proprio server NetWare.
Per disinstallare una versione esistente di WebSphere:
svrmgr31 > connect internal/password
svrmgr31 > drop tablespace was including contents cascade constraints;
svrmgr31 > drop user EJSADMIN cascade;
Questo capitolo descrive come installare e configurare WebSphere Application Server e i relativi componenti. Dopo aver completato queste attività, WebSphere Application Server verrà eseguito in modo funzionale e corretto utilizzando, se non altrimenti specificato, le impostazioni predefinite.
Consultare i siti Web Novell Developer Kit e Novell Documentation oppure IBM WebSphere Application Server per le correzioni o per ulteriori informazioni prima dell'installazione di WebSphere Application Server.
http://developer.novell.com/websphere/
http://www.novell.com/documentation/websphere/docui/index.html
http://www.ibm.com/webservers/appserv/library.html
Prima di installare WebSphere Application Server, consultare
rapidamente l'elenco riportato di seguito per accertarsi di disporre
di tutti i prerequisiti necessari per una corretta installazione di
WebSphere su NetWare. Se è stato già consultato il documento
Prima di installare WebSphere Application
Server, è possibile che siano già stati eseguiti i passi da 1
a 3.
Per installare WebSphere su NetWare:
Quando viene visualizzato il pannello Installa opzioni, selezionare il componente che si desidera installare e la directory di destinazione.
Le opzioni dei componenti vengono descritte in Opzioni per i componenti WebSphere Application Server. L'opzione predefinita è Kit di sviluppo, che fornisce la topologia di base descritta in Topologia base.
Alternativamente, è possibile installare la topologia di base utilizzando l'opzione Installazione personalizzata. Selezionando Installazione personalizzata verrà aperto il pannello per la selezione dei componenti Application Server. Le opzioni predefinite includono:
Quando viene visualizzato il pannello Opzioni Database/Sicurezza, immettere le informazioni appropriate per la configurazione.
Per la Sicurezza, utilizzare i valori predefiniti a meno che non si specifichi l'utilizzo di file ring chiave specifici. In tal caso, deselezionare il file Utilizzare ring chiave demo e immettere i file prescelti.
WebSphere Application Server richiede un database per la gestione delle informazioni di sicurezza e configurazione. WebSphere 3.02 Advanced per NetWare consente di utilizzare Oracle o DB2.
La seguente tabella indica dove è possibile memorizzare i database Oracle e DB2 in base all'ubicazione di WebSphere Administration Server. Il database locale è quello che risiede sullo stesso server NetWare del server di gestione WebSphere.
| Database locale | Database remoto | |
| Oracle | Consentito | Consentito |
| DB2 | Non consentito | Consentito |
Per queste configurazioni vengono forniti gli script per la creazione e l'inizializzazione del database. Selezionando Oracle o DB2 verranno forniti valori predefiniti per tutti gli altri campi. Le impostazioni predefinite di Oracle configureranno WebSphere per l'utilizzo con Oracle sul server locale.
Poiché DB2 non è disponibile su NetWare, il processo di installazione installerà solo i valori necessari richiesti per l'esecuzione di un database DB2 su un server remoto. Ciò presuppone che sia stato creato un database WebSphere Application Server nella directory C:\SQLLIB del computer remoto.
Nota: Prima di eseguire WebSphere, è necessario creare il database (o il table space) e l'account utente. WebSphere Application Server utilizzerà tali informazioni per accedere al database. La seguente sezione descrive le modalità di creazione e di configurazione del database.
E' possibile Oracle Server sul nodo locale oppure è possibile accedere a Oracle Server da un altro host. WebSphere consente di utilizzare un database Oracle o consente a più host di condividere un database Oracle.
Quando si installa WebSphere Application Server, il programma di installazione genera un file CREATEORACLE.NCF nella directory as_root/bin. In NetWare, eseguire questo file dalla richiesta comandi della console di NetWare per creare il table space WebSphere nel database Oracle.
Il programma di installazione crea inoltre il file CREATEORACLE.BAT nella directory as_root/bin. Eseguire questo file per creare il table space WebSphere in NT.
Per creare e inizializzare il table space nel database Oracle in NetWare:
Per creare e inizializzare il table space nel database Oracle in NT:
E' possibile utilizzare DB2 come database server di gestione, per memorizzare e gestire le informazioni di gestione e di configurazione di WebSphere Application Server. Poiché DB2 non viene eseguito in NetWare, sarà necessario utilizzarlo come database remote in esecuzione su un computer NT collegato alla rete NetWare su cui è installato WebSphere. WebSphere consente a più host di condividere un database DB2, come mostrato in Figura 2 e Figura 3.
Le seguenti informazioni descrivono come utilizzare DB2 come database server di gestione.
Quando si installa WebSphere Application Server, il programma di installazione genera i file CREATEDB2.BAT e CREATEWASDB.SCR nella directory as_root/bin.
Per creare e inizializzare il database in NT:
Se ad esempio è stata specificata una porta 6789 nell'URL JDBC, immettere il seguente parametro:
db2jstrt 6789
Per ulteriori informazioni sull'utilizzo e la configurazione di DB2, visitare il seguente URL:
http://www.software.ibm.com/cgi-bin/db2www/library/pubs.d2w/report#UDBPUBS
E' necessario eseguire alcuni passi successivi all'installazione prima di poter utilizzare la console di gestione per configurare, avviare e gestire i componenti di WebSphere Application Server, il run time di sicurezza e (OLT e OLD) Object Level Trace e Debugging.
Il runtime di sicurezza WebSphere può richiedere l'esecuzione di alcuni passi successivi all'installazione. Consultare il sito http://nome_dominio/IBMWebAS/help/secure2.htm per i passi relativi alla sicurezza.
WebSphere Application Server è stato in parte integrato con il prodotto Object Level Trace e Debugging per il supporto della traccia e del debug degli oggetti distribuiti.
I componenti server del prodotto OLT/OLD sono installati come parte dell'installazione server di gestione WebSphere. Tuttavia è necessario eseguire alcuni passi di configurazione prima di iniziare a utilizzare e gestire OLT/OLD nella console di gestione WebSphere. E' necessario installare separatamente il client OLT/OLD, su una macchina locale o remota di WebSphere Application Server.
Visitare il sito http://nome_dominio/IBMWebAS/help/olt2.htm per visualizzare le istruzioni su come reperire il codice client OLT/OLD e abilitare la funzionalità OLT/OLD.
Questo capitolo fornisce informazioni su come avviare e arrestare:
E' necessario consultare il sito Web di IBM WebSphere Application Server per le ultime novità o gli aggiornamenti relativi a queste informazioni.
Quando si installa WebSphere su NetWare, il file AUTOEXEC.NCF viene modificato per eseguire il server di gestione quando si avvia NetWare. Facoltativamente è possibile annullare il commento della riga e avviare il server di gestione da una richiesta comandi, digitando startwebsphere.
Per arrestare il Server di gestione, immettere stopwebsphere nella richiesta comandi della console NetWare.
E' possibile avviare la WebSphere Administrative Console in NetWare tramite l'interfaccia GUI di NetWare o da una richiesta comandi.
Per avviare dalla console di NetWare:
Per chiudere la console di gestione WebSphere, fare clic su Esci nella barra dei menu della console.
Per avviare un processo server delle applicazioni dalla console di gestione WebSphere:
Allo stesso modo, per arrestare un processo del server delle applicazioni, eseguire i primi quattro passi utilizzati per avviare un processo server, quindi effettuare le seguenti operazioni:
| Nota: | Per arrestare tutti i processi ad eccezione della console di gestione, consultare il paragrafo avvio e arresto di sezioni riportato in alto. |
Una volta installato WebSphere Application Server ed eseguiti i passi di configurazione minima richiesti, verificare che WebSphere Application Server funzioni correttamente. Questo capitolo riporta le seguenti procedure:
Visitare il sito Web di IBM WebSphere Application Server all'indirizzo http://www.ibm.com/software/webservers/appserv/ per le ultime novità o gli aggiornamenti relativi a queste informazioni.
Prima di verificare i servlet e i bean enterprise, è necessario avviare il prodotto e i relativi componenti prerequisiti:
Per verificare che il server Web NetWare Enterprise sia attivo e in esecuzione, utilizzare un browser Web per aprire la home page predefinita del server Web:
Se non è già in esecuzione, digitare nswebup da una richiesta comandi della console NetWare.
Per verificare l'installazione di WebSphere Application Server, è necessario avviare i server Web. Utilizzare il browser per l'apertura:
http://nome_dominio/servlet/snoop
in cui nome_dominio è il nome della macchina host utilizzata.
Nella cartella degli host del server applicativo vengono installate due applicazioni di esempio (gruppi servlet). Le applicazioni sono default_app (che include snoop) e examples. Per consentirne l'utilizzo ai servlet da queste applicazioni, utilizzare il browser per aprire l'URL del servlet. Per visualizzare l'URL del servlet, utilizzare WebSphere Administrative Console per mostrare gli attributi del servlet.
Se non è possibile aprire e visualizzare i servlet, assicurarsi che il server Web sia installato correttamente e che sia in esecuzione. Verificare inoltre che sia stato specificato il nome dell'host utilizzato e non localhost e che sia stato avviato il Server predefinito da WebSphere Administrative Console (consultare la sezione Avvio e arresto di un server delle applicazioni).
Questa sezione descrive come eseguire i bean enterprise forniti con il prodotto e verificare che l'installazione supporti effettivamente l'utilizzo dei bean enterprise. Questa sezione fornisce istruzioni che per utenti che utilizzano un database DB2; per i valori che è possibile specificare quando si utilizza un database Oracle per il completamento di questo HitCount di esempio, vedere la sezione Verifica tramite l'utilizzo del bean enterprise di esempio HitCount.
Dopo aver installato WebSphere Application Server, è possibile verificare un bean enterprise effettuando le seguenti operazioni:
Per creare un nuovo database Oracle, digitare CREATEORACLE alla richiesta comandi NetWare.
Per creare un nuovo database DB2, digitare il seguente comando a una richiesta comandi DB2:
db2 create database SampleDB
E' possibile denominarla SampleDB oppure utilizzare qualsiasi nome non già utilizzato da un database esistente. Tuttavia è necessario verificare che il nome database corrisponda al nome specificato nel campo Nome database della finestra Crea DataSource.
Se non è già stato avviato il server predefinito, aprire la cartella Nome host, selezionare Server predefinito, quindi selezionare il pulsante Avvia. Nella finestra di messaggio che verrà visualizzata, fare clic su OK.
Il numero degli hit deve essere visualizzato.
E' possibile utilizzare il bean di esempio HitCount descritto nella sezione Verifica mediante l'utilizzo del bean enterprise di esempio HitCount per verificare le funzioni di sicurezza. Per eseguire la verifica di funzionalità:
E' possibile eseguire i passi riportati nella sezione Verifica mediante l'utilizzo del bean enterprise di esempio HitCount per configurare altri bean enterprise di esempio. Verificare il sito http://nome_dominio/WebSphereSamples/index.html.
Questa sezione fornisce una panoramica delle funzioni disponibili per le operazioni di traccia, registrazione, controllo e debug di WebSphere Application Server e dei relativi componenti.
Il sistema della guida di WebSphere Administrative Console fornisce istruzioni di supporto per l'abilitazione del debug, della traccia, della registrazione e del controllo per il rilevamento di problemi diagnostici nel server applicativo e nei programmi utilizzati.
Per accedere al sistema della guida, aprire:
as_root/web/help/helpcon.htm
in cui <as_root> è la directory root di installazione di WebSphere Application Server.
Se sono state completate le istruzioni contenute nei capitoli precedenti, che il server di gestione e la console di gestione siano in esecuzione. Inoltre è possibile che sia stata utilizzata la console di gestione per verificare l'installazione con un servlet e un bean enterprise.
Questo capitolo fornisce ulteriori informazioni relative alla console di gestione e include collegamenti alla guida in linea che descrivono come completare attività di gestione utilizzando la console.
La console di gestione è una finestra principale che consente il completamento delle attività utilizzando le seguenti risorse:
E' inoltre possibile utilizzare la console per effettuare le seguenti operazioni:
Per informazioni su come utilizzare la console, consultare la Guida. Per eseguire il sistema della Guida, aprire il seguente file utilizzando il browser Web:
as_root/web/help/helpcon.htm
Il sito Web di WebSphere Application Server e il Novell Developer Kit contengono le domande frequenti e le relative risposte.
http://www.ibm.com/software/webservers/appserv/library.html
http://developer.novell.com/websphere
E' inoltre possibile visitare il forum degli utenti all'indirizzo:
http://www.networking.ibm.com/was/forum.html
Se si rilevano problemi in WebSphere Application Server, è possibile rivolgersi al collegamento supporto Novell.
Il collegamento supporto Novell fornisce accesso a
Novell e al relativo team di esperti di reti tramite il sito
Web di Novell Support Connection, il CD Novell Support Connection e i
programmi di supporto per clienti e partner.
Utilizzando il sito Web o il CD di Novell Support Connection, sarà
possibile usufruire dell'esperienza di reti utilizzata dagli
ingegneri del supporto tecnico Novell. Il sito Web fornisce inoltre
un forum aperto basato su Internet per consentire ai clienti e ai
partner di condividere informazioni e soluzioni di supporto tecnico. I
forum vengono gestiti da (SysOps) (System Operators) volontari
invitati e sponsorizzati da Novell per rispondere alle domande
indirizzate ai forum.
Il sito Web offre inoltre informazioni sui video Advanced
Technical Training, CBT e conferenze.
Per ulteriore supporto, la Novell invita i clienti contattare i
partner Novell. I clienti potranno individuare i partner qualificati
utilizzando il sito Web Novell Support Connection. Le ricerche
sono si basano sull'area geografica, sull'esperienza dei prodotti o
entrambi.
Visitare il sito Novell Support Connection all'indirizzo:
support.novell.com (America)
support.novell.de (Europa, Medio Oriente, Africa)
support.novell.com.au (Asia - Area pacifico)
oppure chiamare:
America (Inglese) 1-800-858-4000/801-861-4000
Europa, Medio Oriente, Africa (Inglese) (49) 211 5632 744
Francese (49) 211 5632 733
Tedesco (49) 211 5632 777
Asia - Area pacifico (Inglese) (61) 2 9925 3133
Visitare il sito Novell Support Connection per un elenco completo
delle lingue e dei numeri di telefono dell'assistenza.
Per ordinare il CD Novell Support Connection, chiamare il
numero 1-800-377-4136 o 1-303-297-2725 oppure visitare il sito Web
Novell Support Connection.
E' inoltre possibile inviare e-mail direttamente alla IBM con i suggerimenti e i requisiti per i release futuri e per segnalare i difetti di minore importanza che non richiedono l'interazione personale o il supporto formale: WASTEAM@US.IBM.COM
Il componente delle librerie del client Java comprendono i seguenti componenti secondari:
Installare il server delle applicazioni di produzione se si intende distribuire più server contemporaneamente. Il componente server delle applicazioni di produzione comprende i seguenti componenti secondari:
Nella selezione dell'opzione di installazione server, tutti i componenti secondari di WebSphere Application Server riportati in alto vengono installati nella directory di destinazione specificata. Vengono inoltre installate le librerie client Java.
Installare il componente WebSphere Administrative Console quando è necessario distribuire una macchina di produzione per eseguire attività di gestione. Questa installazione rappresenta una serie speciale di componenti delle librerie client Java, con l'aggiunta di strumenti di gestione e distribuzione. Il componente console di gestione comprende i seguenti componenti secondari:
Installare il kit di sviluppo di WebSphere Application Server quando si intende sviluppare e verificare le applicazioni. Il kit di sviluppo include i seguenti componenti secondari:
Il prodotto WebSphere Application Server - Edizione avanzata richiede un database per operazioni. Un database Oracle 8i conforme ai prerequisiti del prodotto è disponibile per NetWare.
WebSphere Application Server - Edizione avanzata supporta Oracle8i (Versione 8.1.6) THIN JDBC Driver se utilizzato con Java Development Kit Versione 1.1.x. Il driver OCI non è supportato.
Prima di installare IBM WebSphere Application Server, è necessario che NetWare Enterprise Web Server sia installato poiché l'installazione di WebSphere Application Server può modificare il file OBJ.CONF del server Web.
Durante il processo di installazione vengono apportate le seguenti modifiche ai file di configurazione di NetWare Enterprise Web Server:
Init fn="load-modules" funcs="init_exit,auth_exit,service_exit,term_exit" shlib="SYS:/WebSphere/AppServer/bin/ns35.nlm" Init fn="init_exit" bootstrap.properties="SYS:/WebSphere/AppServer/properties/bootstrap.properties" #NameTrans fn="pfx2dir" from="/WebSphereSamples" dir="SYS:/WebSphere/AppServer/WebSphereSamples" #NameTrans fn="pfx2dir" from="/theme" dir="SYS:/WebSphere/AppServer/theme" NameTrans fn="pfx2dir" from="/IBMWebAS" dir="SYS:/WebSphere/AppServer/web" PathCheck fn="auth_exit" Service fn="service_exit" SYS:/WebSphere/Appserver è la directory di installazione predefinita. Essa sarà diversa dalle directory non predefinite Init fn="load-modules" funcs="init_exit,service_exit,auth_exit,term_exit" shlib="C:/WebSphere/AppServer/bin/ns36.dll" Init fn="init_exit" bootstrap.properties="C:/WebSphere/AppServer/properties/bootstrap.properties" NameTrans from="/IBMWebAS/samples" fn="pfx2dir" dir="C:/WebSphere/AppServer/samples" NameTrans from="/IBMWebAS" fn="pfx2dir" dir="C:/WebSphere/AppServer/web"
Novell Directory Services® (NDSTM ) è implementato come parte dell'infrastruttura IBM WebSphere 3.0 per NetWare. NDS fornisce una funzione di autenticazione indipendente e implementa le estensioni LDAP.
SSL fornisce la crittografia dei dati e l'autenticazione utilizzando certificati di chiave pubblica X.509v3. E' possibile configurare il server per l'esecuzione con o senza supporto SSL. Il server supporta i referenti LDAP, consentendo la distribuzione delle directory su più server LDAP. E' supportata la replica che crea copie di sola lettura aggiuntive della directory disponibile, migliorando le prestazioni e l'affidabilità di accesso alle informazioni directory. E' supportato un modello per controllo accessi ad elevate prestazioni e di facile gestione. La configurazione e la gestione di LDAP Directory viene eseguita tramite un'interfaccia migliorata basata su web.
NDS supporta oltre un miliardo di immissioni con un tempo di risposta massimo di una frazione di secondo per le ricerche.
NetWare Enterprise Web Server supporta la gestione LDAP.
L'accesso client directory è supportato tramite l'utilizzo dei protocolli LDAP o HTTP. Le applicazioni client possono essere sviluppate utilizzando gli elementi avanzati forniti per il supporto dei protocolli e delle API LDAP Versione 3. Sono inoltre incluse le API del client JNDI (Java Naming and Directory Interface) che forniscono applicazioni Java CON accesso alle directory abilitate LDAP. Entrambi i client supportano l'accesso a NDS utilizzando LDAP Versione 2 o Versione 3.
I riferimenti o informazioni su prodotti, programmi o servizi contenuti in questa pubblicazione, non possono significare in alcun modo che il produttore intenda annunciare tali prodotti, programmi o servizi. Qualsiasi riferimento a programmi su licenza d'uso o ad altri prodotti o servizi IBM contenuto in questa pubblicazione non significa che soltanto tali programmi e/o prodotti possano essere usati. In sostituzione a quelli forniti da IBM, possono essere utilizzati prodotti, programmi o servizi funzionalmente equivalenti. Tuttavia, è responsabilità dell'utente valutare e verificare il funzionamento di tali prodotti, programmi o servizi non IBM.
L'IBM può avere brevetti o domande di brevetti in corso relativi a quanto trattato nella presente pubblicazione. La fornitura di questa pubblicazione non implica la concessione di alcuna licenza su di essi. Chi desiderasse ricevere informazioni relative a licenze può rivolgersi per iscritto a IBM Director of Licensing, IBM Corporation, 500 Columbus Avenue, Thornwood, NY 10594, U.S.A.
Coloro che detengono la licenza su questo programma e desiderano avere informazioni su di esso allo scopo di consentire: (i) uno scambio di informazioni tra programmi indipendenti ed altri (compreso questo) e (ii) l'uso reciproco di tali informazioni dovrebbe rivolgersi a:
Director of Commercial Relations IBM EuropeI programmi su licenza descritti in questo documento e tutto il materiale su licenza disponibile viene fornito dall'IBM in base all'accordo IBM Customer Agreement.
Questo documento è fornito "as is", senza alcuna garanzia, esplicita o implicita , ivi incluse eventuali garanzie di commerciabilità ed idoneità ad uno scopo particolare.
Questo prodotto include il software di computer creato da CERN. Questa specifica verrà riportata per intero su ciascun prodotto che include il presente software.
I seguenti termini sono marchi della IBM Business Machines Corporation negli Stati Uniti e/o in altri paesi.
Microsoft, Windows, Windows NT e il logo di Windows 95 sono marchi della Microsoft Corporation.
UNIX è un marchio della X/Open Company Limited.
Pentium II è un marchio della Intel Corporation.
NetWare è un marchio della Novell, Inc.
Java e tutti i marchi basati su Java sono marchi della Sun Microsystems, Inc.
Nomi di altri prodotti, società e servizi, evidenziati da doppio asterisco(**), possono essere marchi o marchi di servizio di altre società.