6.0 Systemanforderungen

Die Komponenten von Novell Identity Manager können auf mehreren Systemen und Plattformen installiert werden.

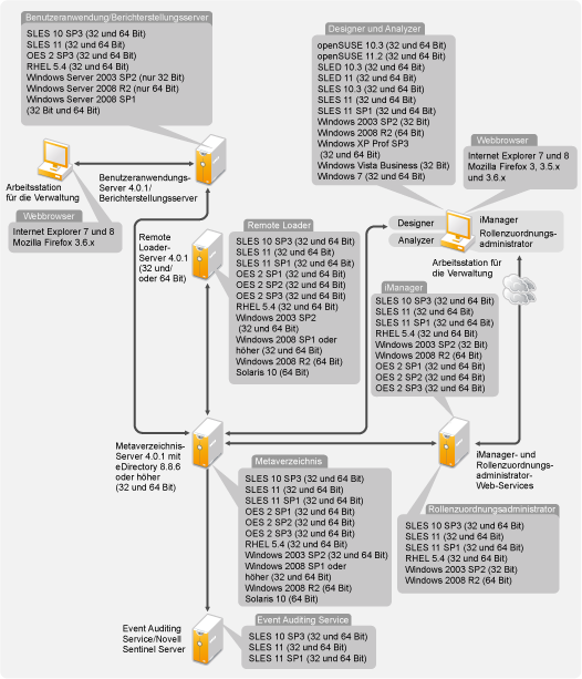
Abbildung 6-1 zeigt, welche Plattformen und Systeme unterstützt werden.

Abbildung 6-1 Systemanforderungen für die Identity Manager-Komponenten

Je nach Systemkonfiguration müssen Sie das Identity Manager-Installationsprogramm möglicherweise mehrmals ausführen, um die Komponenten von Identity Manager auf den entsprechenden Systemen zu installieren.