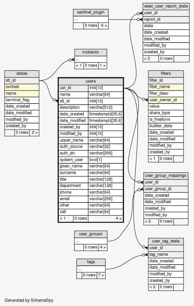
Table SIEM.public.users
The list of Sentinel users

Generated by
SchemaSpy
Legend:
Primary key columns
Columns with indexes
Implied relationships
Excluded column relationships
< n > number of related tables
 
Column Type Size Nulls Auto Default Children Parents Comments
usr_id int4 10
esec_user_report_state.user_id user_report_state_user_fk C
filters.user_owner_id filters_user_owner_id_fk C
md_config.usr_id Implied Constraint R
user_group_mappings.user_id user_group_mappings_user_id_fk C
user_tag_state.user_id user_tag_user_fk C
users_rpt_v.usr_id Implied Constraint R
Id of the user 1-Admin
name varchar 64 Short name
stt_id int4 10
states.stt_id usr_stt_fk R
Ref ID of the Status Indicator of the user
description varchar 512  √  null Comments
date_created timestamptz 35,6 Date the entry was created
date_modified timestamptz 35,6 Date the entry was modified
created_by int4 10  √  null User who created object
modified_by int4 10  √  null User who last modified object
upper_name varchar 64  √  null User's Name in capital letter
auth_source varchar 32  √  'DATABASE'::character varying Authentication source
auth_dn varchar 256  √  null Authentication domain
system_user bool 1  √  false True if the user is system user
given_name varchar 64  √  null Entered user name
surname varchar 64  √  null Surname of the user
title varchar 128  √  null Title of the user
department varchar 128  √  null Department that user belongs to
phone varchar 64  √  null Contact number of the user
email varchar 255  √  null Emailid of the user
other varchar 64  √  null Any extra information of the user
cell varchar 64  √  null Mobile number of the user contact

Table contained 0 rows at Mon Mar 26 23:24 EDT 2012

Indexes:
Column(s) Type Sort Constraint Name
usr_id Primary key Asc usr_pk

Close relationships  within of separation: