10.5 Using the Compare Feature When Importing

Designer’s Compare feature allows you to see differences between the driver sets, drivers, channels, and policies that are stored in projects and those that are running in deployed systems, and reconcile any differences to either Designer or Identity Vault. Previous versions of Designer only provided conflict resolution when importing a Driver. While importing, you could select which policies of the driver you wanted to update, but you could not view any differences between existing and new values.

Designer provides conflict resolution on an object-by-object basis and allows you to view the differences between existing and new values when importing and deploying driver sets, drivers, channels and policies. For example, before importing a driver object in Designer to a driver object that already exists in the Identity Vault, you can run Compare. Compare shows whether the driver objects are equal (no action is necessary) or unequal. If unequal, you can choose not to reconcile the driver objects, choose to update the driver object in Designer, or choose to update the driver object in the Identity Vault.

You can run the Compare feature at any time. If you choose to reconcile the differences between drivers objects in Designer and eDirectory while in Compare, you won’t need to run Import or Deploy.

10.5.1 Using Compare When Importing a Driver Object

Use this procedure if you want to import a Driver object from the Identity Vault and the same driver already exists in Designer.

  1. Right-click the driver object in either the Modeler view or in the Outline view, then click Live > Compare to bring up the Designer/eDirectory Object Compare window.

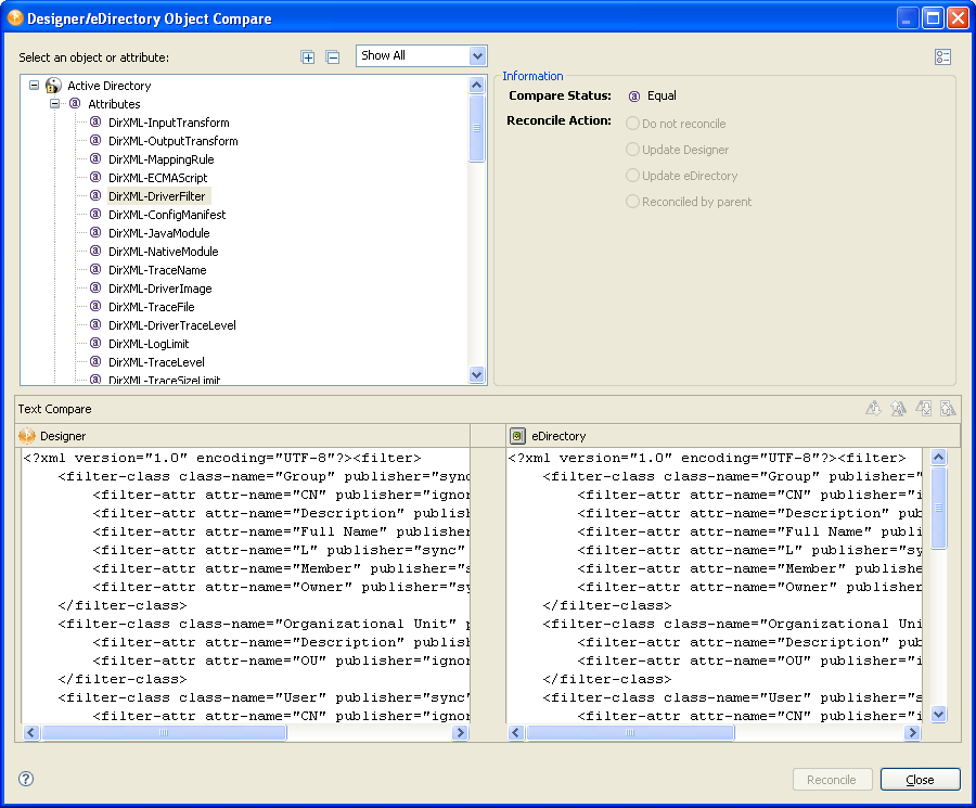
    The Designer/eDirectory Object Compare window

    Under the Select an object or attribute, you see the selected object with the differences between Designer’s and eDirectory’s driver object. You can select the attributes and child objects to see the actual differences displayed in the Text Compare area.

    Viewing driver differences

    The plus icon at the right side of the Select an object or attribute allows you to expand all elements in the parent object, and the minus icon collapses all of the elements. The “?” button in the bottom left portion of the window displays the Summary/Compare dialog box help.

    Server-specific attributes are attributes that have a value for each server that is associated with a driver set. These attributes are displayed in the Attributes list with the server name in parentheses to the right of the attribute name.

  2. By default, the Compare window only displays values that are different between Identity Vault and Designer. To view all of the object values, select Show All from the drop down menu.

    Values that are equal are shown as Equal on the Compare Status line under Information.

    The Compare Status and Reconcile Action portion of the window

    The overlay image displayed in the Compare Status entry identifies objects or attributes that need reconciliation. The following table describes what you see in the Compare Status line and the overlays that you can see:

    Compare Status

    Description

    Equal

    The selected attribute’s value or all attributes of the selected object are the same in eDirectory and Designer.

    Unequal

    The value of the selected attribute, or one or more attributes of the selected object, are different in eDirectory and Designer.

    Not Deployed

    The selected object or the object containing the selected attribute is not deployed to eDirectory.

    Not Imported

    The selected object or object containing the selected attribute does not exist in Designer.

    Unknown

    The selected object or object containing the selected attribute cannot be compared, such as a password.

    Deleted

    Designer tracks objects that are deployed, then deleted from the Designer project.

    You can also see an Attribute Note if you select an attribute.

  3. In the Information portion of the Compare window, select how you want to reconcile the differences between the Source and Destination. If Compare Status shows Unequal, you have three choices:

    • Do not reconcile: To do nothing, keep the default value of Do Not Reconcile.

    • Update Designer: To update the driver in Designer so that it contains the same information as the driver in the Identity Vault, select Update Designer.

    • Update eDirectory: To update the driver in eDirectory to reflect the changes you have just made to the driver in Designer, select Update eDirectory.

    If you select the parent object to perform the update, then all of the child objects under the parent reflect that choice and you see the Reconciled By Parent button selected. If you do not choose a parent object, you can reconcile each child object individually.

  4. View the differences displayed in the Text Compare area.

    Code differences highlighted

    The Text Compare values displayed in the bottom portion of the Designer/eDirectory Object Compare window vary, depending on the object being compared. For instance, Compare shows you changes down to the policy level. The Text Compare dialog box uses the Eclipse Compare editor to compare attributes that contain XML data, such as policy data, driver filters, or configuration data. The differences in the code are highlighted in blue.

  5. After you view the differences, click Reconcile to perform the reconciliation actions for each object in the tree, or click Close to close the Designer/eDirectory Object Compare screen.

    After reconciliation, the object matches both locations and has been imported or deployed through the action.

10.5.2 Using Compare on a Channel Object

Use this procedure if you want to import a channel object from the Identity Vault and the same channel already exists in Designer. You can view the differences and decide whether to reconcile them.

  1. Right-click the channel object in the Outline view. Click Live > Compare to bring up the Designer/eDirectory Object Compare window.

    All Compare windows behave as described in Section 10.5.1, Using Compare When Importing a Driver Object.

    After reconciliation, the Channel object matches both locations and has been imported or deployed through the action.

10.5.3 Using Compare On a Policy

Use this procedure if you want to import a policy object from the Identity Vault and the same channel already exists in Designer. You can view the differences and decide whether to reconcile them.

  1. Right-click the policy object in the Outline view. Select Live > Compare to bring up the Designer/eDirectory Object Compare window.

    All Compare windows behave as described in Section 10.5.1, Using Compare When Importing a Driver Object.

    After reconciliation, the policy object matches both locations and has been imported or deployed through the action.

10.5.4 Matching Attributes with Designer Properties

The attributes of the object are displayed in the single list. Selecting an attribute displays its value below the attribute list with the Designer value on the left and the eDirectory value on the right. The name displayed in the list is the eDirectory attribute name.

The following tables map the eDirectory attribute to the Designer property page or control where you can change or set the attribute (you can’t make changes inside the Compare window).

  • Table 10-1 shows Driver Set eDirectory attributes

  • Table 10-2 shows Driver eDirectory attributes

  • Table 10-3 shows Channel eDirectory attributes

  • Table 10-4 shows the Job eDirectory attributes

  • Table 10-5 shows the Resource eDirectory attributes

  • Table 10-6 shows the ID Policy eDirectory attributes

  • Table 10-7 shows the Library eDirectory attribute

  • Table 10-8 shows the Notification Template eDirectory attributes

  • Table 10-9 shows the Notification Template Collection eDirectory attributes

Table 10-1 Driver Set eDirectory Attributes

Driver Set eDirectory Attribute

Designer Property

DirXML-DriverTraceLevel

Driver Set Properties->Trace->Driver Trace Level

DirXML-XSLTraceLevel

Driver Set Properties->Trace->XSL Trace Level

DirXML-JavaEnvironmentParameters

Driver Set Properties -> Java

DirXML-JavaDebugPort

Driver Set Properties->Trace->Java Debug Port

DirXML-JavaTraceFile

Driver Set Properties->Trace->Java Trace File

DirXML-Trace File Encoding

Driver Set Properties -> Trace - Trace File Encoding

DirXML-TraceSizeLimit

Driver Set Properties->Trace->Trace File Size Limit

DirXML-LogLimit

Driver Set Properties->Driver Set Log Level->Log Limit

DirXML-LogEvents

Driver Set Properties->Driver Set Log Level->Log Specific Events

DirXML-NamedPasswords

Driver Set Properties -> Named Passwords

DirXML-ConfigValues

Driver Set Properties->Global Configuration Values

Table 10-2 Driver eDirectory Attributes

Driver eDirectory Attribute

Designer Property or View

DirXML-InputTransform

Policy Set View->Input Transformation

DirXML-OutputTransform

Policy Set View->Output Transformation

DirXML-MappingRule

Policy Set View->Schema Mapping

DirXML-Driver Filter

Policy Set View->Driver Filter

DirXML-ConfigValues

Driver Properties->Global Configuration Values

DirXML-DriverTraceLevel

Driver Properties->Driver Log Level->Driver Log Level

DirXML-EngineControlValues

Driver Properties -> Engine Control Values

DirXML-LogEvents

Driver Properties->Driver Log Level->Log Specific Events

DirXML-LogLimit

Driver Properties->Driver Log Level->Log Limit

DirXML-ConfigManifest

Driver Properties->Driver Manifest

DirXML-JavaModule

Driver Properties->Driver Configuration->Driver Module: Java

DirXML-NativeModule

Driver Properties->Driver Configuration->Driver Module: Native

DirXML-DriverImage

Driver Properties->iManager Icon

DirXML-ReciprocalAttrMap

Driver Properties -> Reciprocal Attributes

DirXML-TraceLevel

Driver Properties->Trace->Trace Level

DirXML-TraceFile

Driver Properties->Trace->Trace File

DirXML-TraceFileEncoding

Driver Properties -> Trace - Trace File Encoding

DirXML-TraceSizeLimit

Driver Properties->Trace->Trace File Size Limit

DirXML-TraceName

Driver Properties->Trace->Trace Name

DirXML-DriverCacheLimit

Driver Properties->Driver Configuration->Authentication->Driver Cache Limit

DirXML-ShimAuthID

Driver Properties->Driver Configuration->Authentication->User ID

DirXML-ShimAuthServer

Driver Properties->Driver Configuration->Authentication->Connection Information

DirXML-ShimAuthPassword

Driver Properties->Driver Configuration->Authentication->Set Password

DirXML-ShimConfigInfo

Driver Properties->Driver Configuration->Driver Configuration->Driver Parameters

DirXML-DriverStartOption

Driver Properties->Driver Configuration->Startup Option

DirXML-ECMAScript

Driver Properties->Driver Configuration->ECMAScript

DirXML-NamedPasswords

Driver Properties -> Named Passwords

Table 10-3 Channel eDirectory Attributes

Channel eDirectory Attribute

Designer View

DirXML-EventTransformationRule

Policy Set View->Event Transformation

DirXML-MatchingRule

Policy Set View->Matching

DirXML-CreateRule

Policy Set View->Creation

DirXML-PlacementRule

Policy Set View->Placement

DirXML-CommandTransformation

Policy Set View->Command Transformation

Table 10-4 Job eDirectory Attributes

Job eDirectory Attribute

Designer View

XmlData

Job Editor, XML cannot be edited directly only through Job Editor UI

DirXML-ServerList

Job Editor

DirXML-Scope

Job Editor

DirXML-EMailTemplates

Job Editor

DirXML-EMailServer

Job Editor

DirXML-NamedPasswords

Job Editor

DirXML-TraceName

Job Properties -> Trace

DirXML-TraceFile

Job Properties -> Trace

DirXMl-TraceSizeLimit

Job Properties -> Trace

DirXML-TraceFileEncoding

Job Properties -> Trace - Trace File Encoding

DirXML-TraceLevel

Job Properties -> Trace

Table 10-5 Resource eDirectory Attributes

Resource eDirectory Attribute

Designer View

DirXML-ContentType

Read only, cannot be edited set at creation time of object

DirXML-DirXMLData

Resource Editor

DirXML-NamedPasswords

Resource Editor

Table 10-6 ID Policy eDirectory Attributes

ID Policy eDirectory Attribute

Designer View

DirXML-idPolMin

ID Policy Properties -> Constraints Minimum

DirXML-idPolMax

ID Policy Properties -> Constraints Maximum

DirXML-idPolPrefix

ID Policy Properties -> Constraints Prefix

DirXML-idPolArea

ID Policy Properties -> Constraints Exclude/Include Text Field

DirXML-idPolFill

ID Policy Properties -> Constratints Fill Yes/No

DirXML-idPolAreaEI

ID Policy Properties -> Constraints Exclude/Include Radio Button

DirXML-idPolAccessControl

ID Policy Properties - Access Control enabled

DirXML-idPolACL

ID Policy Properties - Access Control ACL

Table 10-7 Library eDirectory Attribute

Library eDirectory Attribute

Designer View

Description

Library Properties -> Description

Table 10-8 Notification Template eDirectory Attributes

Notification Template eDirectory Attributes

Designer View

notfMergeTemplateSubject

Template Editor

notfMergeTemplateData

Template Editor

Table 10-9 Notification Template Collection Attributes

Notification Template Collection Attributes

Designer View

notfSMTPEmailHost

Notification Template Collection Properties - > Host Name

notfSMTPEmailFrom

Notification Template Collection Properties - > From

notfSMTPEmailUserName

Notification Template Collection Properties - > User Name