17.9 Working with Generic Resources

A Resource object is stored in a Driver object or a library. A Resource object stores parameters, which drivers use at any time. When multiple drivers need the same set of constant parameters, the drivers use a Resource object.

A Generic Resource object in Designer enables you to store information in XML or text format. The information can be a piece of documentation, notes, or some piece of data that policies access.

17.9.1 Creating a Generic Resource Object

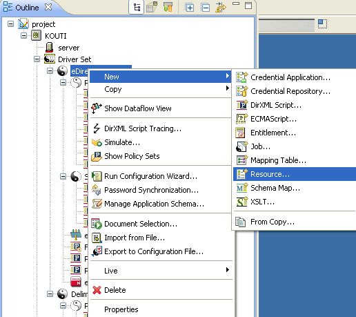
  1. In the Outline view, right-click a driver, then select New > Resource.

    You can also do one of the following:

    • Right-click a driver, then select New > Resource.

    • With the Dataflow view active, right-click a Subscriber or Publisher channel, then select New > Resource.

    • In the Outline view, right-click a library, then select New > Resource.

  2. Specify the name of the Generic Resource object.

  3. Select XML or Text as the content type.

  4. Select Open the editor after creating the object, then click OK.

  5. In the File Conflict dialog box, click Yes.

  6. Specify the desired XML or text, then press Ctrl+S to save the resource object.

17.9.2 Editing a Generic Resource Object

  1. In the Outline view, below the library, right-click the Generic Resource object, then select Edit.

  2. In the File Conflict dialog box, click Yes.

  3. Make changes, then save (Ctrl+S).