How You Could Configure a Work Order Database Configuration

The following diagram shows how a work order database configuration could be set up, using the example of a work order for installing a new extension.

Figure 11
Graphical Representation of Work Order Database Configuration

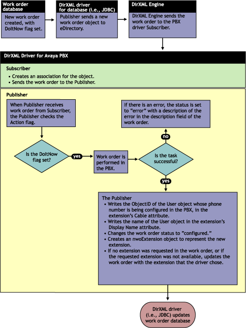
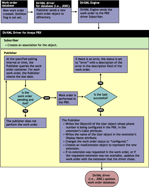
The following flowcharts show the process that could be followed for a work order database configuration. Figure 12 is a flowchart of how the configuration could work for an Install work order with the DoItNow flag set to true, and Figure 13 is a flowchart showing how the configuration could work for an Install work order with the DoItNow flag not set.

Figure 12
Flowchart of Work Order Database Configuration with DoItNow flag Set to True
Figure 13
Flowchart of Work Order Database Configuration with DoItNow Flag Not Set


How To Configure the Subscriber Channel

In a work order database configuration, the Subscriber channel listens for work order events.

Work orders are entered in the work order database, and are mirrored in eDirectory as nwoWorkOrder objects because the JDBC driver sends them to eDirectory. The Identity Manager Driver for Avaya PBX performs the work orders and the results are returned to eDirectory. The JDBC driver then updates the work order database with the results. This allows the person who entered the work order to check on the status in the work order database.


How To Configure the Publisher Channel

In this kind of configuration, note that you would want work orders to always have the Send to Publisher Flag set to False, because all work orders are already created in the work order container. The Publisher should only update status for work orders. In contrast to the Workforce Tree configuration, the Publisher should not need to create any new work order objects.