6.2 How the Base Configuration Works

Figure 6-1 shows what happens in the base configuration if you create an nwoWorkOrder object for installing a new extension.

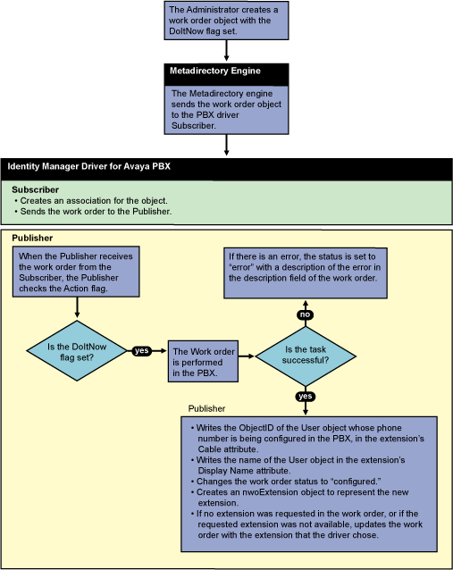
  1. You create an nwoWorkOrder object in eDirectory by using the Install task. In this example, the flags are set on the work order for SendToPublisher and DoItNow.

  2. The Subscriber channel is notified by the Metadirectory engine that a new nwoWorkOrder object has been created in eDirectory.

  3. The Subscriber creates the Identity Manager association for the object, and sends the work order to the Publisher.

    (If the SendToPublisher flag is not set, the Subscriber does not “wake up” Publisher channel to send the work order to the Publisher. Instead, the Publisher reads the work order the next time it polled for work orders.)

  4. The Publisher performs the work order immediately, because the DoItNow flag is set.

    (If the DoItNow flag is not set, the Publisher doesn’t perform the action until the date specified in the DueDate attribute.)

  5. After successfully configuring the extension in the PBX, the Publisher writes “configured” in the Status attribute of the work order.

  6. The Publisher creates a pbxExtension object in eDirectory to represent the new extension that has been configured.

After the driver completes the work order in the PBX, the PBX admin can complete any manual tasks required, such as plugging in the phone and punching in the activation code for hot jacks, or cross-connecting the wiring, etc., for cold jacks.

The following figures describe the base configuration. Figure 6-1 shows an illustration of how the base configuration generally works. Figure 6-2 is a flowchart of how the configuration works for an Install work order with the DoItNow flag set to true, and Figure 6-3 is a flowchart showing how the configuration works for an Install work order with the DoItNow flag not set.

Figure 6-1 Graphical Representation of Base Configuration

Figure 6-2 Flowchart of Base Configuration for Work Order with DoItNow Flag Set to True

Figure 6-3 Flowchart of Base Configuration for Work Order with DoItNow Flag Not Set

6.2.1 How the Subscriber Channel Is Configured

In the base configuration, the Subscriber channel processes only events that pertain to work orders.

You must create pbxSite objects for each site in Identity Vault, so the driver knows how to contact each PBX, but the driver queries for this information only at startup. The Subscriber does not listen for events pertaining to pbxSite objects, so if changes are made to these objects you must stop and restart the driver for the changes to be recognized by the driver.

For many drivers, the Subscriber performs changes in the third-party application in response to events in Identity Vault. However for this driver, the Publisher is the agent that performs work orders in the PBX.

Table 6-1 Configuring the Subscriber Channel

Rule or Policy

What it does

Subscriber Filter

Allows only events for nwoWorkOrder objects to be processed.

Event Transformation

Not used in the sample configuration.

Matching Rule

Not used in the sample configuration.

Create Rule

Contains rules only for work order objects.

Requires values for the following attributes on a work order object.

  • PBXName

  • nwoStatus

  • nwoSendtoPublisher

  • nwoDoItNow

  • nwoAction

  • nwoDisplayName

If the values are not present, the work order is not sent to the Publisher, and therefore is not performed in the PBX.

For a description of these attributes, see Section B.2, DirXML-nwoWorkOrder Object.

Placement Rule

Maps work orders from the work order container you specified to the PBX driver. This mapping is necessary so that the Subscriber can check the work orders to see whether the DoItNow flag is set to True.

Command Transformation

Not used in the sample configuration.

Schema Mapper

Maps the eDirectory namespace to the PBX namespace.

Handles mapping of work orders, extensions, and PBX site objects.

Output Transformation

Not used in the sample configuration.

6.2.2 How the Publisher Channel Is Configured

Through the Publisher channel, the Identity Manager Driver for Avaya PBX queries the PBX for information about extensions. The Publisher performs tasks in the Avaya PBX, rather than the Subscriber. For a general overview of what the Publisher does, see Section 1.4.2, Overview of Driver Functionality.

Table 6-2 Configuring the Publisher Channel

Rule or Policy

What it does

Input Transformation

Not used in the sample configuration.

Schema Mapper

Maps the PBX namespace to the eDirectory namespace.

Handles mapping of work orders, extensions, and PBX site objects.

Event Transformation

Not used in the sample configuration.

Publisher Filter

Allows only events for nwoWorkOrder and pbxExtension objects to be processed.

Matching Rule

Not used in the sample configuration

Placement Rule

Places workOrder objects in the correct container as defined in the driver's configuration parameters.

Places nwoExtension objects in the correct container.

Command Transformation

Not used in the sample configuration.