Figure 4-1 shows what happens in the base configuration if you create an nwoWorkOrder object for installing a new extension.
(If the SendToPublisher flag is not set, the Subscriber does not “wake up” Publisher channel to send the work order to the Publisher. Instead, the Publisher reads the work order the next time it polled for work orders.)
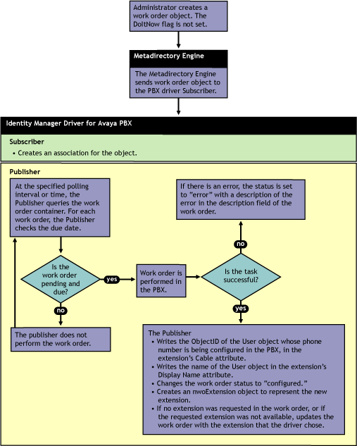
(If the DoItNow flag is not set, the Publisher doesn’t perform the action until the date specified in the DueDate attribute.)
After the driver completes the work order in the PBX, the PBX admin can complete any manual tasks required, such as plugging in the phone and punching in the activation code for hot jacks, or cross-connecting the wiring, etc., for cold jacks.
The following figures describe the base configuration. Figure 4-1 shows an illustration of how the base configuration generally works. Figure 4-2 is a flowchart of how the configuration works for an Install work order with the DoItNow flag set to true, and Figure 4-3 is a flowchart showing how the configuration works for an Install work order with the DoItNow flag not set.
Figure 4-1 Graphical Representation of Base Configuration

Figure 4-2 Flowchart of Base Configuration for Work Order with DoItNow Flag Set to True

Figure 4-3 Flowchart of Base Configuration for Work Order with DoItNow Flag Not Set

In the base configuration, the Subscriber channel processes only events that pertain to work orders.
You must create pbxSite objects for each site in Identity Vault, so the driver knows how to contact each PBX, but the driver queries for this information only at startup. The Subscriber does not listen for events pertaining to pbxSite objects, so if changes are made to these objects you must stop and restart the driver for the changes to be recognized by the driver.
For many drivers, the Subscriber performs changes in the third-party application in response to events in Identity Vault. However for this driver, the Publisher is the agent that performs work orders in the PBX.
Table 4-1 Configuring the Subscriber Channel
|
Rule or Policy |
What it does |
|---|---|
|
Subscriber Filter |
Allows only events for nwoWorkOrder objects to be processed. |
|
Event Transformation |
Not used in the sample configuration. |
|
Matching Rule |
Not used in the sample configuration. |
|
Create Rule |
Contains rules only for work order objects. Requires values for the following attributes on a work order object.
If the values are not present, the work order is not sent to the Publisher, and therefore is not performed in the PBX. For a description of these attributes, see Section A.2, DirXML-nwoWorkOrder Object. |
|
Placement Rule |
Maps work orders from the work order container you specified to the PBX driver. This mapping is necessary so that the Subscriber can check the work orders to see whether the DoItNow flag is set to True. |
|
Command Transformation |
Not used in the sample configuration. |
|
Schema Mapper |
Maps the eDirectory namespace to the PBX namespace. Handles mapping of work orders, extensions, and PBX site objects. |
|
Output Transformation |
Not used in the sample configuration. |
Through the Publisher channel, the Identity Manager Driver for Avaya PBX queries the PBX for information about extensions. The Publisher performs tasks in the Avaya PBX, rather than the Subscriber. For a general overview of what the Publisher does, see Section 1.4.2, Overview of Driver Functionality.
Table 4-2 Configuring the Publisher Channel