The following diagram shows how a work order database configuration could be set up, using the example of a work order for installing a new extension.
Figure 6-1 Graphical Representation of Work Order Database Configuration

The following flowcharts show the process that could be followed for a work order database configuration. Figure 6-2 is a flowchart of how the configuration could work for an Install work order with the DoItNow flag set to true, and Figure 6-3 is a flowchart showing how the configuration could work for an Install work order with the DoItNow flag not set.
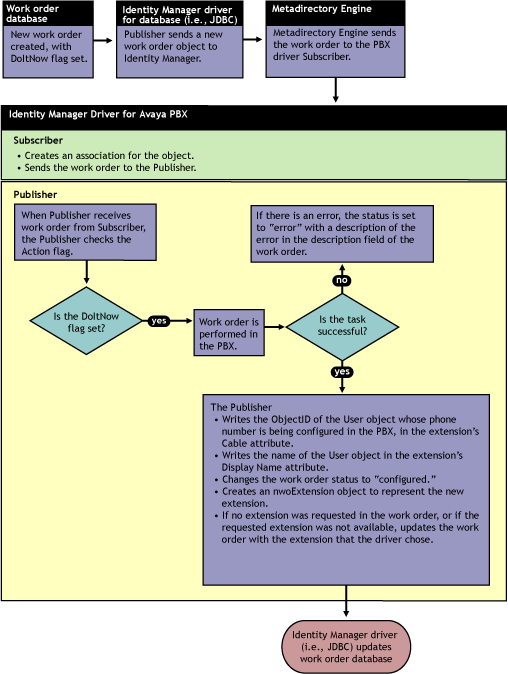
Figure 6-2 Flowchart of Work Order Database Configuration with the DoItNow flag Set to True

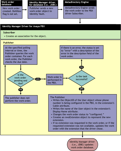
Figure 6-3 Flowchart of Work Order Database Configuration with the DoItNow Flag Not Set

In a work order database configuration, the Subscriber channel listens for work order events.
Work orders are entered in the work order database, and are mirrored in Identity Vault as nwoWorkOrder objects because the JDBC driver sends them to Identity Vault. You might need to perform some data manipulation to ensure that the database work order maps correctly to the PBX driver work order.
The Identity Manager Driver for Avaya PBX performs the work orders and the results are returned to Identity Vault. The JDBC driver then updates the work order database with the results. This allows the person who entered the work order to check on the status in the work order database.
In this kind of configuration, work orders should always have the Send to Publisher Flag set to False, because all work orders are already created in the work order container. The Publisher should only update status for work orders. In contrast to the Workforce Tree configuration, the Publisher should not need to create any new work order objects.