5.3 Are print jobs being received by the Print Manager?

When troubleshooting printing problems, you need to track the print job. By determining if the Print Manager is receiving the print job, you know where communication is breaking down. If the server is not receiving print jobs, you should check the communication between the client and the server. Questions to ask include: Is the servers HTTP stack communicating? Is the Web server functioning properly?

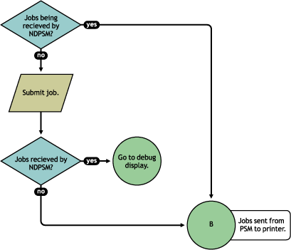
Figure 5-4 Flowchart to Determine If Print Manager Is Receiving Print Jobs

Complete the following to determine if print jobs are being received by the Print Manager:

  1. On the NDPS Health Monitor main page, click the Printer Agent for the problem printer.

  2. Review the job processing information.

  3. Submit a print job to the printer.

  4. Review the job processing information again.

    If the Jobs Scheduled count increased by one, then the Print Manager is receiving print jobs. You can continue to Section 5.4, Are jobs being sent from the Print Manager to the printer?.

    If the Job Scheduled count did not increase by one, then the Print Manager is not receiving print jobs. Check to make sure the workstation sending the print job is not receiving any errors, that the correct printer is installed, and that the user has selected the correct printer. If the Print Manager is still not receiving print jobs, follow the troubleshooting techniques described in the NDPS Manager Debug Display document.