Inventory Database Schema in ZENworks 6.5 Desktop Management

The following section describes the database schema classes and the extensions and associations made to the CIM schema for use in ZENworks 6.5 Desktop Management. These extensions have ZENworks or ManageWise as their schema name. ZENworks.classname refers to the extended class in the ZENworks schema and ManageWise.classname refers to the extended class in the ManageWise schema.

The following sections will help you understand the ZENworks 6.5 Desktop Management database schema:


Case Study of CIM Schema Implementation in ZENworks 6.5 Desktop Management

The following scenario describes an inventoried workstation that has two parallel ports with a specified interrupt number.

In the following schema diagram, the CIM.UnitaryComputerSystem represents a managed inventory system.

In this illustration, class CIM.PointingDevice associates to CIM.UnitaryComputerSystem using the association CIM.SystemDevice with SystemDevice.GroupComponent pointing to CIM.UnitaryComputerSystem and SystemDevice.PartComponent pointing to CIM.PointingDevice. The relationship between the two classes is one to many. This means a computer system might have more than one pointing device.

Class CIM.IRQ associates to CIM.PointingDevice using the association CIM.AllocatedResource. Dependent pointing to CIM.PointingDevice and Antecedent pointing to CIM.IRQ.

Class ZENworks.ZENKeyboard associates to CIM.UnitaryComputerSystem using the association CIM.SystemDevice with SystemDevice.GroupComponent pointing to CIM.UnitaryComputerSystem and SystemDevice.PartComponent pointing to ZENworks.ZENKeyboard. The relationship between the two classes is one to one. This means a computer system can have only one keyboard.

Class ZENworks.BIOS associates to CIM.UnitaryComputerSystem using the association CIM.SystemBIOS with SystemDevice.GroupComponent pointing to CIM.UnitaryComputerSystem and SystemBIOS.PartComponent pointing to ZENworks.BIOS. The relationship between the two classes is one to one. This means a computer system can have only one BIOS.

Class CIM.ZENworks.ParallelPort associates to CIM.UnitaryComputerSystem using the association CIM.SystemDevice with SystemDevice.GroupComponent pointing to CIM.UnitaryComputerSystem and SystemDevice.PartComponent pointing to CIM.ZENworks.ParallelPort. The relationship between the two classes is one to many. This means a computer system might have more than one parallel port.

Class ZENworks.BUS associates to CIM.UnitaryComputerSystem using the association CIM.SystemDevice with SystemDevice.GroupComponent pointing to CIM.UnitaryComputerSystem and SystemDevice.PartComponent pointing to ZENworks.BUS. The relationship between the two classes is one to many. This means a computer system can have more than one bus.

Class ManageWise.User associates to CIM.UnitaryComputerSystem using CurrentLoginUser and LastLoginUser. In the CurrentLoginUser association, the specific instance of User is the one who is currently logged into the inventoried workstation. In the LastLoginUser association, the specific instance of User is the one who logged last into the inventoried workstation.

Class CIM.IRQ associates to CIM.ParallelPort using the association CIM.AllocatedResource. Dependent pointing to CIM.ParallelPort and Antecedent pointing to CIM.IRQ.


Schema diagram for CIM.UnitaryComputerSystem with its associations

The schema diagram illustrates the following:

All other classes follow similar representation. For schema diagrams of other classes, see Schema Diagrams of CIM and the Extension Schema in ZENworks 6.5 Desktop Management.


Legends for Schema Diagrams

The legends for reading the schema diagrams are as follows:

For an explanation of the CIM schema, see the CIM 2.2 schema specification on the DMTF Web site.


Schema Diagrams of CIM and the Extension Schema in ZENworks 6.5 Desktop Management

The following schema diagrams of the CIM and extension schema model the Inventory database in ZENworks 6.5 Desktop Management.


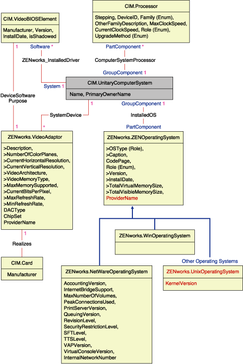
Schema for Processor, Operating Systems, and Video Adapter
Schema for Inventory Scanner and NetWare Client
Schema for Chassis and System Information
Schema for Monitor
Schema for Input devices, Port, Driver, User information, and BIOS
Schema for Storage Media
Schema for Network, Modem, and Sound Adapter
Schema for Battery, Card, Cache, Mother Board, and DMA
Schema for Remote Management Audit


Custom Inventory Schema

A custom inventory attribute has the following qualifiers in the database:

Qualifier Description

Name

The name of the custom attribute

Value

The value assigned to the custom attribute

Type

The data type of the custom attribute. ZENworks 6.5 Desktop Management treats all custom attributes as type "String" only.

ClassName

The Inventory Class (table) to which the custom attribute is associated to.

Instance

The number of values assigned to a given custom attribute. In ZENworks 6.5 Desktop Management, you cannot have more than one value for a custom attribute.

ID

The id (id$) of the Inventory object to which the custom attribute is associated.

CID

The unique ID of the custom attribute name.


Schema for Custom Inventory

The custom inventory information is stored in two tables: ZENworks.CustomName and Zenworks.CustomValue.

The ZENworks.CustomName table contains the attribute name, ID, type (not used) and the class name. The attribute ID is automatically incremented when a new custom attribute is stored.

A sample ZENworks.CustomName table is as follows:

ID Name Class Name

1

Cost

ZENworks.VideoAdapter

2

ProductUnit

CIM.UnitaryComputerSystem

The Zenworks.CustomValue table contains the object instance ID, the attribute value and the reference to the associated custom attribute name. In the CustomValue table, a custom attribute can have multiple values for different instances of an inventory object but not for the same instance of the inventory object.

A sample Zenworks.CustomValue table is as follows:

ID Instance CID Value

28147497671065605

1

1

200.39

28147497671065606

1

1

345

69147497671045662

1

2

BAY-2

In the preceding example, the CustomName table has two custom attributes; Cost and ProductUnit. There are three rows in CustomValue table; two of them describe the cost of the video adapter, and the third one is the value of the ProductUnit attribute assigned directly to ComputerSystem.


Software Inventory Schema

The following software schema diagrams model the Inventory database in ZENworks 6.5 Desktop Management.In the following schema diagram, the CIM.UnitaryComputerSystem represents a managed inventory system.

For more information about the tables, see ZENworks 6.5 Desktop Management Inventory Attributes.


Schema for Software

In the above illustration, class MW_DBA.Software associates to CIM.UnitaryComputerSystem using the association MW_DBA.InstalledSoftware with MW_DBA.InstalledSoftware.ComputerSystem pointing to CIM.UnitaryComputerSystem and MW_DBA.InstalledSoftware.ProductID pointing to MW_DBA.Software. The relationship between the two classes is one to many. This means a computer system might have more than one software information.

MW_DBA.InstalledSoftware association has Foreign key references to the following tables: ProductEdition, SupportPack, Directory, and Installation Repository.

MW_DBA.InstalledVirusScanner inherits the software information from MW_DBA.InstalledSoftware along with virus specific information such as Definition date and Definition version.


Schema for Software Patch

In the above illustration, class MW_DBA.Patch associates to MW_DBA.InstalledSoftware using the association MW_DBA.InstalledSoftwarePatch with MW_DBA.InstalledSoftwarePatch.pinstanceID pointing to MW_DBA.InstalledSoftware and MW_DBA.InstalledSoftwarePatch.PatchID pointing to MW_DBA.Patch. The relationship between the two classes is one to many. This means a software might have zero or more patch information.


Schema for File and Directory Information

In the above illustration, class MW_DBA.File associates to MW_DBA.InstalledSoftware using the association MW_DBA.InstalledFile with MW_DBA.InstalledFile.pinstanceID pointing to MW_DBA.InstalledSoftware and MW_DBA.InstalledFile.fileID pointing to MW_DBA.File. The relationship between the two classes is one to many. This means a software might have zero or more file information.

In this illustration, class MW_DBA.Directory associates to MW_DBA.InstalledSoftware using the association MW_DBA.InstalledFile with MW_DBA.InstalledFile.pinstanceID pointing to MW_DBA.InstalledSoftware and MW_DBA.InstalledFile.DirectoryID pointing to MW_DBA.Directory.


Schema for Software Sub-classes
Schema for Software Sub-classes
Schema for Software Sub-classes

In the above illustrations, MW_DBA.MSoffice inherits the software information from MW_DBA.SOftware. This sub-class gets directly the MS office information. This is also applicable for the following classes:

mw_dba.zfdserver

mw_dba.zfdinventoryserver

mw_dba.zfdagent

mw_dba.zfsserver

mw_dba.zfdinventoryagent

mw_dba.zfsagent

mw_dba.zfsinventoryserver

mw_dba.mspowerpoint

mw_dba.msphotodraw

mw_dba.zfsinventoryagent

mw_dba.msoutlook

mw_dba.zfdwsmanager

mw_dba.zfsrmserver

mw_dba.msaccess

mw_dba.zfdwsimportserver

mw_dba.zfsrmagent

mw_dba.mspublisher

mw_dba.zfdinvdbserver

mw_dba.zfdrmserver

mw_dba.msfrontpage

mw_dba.zfsinvdbserver

mw_dba.zfdrmagent

mw_dba.msinfopath

mw_dba.zfdinvxmlproxyserver

mw_dba.zfsinvxmlproxyserver

mw_dba.zfdimagingagent

mw_dba.zfdimagingserver

mw_dba.zfdnalagent

mw_dba.zfdnalserver

mw_dba.zfdnaldb

mw_dba.middletier

mw_dba.zfsmmsserver

mw_dba.zfspds

mw_dba.zfspxeserver

mw_dba.zfsmmssrvmgmtagent

mw_dba.zfsmmstrafficanalysisagent

mw_dba.zfsmmsadctrendingagent

mw_dba.zfspdsdb

mw_dba.zfhserver

mw_dba.zfhaccesspoin

mw_dba.zfhdesktopsync

 


Schema for Disk Usage

In the above illustration, MW_DBA.DiskUsage has the computerID column foreign key references to the CIM.UnitaryComputerSystem.ID. The MW_DBA.DiskUsage table contains the total disk usage and the file extension name.


Sample Inventory Database Queries

The following are sample queries for retrieving the inventory information from the ZENworks 6.5 Desktop Management Inventory database.

Refer to the schema diagrams in Schema Diagrams of CIM and the Extension Schema in ZENworks 6.5 Desktop Management to find out the associated schema classes and attribute information.

  1. Retrieve the name and ID of all inventoried workstations from the database and also to the Novell eDirectoryTM tree to which these workstations are registered. The query is as follows:
    SELECT
      u.id$, u.name, m.tree 
    FROM 
      ManageWise.NDSName m, 
      CIM.UnitaryComputerSystem u, 
      ManageWise.Designates s
    WHERE 
      s.Designation=m.id$ AND s.Host=u.id$;

    In the above query, the tree name is part of the computer system name.

  2. Retrieve the asset tag, manufacturer, and model number of all the inventoried workstations in the database. The query is as follows:
    SELECT 
      m.AssetTag,
      m.Manufacturer,
      m.ModelNumber,
      m.SerialNumber 
    FROM 
      CIM.UnitaryComputerSystem u,
      CIM.ComputerSystemPackage s,
      ZENworks.SystemInfo m
    WHERE 
      s.Antecedent=m.id$ AND s.Dependent=u.id$;
  3. Retrieve all the Microsoft applications with their versions and IDs that are installed on the inventoried workstation 'SJOHN164_99_139_79' registered under the 'NOVELL_AUS' eDirectory tree. The query is as follows:
    SELECT 
      m.Name,
      m.Version,
      im.ProductIdentifier
    FROM 
      CIM.UnitaryComputerSystem u,
      MW_DBA.InstalledSoftware im,
      MW_DBA.Software m
    WHERE 
      u.Name='SJOHN164_99_139_79.Novell_AUS' AND
      (im.computerid=u.id$ and im.productid=m.productid) 
      AND m.Vendor LIKE 'Microsoft%';
  4. Retrieve the processor information for the inventoried workstation 'SJOHN164_99_139_79.NOVELL_AUS'. The query is as follows:
    SELECT 
      	procr.DeviceID,
      	role.EnumString,
      	family.EnumString,
      	procr.OtherFamilyDescription,
      	upg.EnumString,
      	procr.MaxClockSpeed,
      	procr.CurrentClockSpeed,
      	procr.Stepping
    FROM
    			  CIM.UnitaryComputerSystem ucs,
      	CIM.ComputerSystemProcessor csp,
    	  CIM.Processor procr,
      	CIM.Role_en_US role,
      	CIM.Family_en_US family,
      	CIM.UpgradeMethod_en_US upg
    WHERE
     ucs.name='SJOHN164_99_139_79.Novell_AUS' AND
      	csp.PartComponent=procr.id$ AND
    	(
    	  ( 
    	    ( procr.Role IS NOT NULL AND procr.Role=role.Enum ) OR
    	    ( procr.Role IS NULL AND role.Enum=1000 )
    	  )
    	  AND 
    		procr.Family=family.Enum
    	  AND
    	  ( 
    	    ( procr.UpgradeMethod IS NOT NULL AND procr.UpgradeMethod=upg.Enum ) OR
    	    ( procr.UpgradeMethod IS NULL AND upg.Enum=1000 )
    	  )
    	);
  5. Retrieve the ID of the UnitaryComputerSystem used for the inventoried workstation 'SJOHN164_99_139_79.NOVELL_AUS'. The query is as follows:
    SELECT 
      id$ 
    FROM 
      CIM.UnitaryComputerSystem
    WHERE 
      Name='SJOHN164_99_139_79.Novell_AUS';
  6. Find the number of inventoried workstations in the database. The query is as follows:
    SELECT 
      count(u.id$) 
    FROM 
      CIM.UnitaryComputerSystem u,
      CIM.InstalledSoftwareElement s,
      ZENworks.InventoryScanner m
    WHERE 
      m.id$=s.Software AND u.id$=s.System;
  7. When you know the ID of the UnitaryComputerSystem for a particular inventoried workstation from the query as shown in query 5, query 4 can be modified as:
    SELECT 
    	procr.DeviceID,
    	role.EnumString,
    	family.EnumString,
    	procr.OtherFamilyDescription,
    	upg.EnumString,
    	procr.MaxClockSpeed,
    	procr.CurrentClockSpeed,
    	procr.Stepping
    FROM
    			CIM.UnitaryComputerSystem ucs,
    	CIM.ComputerSystemProcessor csp,
    	CIM.Processor procr,
    	CIM.Role_en_US role,
    	CIM.Family_en_US family,
    	CIM.UpgradeMethod_en_US upg
    WHERE
    ucs.id$ = ? AND
    	csp.PartComponent=procr.id$ AND
    	(
    	  ( 
    	    ( procr.Role IS NOT NULL AND procr.Role=role.Enum ) OR
    	    ( procr.Role IS NULL AND role.Enum=1000 )
    	  )
    	  AND 
    		procr.Family=family.Enum
    	  AND
    	  ( 
    	    ( procr.UpgradeMethod IS NOT NULL AND procr.UpgradeMethod=upg.Enum ) OR
    	    ( procr.UpgradeMethod IS NULL AND upg.Enum=1000 )
    	  )
    	);

    Substitute the ID of the specified inventoried workstation in place of the ?, value for ucs.id$ in the query.

  8. List the IP address, IPX address, and MAC address of all workstations in the database. The query is as follows:
    SELECT 
      u.name, 
      ip.Address, 
      ipx.Address, 
      mac.MACAddress 
    FROM 
      CIM.UnitaryComputerSystem u, 
      CIM.HostedAccessPoint s1, 
      CIM.IPProtocolEndpoint ip, 
      CIM.HostedAccessPoint s2, 
      CIM.IPXProtocolEndpoint ipx, 
      CIM.HostedAccessPoint s3,
      CIM.LANEndpoint mac
    WHERE 
      (s1.Dependent=ip.id$ and s1.Antecedent=u.id$) AND 
      (s2.Dependent=ipx.id$ and s2.Antecedent=u.id$) AND 
      (s3.Dependent=mac.id$ and s3.Antecedent=u.id$);
  9. Retrieve the name and other properties of the drives on the hard disk of the specified inventoried workstation. The query is as follows:
    SELECT 
      n.Name,
      m.DeviceID,
      n.FileSystemSize,
      n.AvailableSpace,
      n.FileSystemType,
      m.VolumeSerialNumber,
      m.caption as VolumeLabel
    FROM 
      CIM.HostedFileSystem s,
      CIM.LocalFileSystem n,
      CIM.ResidesOnExtent r,
      ZENworks.LogicalDiskDrive m
    WHERE
      (s.GroupComponent=? and s.PartComponent=n.id$) AND
      (r.Dependent=n.id$ and r.Antecedent=m.id$);
  10. Retrieve all Custom attribute information stored in the database. The query is as follows:
    SELECT * FROM ZENworks.CustomInformation;
  11. Retrieve all Custom attribute information associated to the Class CIM.UnitaryComputerSystem. The query is as follows:
    SELECT
      * 
    FROM
      ZENworks.CustomInformation 
    WHERE 
      extractClass(id) IN  
      (SELECT id FROM MW_DBA.t$Class WHERE  
    ClassName='CIM. UnitaryComputerSystem')
  12. Retrieve all the Microsoft Office installations in the enterprise. The query is as follows:
    SELECT 
      		u.name,
      		m.FriendlyName,
      		im.InternalVersion,
      		im.ProductIdentifier
    FROM 
      		CIM.UnitaryComputerSystem u,
      		MW_DBA.InstalledSoftware im,
      		MW_DBA.Software m,
      		MW_DBA.MSOffice mso
    WHERE 
      		mso.id$=m.productid AND
      		m.productid=im.productid AND
      		im.computerid=u.id$;
  13. Retrieve all the Internet Explorer installations in the enterprise.. The query is as follows:
    SELECT 
      	u.Name,
      m.Name,
      m.Version,
      im.InternalVersion,
      im.ProductIdentifier
    FROM 
      CIM.UnitaryComputerSystem u,
      MW_DBA.InstalledSoftware im,
      	MW_DBA.Software m,
      MW_DBA.InternetExplorer ie
    WHERE 
      ie.id$=m.productid AND
      m.productid=im.productid AND
      im.computerid=u.id$;

    NOTE:  Query 12 and 13 follow nearly the same syntax except for the table relating to the component. A similar approach can be used for the following components as well, Windows Media Player, Outlook Express, Microsoft Word, Microsoft Excel etc. The complete set of these tables are available in the Schema.

  14. Retrieve all the Anti-Virus installations in the enterprise. The query is as follows:
    SELECT 
      	u.Name,
      m.Name,
      m.Version,
      	im.InternalVersion,
      ivs.DefinitionVersion,
      ivs.DefinitionDate
    FROM 
      CIM.UnitaryComputerSystem u,
      MW_DBA.InstalledSoftware im,
      	MW_DBA.Software m,
      MW_DBA.InstalledVirusScanner ivs
    WHERE 
      ivs.pinstanceid=im.pinstanceid AND
      m.productid=im.productid AND
      im.computerid=u.id$;
  15. Retrieve all the applications and the details of the files associated with the application that are installed on the inventoried workstation 'SJOHN164_99_139_79.NOVELL_AUS'. The query is as follows:
    SELECT
      	u.Name,
      m.Name,
      m.Version,
      	m.Category,
      	zfile.company,
      	zfile.productname,
      	zfile.productversion,
      	zfile.name,
      	dir.path,
      	zfile.fileversion,
      	zfile."size",
      	zfile.lastmodified,
      	zfile.internalname,
      	zfile.softwaredictionaryid
    FROM
      CIM.UnitaryComputerSystem u,
      MW_DBA.InstalledSoftware iso,
      	MW_DBA.Software m,
      	MW_DBA.InstalledFile ifile,
      	MW_DBA."file" zfile,
      	MW_DBA.Directory dir
    WHERE
      u.Name='SJOHN164_99_139_79.Novell_AUS' AND
      iso.computerid=u.id$ AND
      iso.productid=m.productid AND
      iso.pinstanceid=ifile.pinstanceid AND
      	ifile.directoryid=dir.id AND
      	ifile.fileid=zfile.id;
  16. Retrieve all the files present on the inventoried workstation 'SJOHN164_99_139_79.NOVELL_AUS' which has not been associated with a valid software. The query is as follows:
    SELECT
      	u.Name,
      	zfile.name,
      	dir.path,
      	zfile.fileversion,
      	zfile."size",
    	  zfile.lastmodified,
      	zfile.internalname,
      	zfile.productversion,
      	zfile.company,
      	zfile.productname
    FROM
      CIM.UnitaryComputerSystem u,
      MW_DBA.InstalledFile ifile,
      	MW_DBA."file" zfile,
      	MW_DBA.Directory dir
    WHERE
      u.Name='SJOHN164_99_139_79.Novell_AUS' AND
      			u.id$=ifile.computerid AND
      	ifile.fileid=zfile.id AND
      	ifile.directoryid=dir.id AND
      	ifile.pinstanceid is null;
  17. Retrieve the disk usage details of files with known extensions on each inventories machine in the enterprise. The query is as follows:
    SELECT
      				u.Name,
      				du.Name,
      				du.TotalDiskUsage
    FROM
      				CIM.UnitaryComputerSystem u,
      				MW_DBA.DiskUsage du
    WHERE
      				u.id$=du. Computerid AND
      				du.Name is not null;