75.2 CIM Schema

The elements of the meta-schema are classes, properties, and methods. The meta schema also supports indications and associations as types of classes and references as types of properties.

Classes can be arranged in a generalization hierarchy that represents subtype relationships between classes. The generalization hierarchy is a rooted, directed graph that does not support multiple inheritance.

A regular class can contain scalar or array properties of any intrinsic type such as Boolean, integer, string, and others. It cannot contain embedded classes or references to other classes.

An association is a special class that contains two or more references. It represents a relationship between two or more objects. Because of the way associations are defined, it is possible to establish a relationship between classes without affecting any of the related classes. That is, addition of an association does not affect the interface of the related classes. Only associations can have references.

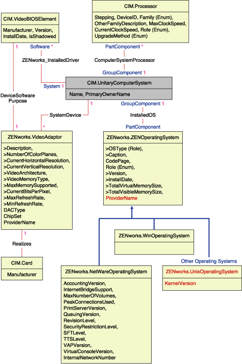
The schema fragment in the following illustration shows the relationships between some CIM objects that ZENworks 7 Desktop Management uses.

The CIM schema as it maps to an RDBMS schema

The illustration shows how the CIM schema maps to a relational DBMS schema. The classes are shown with the class name as the box heading. The associations are labeled within the lines between two classes.

The inheritance hierarchy of this schema fragment is shown in the following illustration of the CIM 2.2 schema. The references shown as type Ref are in bold with each association subtype narrowing the type of the reference.

The CIM 2.2 schema and its inheritance hierarchy

75.2.1 CIM-to-Relational Mapping

CIM is an object model complete with classes, inheritance, and polymorphism. The generated mapping to a relational schema preserves these features to the maximum extent. The following two aspects are part of the relational mapping:

  • Logical Schema: The logical schema defines how the data appears to applications, similar to an API. The goal is that the logical schema remains the same irrespective of the underlying database so that application software can run unchanged on any supported databases. Although SQL is a standard, this goal is not fully possible. Application software needs to know more about the database in use and this information can be abstracted and isolated to a small area of the application code.

  • Physical Schema: The physical schema defines how the data is structured in the database. The schema tends to be specific to the database because of the nature of SQL and RDBMS. This document describes the physical schema in general terms only.

A table in the database represents each class in the CIM hierarchy. A column of the appropriate type in the table represents each non-inherited property in the class. Each table also has a primary key, id$, which is a 64-bit integer that uniquely identifies an instance. An instance of a CIM class is represented by a row in each table that corresponds to a class in its inheritance hierarchy. Each row has the same value for id$.

Each CIM class is also represented by a view that uses id$ to join rows from the various tables in the inheritance hierarchy to yield a composite set of properties (inherited plus local) for an instance of that class. The view also contains an extra column, class$, of type integer that represents the type of the actual (leaf-most) class of the instance.

Associations are mapped in the same manner as regular classes, with a reference property being represented by a column with the id$ field of the referenced object instance. Thus, associations can be traversed by doing a join between the reference field in the association and the id$ field in the referenced table.

The following illustration depicts a typical query using this mapping:

A query to find all computers on a network

This query finds all the computers attached to a given network segment. The classes and relationships involved are highlighted with borders.

The following topics describe both the schema types:

75.2.2 Logical Schema

The logical schema is the database schema as seen by users of the database and the application program. The schema consists of stored procedures and views. The underlying tables are not visible to the application.

ZENworks 7 Desktop Management Inventory components use JDBC to issue SQL statements to the RDBMS and to convert between RDBMS data types and Java data types. Using JDBC with stored procedures and views provides a level of abstraction that insulates application code from the underlying database technology and from changes to the physical schema.

The various elements of the logical schema are discussed in more detail in the following sections:

Naming Schema Elements

We recommend that you use the CIM names unchanged in the database schema. Some problems could still ensue because of the differences in the naming schemes, such as the following:

  • Names in CIM and SQL are not case sensitive.

  • All databases have different sets of reserved words that must be enclosed in quotes (“ “) when used as schema element names; however, in Oracle, enclosing a name in quotes makes it case sensitive.

  • CIM classes avoid using SQL reserved words as names.

  • CIM names are not limited in length and usually the names are long. Sybase allows up to 128 characters, but Oracle restricts the names to 30 characters.

Most of these problems are avoided during schema generation by preserving the case of CIM names, abbreviating any names longer than 30 characters, and placing quotes around any name that is in the union of the sets of reserved words.

Any name longer than 28 characters is abbreviated to a root name of 28 or fewer characters to allow a two-character prefix so that all associated SQL schema elements can use the same root name. The abbreviation algorithm shortens a name so that it is mnemonic, recognizable, and also unique within its scope. The abbreviated name is given a # character as a suffix (note that # is an illegal character in CIM) to prevent clashes with other names. If two or more names within the same scope generate the same abbreviation, an additional digit is appended to make the name unique. For example, AttributeCachingForRegularFilesMin is abbreviated to AttCacForRegularFilesMin#.

All such mangled names are written to the mangled name table so that a program can look up the real CIM name and retrieve the mangled name to use with the SQL.

Views are the schema elements that are most often manipulated by application code and queries. They use the same name as the CIM class they represent. For example, the CIM.UnitaryComputerSystem class is represented by a view named CIM.UnitaryComputerSystem.

When necessary, names for indexes and auxiliary tables are created by concatenating the class name and property name separated by a $ character. These names are usually abbreviated. For example, NetworkAdapter$NetworkAddresses is abbreviated to NetAdapter$NetAddresses#. This does not have any adverse impact on ZENworks 7 Desktop Management schema users.

Users and Roles

In SQL, a user with the same name as the schema is the owner of each schema, for example, CIM, ManageWise®, ZENworks, and others.

Additionally, there is an MW_DBA user that has Database Administrator privileges and rights to all schema objects. The MW_Reader role has read-only access to all schema objects and the MW_Updater role has read-write-execute access to all schema objects.

Application programs should access the database as either MW_Reader or MW_Updater for a Sybase database, MWO_Reader or MWO_Updater for an Oracle database, and MWM_Reader or MWM_Updater for MS SQL Server database, depending on their requirements.

Data Types

CIM data types are mapped to the most appropriate data type provided by the database. Usually, the Java application does not require the type because it uses JDBC to access the data.

Java does not natively support unsigned types, so you should use classes or integer types of the next size to represent them. Also, make sure that there are no problems while reading or writing to the database. For example, reading or writing a negative number to an unsigned field in the database is likely to cause an error.

Strings in CIM and Java are Unicode, so the database is created using the UTF-8 character set. Internationalization does not pose any problems; however, it might create problems with case sensitivity in queries.

All databases preserve the case of string data stored within them, but might access the data as either case sensitive or otherwise during queries. In ZENworks 7 Desktop Management, the Inventory Query and the Data Export components are not affected because the queried data is retrieved from the database before being queried and so case sensitivity is automatically taken care of.

In CIM, strings can be specified with or without a maximum size in characters. Many strings have no specified size, which means they can be unlimited in size. For efficiency reasons, these unlimited strings are mapped to a variable string with maximum size of 254 characters. CIM strings with a maximum size are mapped to variable database strings of the same size. The size in the database is in bytes and not as characters because a Unicode character might require more than one byte for storage.

Views

Each CIM class is represented in the database by a view that contains all the local and inherited non-array properties of that class. The view is named the same as the CIM class.

Views can be queried using the SELECT statement and updated using the UPDATE statement. Because views cannot be used with the INSERT and DELETE statements, use the constructor and destructor procedures.

75.2.3 Physical Schema

The physical schema comprises elements necessary to implement the database. The physical schema differs for each database. A typical physical schema consists of:

  • Table definitions ’t$xxx’Index definitions ’i$xxx

  • Trigger definitions ’x$xxx’, ’n$xxx’ and ’u$xxx

  • Sequence definitions (Oracle) ’s$xxx

  • Stored procedures and functions

The logical schema is layered on top of the physical schema and makes it unnecessary for users and applications to know the physical schema.