Esquema de la base de datos de inventario en Gestión de escritorios de ZENworks 6.5

En la sección siguiente se describen las clases de esquemas de bases de datos y las extensiones y las asociaciones realizadas en el esquema CIM para su utilización en Gestión de escritorios de ZENworks 6.5. El nombre de esquema de estas extensiones es ZENworks o ManageWise. ZENworks.nombreclase se refiere a la clase extendida en el esquema ZENworks y ManageWise.nombreclase se refiere a la clase extendida en el esquema ManageWise.

En las secciones siguientes obtendrá ayuda para comprender el esquema de la base de datos de Gestión de escritorios de ZENworks 6.5.


Estudio de la ejecución del esquema CIM en Gestión de escritorios de ZENworks 6.5

En la situación siguiente se describe una estación de trabajo incluida en el inventario que tiene dos puertos en paralelo con un número de interrupción especificado.

En el diagrama de esquema siguiente, CIM.UnitaryComputerSystem representa un sistema de inventario gestionado.

En esta ilustración, la clase CIM.PointingDevice se asocia a CIM.UnitaryComputerSystem mediante la asociación CIM.SystemDevice, con SystemDevice.GroupComponent señalando a CIM.UnitaryComputerSystem y SystemDevice.PartComponent señalando a CIM.PointingDevice. La relación entre las dos clases es de uno a varios. Esto significa que un sistema de computación puede tener más de un puntero.

La clase CIM.IRQ se asocia a CIM.PointingDevice mediante la asociación CIM.AllocatedResource, con Dependent señalando a CIM.PointingDevice y Antecedent señalando a CIM.IRQ.

La clase ZENworks.ZENKeyboard se asocia a CIM.UnitaryComputerSystem mediante la asociación CIM.SystemDevice, con SystemDevice.GroupComponent señalando a CIM.UnitaryComputerSystem y SystemDevice.PartComponent señalando a ZENworks.ZENKeyboard. La relación entre las dos clases es de uno a uno. Esto significa que un sistema de computación sólo puede tener un teclado.

La clase ZENworks.BIOS se asocia a CIM.UnitaryComputerSystem mediante la asociación CIM.SystemBIOS, con SystemDevice.GroupComponent señalando a CIM.UnitaryComputerSystem y SystemBIOS.PartComponent señalando a ZENworks.BIOS. La relación entre las dos clases es de uno a uno. Esto significa que un sistema de computación sólo puede tener un BIOS.

La clase CIM.ZENworks.ParallelPort se asocia a CIM.UnitaryComputerSystem mediante la asociación CIM.SystemDevice, con SystemDevice.GroupComponent señalando a CIM.UnitaryComputerSystem y SystemDevice.PartComponent señalando a CIM.ZENworks.ParallelPort. La relación entre las dos clases es de uno a varios. Esto significa que un sistema de computación puede tener más de un puerto en paralelo.

La clase ZENworks.BUS se asocia a CIM.UnitaryComputerSystem mediante la asociación CIM.SystemDevice, con SystemDevice.GroupComponent señalando a CIM.UnitaryComputerSystem y SystemDevice.PartComponent señalando a ZENworks.BUS. La relación entre las dos clases es de uno a muchos. Esto significa que un sistema de computación puede tener más de un bus.

La clase ManageWise.User se asocia a CIM.UnitaryComputerSystem mediante CurrentLoginUser y LastLoginUser. En la asociación CurrentLoginUser, la instancia específica de User corresponde a quien ha entrado actualmente en la estación de trabajo incluida en el inventario. En la asociación LastLoginUser, la instancia específica de User corresponde a quien ha entrado en último lugar en la estación de trabajo incluida en el inventario.

La clase CIM.IRQ se asocia a CIM.ParallelPort mediante la asociación CIM.AllocatedResource, con Dependent señalando a CIM.ParallelPort y Antecedent señalando a CIM.IRQ.


Diagrama de esquema para CIM.UnitaryComputerSystem con sus asociaciones

El diagrama del esquema ilustra lo siguiente:

Todas las demás clases siguen una representación similar. Para los diagramas de esquema de otras clases, consulte Diagramas de esquema de CIM y esquema de extensión en Gestión de escritorios de ZENworks 6.5.


Leyendas para diagramas de esquemas

Las leyendas para leer los diagramas de esquemas son las siguientes:

Para obtener una explicación del esquema CIM, consulte la especificación de esquema CIM 2.2 en el sitio Web de DMTF.


Diagramas de esquema de CIM y esquema de extensión en Gestión de escritorios de ZENworks 6.5

Los diagramas de esquema siguientes de CIM y el esquema de extensión modelan la base de datos de inventario en Gestión de escritorios de ZENworks 6.5.


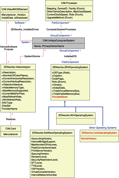
Esquema para procesador, sistemas operativos y adaptador de vídeo
Esquema para escáner de inventario y Cliente NetWare
Esquema para carcasa e información de sistema
Esquema para monitor
Esquema para dispositivos de entrada, puerto, controlador, información del usuario y BIOS
Esquema para medios de almacenamiento
Esquema para red, módem y adaptador de sonido
Esquema para batería, tarjeta, caché, tarjeta madre y DMA
Esquema para auditoría de Gestión remota


Esquema de Inventario personalizado

Un atributo de inventario personalizado tiene los calificadores siguientes en la base de datos:

Calificador Descripción

Nombre

Nombre del atributo personalizado

Valor

Valor asignado al atributo personalizado

Type

Tipo de datos del atributo personalizado. Gestión de escritorios de ZENworks 6.5 trata todos los atributos personalizados como tipo "String" (cadena) únicamente.

ClassName

Clase de inventario (tabla) a la que se asocia el atributo personalizado.

Instance

Número de valores asignados a un atributo personalizado determinado. En Gestión de escritorios de ZENworks 6.5, no se puede tener más de un valor para un atributo personalizado.

ID

Identificador (id$) del objeto Inventario al que se asocia el atributo personalizado.

CID

ID único del nombre de atributo personalizado.


Esquema para inventario personalizado

La información de inventario personalizada se almacena en dos tablas: ZENworks.CustomName y Zenworks.CustomValue.

La tabla ZENworks.CustomName contiene el nombre del atributo, el ID, el tipo (no se utiliza) y el nombre de la clase. El ID de atributo se incrementa automáticamente cuando se almacena un nuevo atributo personalizado.

A continuación se muestra un ejemplo de tabla ZENworks.CustomName:

ID Nombre Nombre de clase

1

Cost

ZENworks.VideoAdapter

2

ProductUnit

CIM.UnitaryComputerSystem

La tabla Zenworks.CustomValue contiene el ID de instancia de objeto, el valor de atributo y la referencia al nombre de atributo personalizado asociado. En la tabla CustomValue, un atributo personalizado puede tener varios valores para instancias diferentes de un objeto de inventario, pero no para la misma instancia del objeto de inventario.

A continuación se muestra un ejemplo de tabla Zenworks.CustomValue:

ID Instance CID Valor

28147497671065605

1

1

200.39

28147497671065606

1

1

345

69147497671045662

1

2

BAY-2

En el ejemplo anterior, la tabla CustomName tiene dos atributos personalizados, Cost y ProductUnit. Hay tres filas en la tabla CustomValue; dos de ellas describen el coste del adaptador de vídeo y la tercera es el valor del atributo ProductUnit asignado directamente a ComputerSystem.


Esquema de inventario de software

Los diagramas de esquema de software siguientes modelan la base de datos de inventario en Gestión de escritorios de ZENworks 6.5. En el diagrama de esquema siguiente, CIM.UnitaryComputerSystem representa un sistema de inventario gestionado.

Para obtener más información acerca de las tablas, consulte Atributos de inventario de Gestión de escritorios de ZENworks 6.5.


Esquema para software

En la ilustración anterior, la clase MW_DBA.Software se asocia a CIM.UnitaryComputerSystem mediante la asociación MW_DBA.InstalledSoftware con MW_DBA.InstalledSoftware.ComputerSystem señalando a CIM.UnitaryComputerSystem y MW_DBA.InstalledSoftware.ProductID señalando a MW_DBA.Software. La relación entre las dos clases es de uno a varios. Esto significa que un sistema de computación puede tener más de una información de software.

La asociación MW_DBA.InstalledSoftware tiene referencias de clave externa a las tablas siguientes: ProductEdition, SupportPack, Directorio (Directory) y Repositorio de instalación (Installation Repository).

MW_DBA.InstalledVirusScanner hereda la información de software de MW_DBA.InstalledSoftware junto con información específica de virus, como la fecha y la versión de definición.


Esquema para revisión de software

En la ilustración anterior, la clase MW_DBA.Patch se asocia a MW_DBA.InstalledSoftware mediante la asociación MW_DBA.InstalledSoftwarePatch con MW_DBA.InstalledSoftwarePatch.pinstanceID señalando a MW_DBA.InstalledSoftware y MW_DBA.InstalledSoftwarePatch.PatchID señalando a MW_DBA.Patch. La relación entre las dos clases es de uno a varios. Esto significa que un software puede tener ninguna o diversa información de revisiones.


Esquema para información de archivo y directorio

En la ilustración anterior, la clase MW_DBA.File se asocia a MW_DBA.InstalledSoftware mediante la asociación MW_DBA.InstalledFile con MW_DBA.InstalledFile.pinstanceID señalando a MW_DBA.InstalledSoftware y MW_DBA.InstalledFile.fileID señalando a MW_DBA.File. La relación entre las dos clases es de uno a varios. Esto significa que un software puede tener ninguna o diversa información de revisiones.

En esta ilustración, la clase MW_DBA.Directory se asocia a MW_DBA.InstalledSoftware mediante la asociación MW_DBA.InstalledFile con MW_DBA.InstalledFile.pinstanceID señalando a MW_DBA.InstalledSoftware y MW_DBA.InstalledFile.DirectoryID señalando a MW_DBA.Directory.


Esquema para subclases de software
Esquema para subclases de software
Esquema para subclases de software

En las ilustraciones anteriores, MW_DBA.MSoffice hereda la información de software de MW_DBA.SOftware. Esta subclase obtiene directamente la información de MS Office. Esto también es aplicable a las clases siguientes:

mw_dba.zfdserver

mw_dba.zfdinventoryserver

mw_dba.zfdagent

mw_dba.zfsserver

mw_dba.zfdinventoryagent

mw_dba.zfsagent

mw_dba.zfsinventoryserver

mw_dba.mspowerpoint

mw_dba.msphotodraw

mw_dba.zfsinventoryagent

mw_dba.msoutlook

mw_dba.zfdwsmanager

mw_dba.zfsrmserver

mw_dba.msaccess

mw_dba.zfdwsimportserver

mw_dba.zfsrmagent

mw_dba.mspublisher

mw_dba.zfdinvdbserver

mw_dba.zfdrmserver

mw_dba.msfrontpage

mw_dba.zfsinvdbserver

mw_dba.zfdrmagent

mw_dba.msinfopath

mw_dba.zfdinvxmlproxyserver

mw_dba.zfsinvxmlproxyserver

mw_dba.zfdimagingagent

mw_dba.zfdimagingserver

mw_dba.zfdnalagent

mw_dba.zfdnalserver

mw_dba.zfdnaldb

mw_dba.middletier

mw_dba.zfsmmsserver

mw_dba.zfspds

mw_dba.zfspxeserver

mw_dba.zfsmmssrvmgmtagent

mw_dba.zfsmmstrafficanalysisagent

mw_dba.zfsmmsadctrendingagent

mw_dba.zfspdsdb

mw_dba.zfhserver

mw_dba.zfhaccesspoin

mw_dba.zfhdesktopsync

 


Esquema para uso del disco

En la ilustración anterior, MW_DBA.DiskUsage tiene las referencias de clave externa de la columna computerID a CIM.UnitaryComputerSystem.ID. La tabla MW_DBA.DiskUsage contiene el uso total del disco y la extensión de archivo.


Consultas de ejemplo en la base de datos de inventario

A continuación se muestran ejemplos de consultas para recuperar la información de inventario de la base de datos de inventario de Gestión de escritorios de ZENworks 6.5.

Consulte los diagramas de esquema en Diagramas de esquema de CIM y esquema de extensión en Gestión de escritorios de ZENworks 6.5 para averiguar las clases de esquema asociadas y la información de atributos.

  1. Recupere el nombre y el ID de todas las estaciones de trabajo incluidas en el inventario desde la base de datos y también al árbol de Novell eDirectoryTM en que se registran estas estaciones de trabajo. La consulta tiene el aspecto siguiente:
    SELECT
      u.id$, u.name, m.tree 
    FROM 
      ManageWise.NDSName m, 
      CIM.UnitaryComputerSystem u, 
      ManageWise.Designates s
    WHERE 
      s.Designation=m.id$ AND s.Host=u.id$;

    En la consulta anterior, el nombre del árbol forma parte del nombre del sistema de computación.

  2. Recuperar la etiqueta de activos, el fabricante y el número de modelo de todas las estaciones de trabajo incluidas en el inventario de la base de datos. La consulta tiene el aspecto siguiente:
    SELECT 
      m.AssetTag,
      m.Manufacturer,
      m.ModelNumber,
      m.SerialNumber 
    FROM 
      CIM.UnitaryComputerSystem u,
      CIM.ComputerSystemPackage s,
      ZENworks.SystemInfo m
    WHERE 
      s.Antecedent=m.id$ AND s.Dependent=u.id$;
  3. Recuperar todas las aplicaciones Microsoft, con sus versiones e ID, que están instaladas en la estación de trabajo incluida en el inventario 'SJOHN164_99_139_79' registradas en el árbol de eDirectory 'NOVELL_AUS'. La consulta tiene el aspecto siguiente:
    SELECT 
      m.Name,
      m.Version,
      im.ProductIdentifier
    FROM 
      CIM.UnitaryComputerSystem u,
      MW_DBA.InstalledSoftware im,
      MW_DBA.Software m
    WHERE 
      u.Name='SJOHN164_99_139_79.Novell_AUS' AND
      (im.computerid=u.id$ and im.productid=m.productid) 
      AND m.Vendor LIKE 'Microsoft%';
  4. Recuperar la información del procesador para la estación de trabajo incluida en el inventario 'SJOHN164_99_139_79.NOVELL_AUS'. La consulta tiene el aspecto siguiente:
    SELECT 
      	procr.DeviceID,
      	role.EnumString,
      	family.EnumString,
      	procr.OtherFamilyDescription,
      	upg.EnumString,
      	procr.MaxClockSpeed,
      	procr.CurrentClockSpeed,
      	procr.Stepping
    FROM
    			  CIM.UnitaryComputerSystem ucs,
      	CIM.ComputerSystemProcessor csp,
    	  CIM.Processor procr,
      	CIM.Role_en_US role,
      	CIM.Family_en_US family,
      	CIM.UpgradeMethod_en_US upg
    WHERE
     ucs.name='SJOHN164_99_139_79.Novell_AUS' AND
      	csp.PartComponent=procr.id$ AND
    	(
    	  ( 
    	    ( procr.Role IS NOT NULL AND procr.Role=role.Enum ) OR
    	    ( procr.Role IS NULL AND role.Enum=1000 )
    	  )
    	  AND 
    		procr.Family=family.Enum
    	  AND
    	  ( 
    	    ( procr.UpgradeMethod IS NOT NULL AND procr.UpgradeMethod=upg.Enum ) OR
    	    ( procr.UpgradeMethod IS NULL AND upg.Enum=1000 )
    	  )
    	);
  5. Recuperar el ID de UnitaryComputerSystem que se utiliza para la estación de trabajo incluida en el inventario 'SJOHN164_99_139_79.NOVELL_AUS'. La consulta tiene el aspecto siguiente:
    SELECT 
      id$ 
    FROM 
      CIM.UnitaryComputerSystem
    WHERE 
      Name='SJOHN164_99_139_79.Novell_AUS';
  6. Buscar el número de estaciones de trabajo incluidas en el inventario de la base de datos. La consulta tiene el aspecto siguiente:
    SELECT 
      count(u.id$) 
    FROM 
      CIM.UnitaryComputerSystem u,
      CIM.InstalledSoftwareElement s,
      ZENworks.InventoryScanner m
    WHERE 
      m.id$=s.Software AND u.id$=s.System;
  7. Cuando se conoce el ID de UnitaryComputerSystem para una estación de trabajo incluida en el inventario concreta a partir de la consulta que se muestra en la consulta 5, se puede modificar la consulta 4 del siguiente modo:
    SELECT 
    	procr.DeviceID,
    	role.EnumString,
    	family.EnumString,
    	procr.OtherFamilyDescription,
    	upg.EnumString,
    	procr.MaxClockSpeed,
    	procr.CurrentClockSpeed,
    	procr.Stepping
    FROM
    			CIM.UnitaryComputerSystem ucs,
    	CIM.ComputerSystemProcessor csp,
    	CIM.Processor procr,
    	CIM.Role_en_US role,
    	CIM.Family_en_US family,
    	CIM.UpgradeMethod_en_US upg
    WHERE
    ucs.id$ = ? AND
    	csp.PartComponent=procr.id$ AND
    	(
    	  ( 
    	    ( procr.Role IS NOT NULL AND procr.Role=role.Enum ) OR
    	    ( procr.Role IS NULL AND role.Enum=1000 )
    	  )
    	  AND 
    		procr.Family=family.Enum
    	  AND
    	  ( 
    	    ( procr.UpgradeMethod IS NOT NULL AND procr.UpgradeMethod=upg.Enum ) OR
    	    ( procr.UpgradeMethod IS NULL AND upg.Enum=1000 )
    	  )
    	);

    Sustituya el ID de la estación de trabajo incluida en el inventario especificada en lugar de ?, valor de ucs.id$ en la consulta.

  8. Enumerar la dirección IP, la dirección IPX y la dirección MAC de todas las estaciones de trabajo incluidas en el inventario de la base de datos. La consulta tiene el aspecto siguiente:
    SELECT 
      u.name, 
      ip.Address, 
      ipx.Address, 
      mac.MACAddress 
    FROM 
      CIM.UnitaryComputerSystem u, 
      CIM.HostedAccessPoint s1, 
      CIM.IPProtocolEndpoint ip, 
      CIM.HostedAccessPoint s2, 
      CIM.IPXProtocolEndpoint ipx, 
      CIM.HostedAccessPoint s3,
      CIM.LANEndpoint mac
    WHERE 
      (s1.Dependent=ip.id$ and s1.Antecedent=u.id$) AND 
      (s2.Dependent=ipx.id$ and s2.Antecedent=u.id$) AND 
      (s3.Dependent=mac.id$ and s3.Antecedent=u.id$);
  9. Recuperar el nombre y las demás propiedades de las unidades del disco duro de la estación de trabajo incluida en el inventario especificada. La consulta tiene el aspecto siguiente:
    SELECT 
      n.Name,
      m.DeviceID,
      n.FileSystemSize,
      n.AvailableSpace,
      n.FileSystemType,
      m.VolumeSerialNumber,
      m.caption as VolumeLabel
    FROM 
      CIM.HostedFileSystem s,
      CIM.LocalFileSystem n,
      CIM.ResidesOnExtent r,
      ZENworks.LogicalDiskDrive m
    WHERE
      (s.GroupComponent=? and s.PartComponent=n.id$) AND
      (r.Dependent=n.id$ and r.Antecedent=m.id$);
  10. Recuperar toda la información del atributo Custom almacenada en la base de datos. La consulta tiene el aspecto siguiente:
    SELECT * FROM ZENworks.CustomInformation;
  11. Recuperar toda la información del atributo Custom asociada a la clase CIM.UnitaryComputerSystem. La consulta tiene el aspecto siguiente:
    SELECT
      * 
    FROM
      ZENworks.CustomInformation 
    WHERE 
      extractClass(id) IN  
      (SELECT id FROM MW_DBA.t$Class WHERE  
    ClassName='CIM. UnitaryComputerSystem')
  12. Recuperar todas las instalaciones de Microsoft Office existentes en la empresa. La consulta tiene el aspecto siguiente:
    SELECT 
      		u.name,
      		m.FriendlyName,
      		im.InternalVersion,
      		im.ProductIdentifier
    FROM 
      		CIM.UnitaryComputerSystem u,
      		MW_DBA.InstalledSoftware im,
      		MW_DBA.Software m,
      		MW_DBA.MSOffice mso
    WHERE 
      		mso.id$=m.productid AND
      		m.productid=im.productid AND
      		im.computerid=u.id$;
  13. Recuperar todas las instalaciones de Internet Explorer existentes en la empresa. La consulta tiene el aspecto siguiente:
    SELECT 
      	u.Name,
      m.Name,
      m.Version,
      im.InternalVersion,
      im.ProductIdentifier
    FROM 
      CIM.UnitaryComputerSystem u,
      MW_DBA.InstalledSoftware im,
      	MW_DBA.Software m,
      MW_DBA.InternetExplorer ie
    WHERE 
      ie.id$=m.productid AND
      m.productid=im.productid AND
      im.computerid=u.id$;

    NOTA:  las consultas 12 y 13 siguen prácticamente la misma sintaxis excepto en la tabla relacionada con el componente. Un enfoque similar se puede utilizar también para los componentes siguientes, Windows Media Player, Outlook Express, Microsoft Word, Microsoft Excel etc. El conjunto completo de estas tablas está disponible en el esquema.

  14. Recuperar todas las instalaciones de Antivirus existentes en la empresa. La consulta tiene el aspecto siguiente:
    SELECT 
      	u.Name,
      m.Name,
      m.Version,
      	im.InternalVersion,
      ivs.DefinitionVersion,
      ivs.DefinitionDate
    FROM 
      CIM.UnitaryComputerSystem u,
      MW_DBA.InstalledSoftware im,
      	MW_DBA.Software m,
      MW_DBA.InstalledVirusScanner ivs
    WHERE 
      ivs.pinstanceid=im.pinstanceid AND
      m.productid=im.productid AND
      im.computerid=u.id$;
  15. Recuperar todas las aplicaciones y los detalles de los archivos asociados a las aplicaciones que están instaladas en la estación de trabajo incluida en el inventario 'SJOHN164_99_139_79.NOVELL_AUS'. La consulta tiene el aspecto siguiente:
    SELECT
      	u.Name,
      m.Name,
      m.Version,
      	m.Category,
      	zfile.company,
      	zfile.productname,
      	zfile.productversion,
      	zfile.name,
      	dir.path,
      	zfile.fileversion,
      	zfile."size",
      	zfile.lastmodified,
      	zfile.internalname,
      	zfile.softwaredictionaryid
    FROM
      CIM.UnitaryComputerSystem u,
      MW_DBA.InstalledSoftware iso,
      	MW_DBA.Software m,
      	MW_DBA.InstalledFile ifile,
      	MW_DBA."file" zfile,
      	MW_DBA.Directory dir
    WHERE
      u.Name='SJOHN164_99_139_79.Novell_AUS' AND
      iso.computerid=u.id$ AND
      iso.productid=m.productid AND
      iso.pinstanceid=ifile.pinstanceid AND
      	ifile.directoryid=dir.id AND
      	ifile.fileid=zfile.id;
  16. Recuperar todos los archivos presentes en la estación de trabajo incluida en el inventario 'SJOHN164_99_139_79.NOVELL_AUS' que no se han asociado a un software válido. La consulta tiene el aspecto siguiente:
    SELECT
      	u.Name,
      	zfile.name,
      	dir.path,
      	zfile.fileversion,
      	zfile."size",
    	  zfile.lastmodified,
      	zfile.internalname,
      	zfile.productversion,
      	zfile.company,
      	zfile.productname
    FROM
      CIM.UnitaryComputerSystem u,
      MW_DBA.InstalledFile ifile,
      	MW_DBA."file" zfile,
      	MW_DBA.Directory dir
    WHERE
      u.Name='SJOHN164_99_139_79.Novell_AUS' AND
      			u.id$=ifile.computerid AND
      	ifile.fileid=zfile.id AND
      	ifile.directoryid=dir.id AND
      	ifile.pinstanceid is null;
  17. Recuperar detalles del uso del disco de archivos con extensiones conocidas en cada equipo incluido en el inventario de la empresa. La consulta tiene el aspecto siguiente:
    SELECT
      				u.Name,
      				du.Name,
      				du.TotalDiskUsage
    FROM
      				CIM.UnitaryComputerSystem u,
      				MW_DBA.DiskUsage du
    WHERE
      				u.id$=du. Computerid AND
      				du.Name is not null;