1.4 Identity Manager Installation Programs and Services

The following sections explain Identity Manager’s Installation Programs and Services.

1.4.1 Installation Programs

Identity Manager has three distinct installation programs with seven services to install and configure.

Figure 1-3 Graphic Overview of the Seven Services That Identity Manager Offers

Below is the list of the installation programs and what each installation does:

NOTE:Before installing Identity Manager components, you need to install prerequisite software including eDirectory 8.7.3 or later, iManager 2.5 or later, and Novell Audit 1.0.3 Starter Pack. You can get the prerequisite software from Novell’s Download Web site.

Identity Manager Metadirectory System Installation

The installation process performs the following functions:

  • Extends the eDirectory schema for the Identity Manager product as a whole.
  • Installs the Metadirectory engine and system service.
  • Installs the Identity Manager plug-ins for iManager.
  • Installs the Metadirectory system Remote Loader (if selected).
  • Installs the connected system drivers. (The drivers are installed, but dormant until initiated for use).
  • Installs the Identity Manager reports, and any of the Metadirectory system utilities, and tools.

User Application and Workflow Services for Provisioning Installation

The following services are installed on Linux and Windows:

  • JBoss and MySQL (if selected).
  • The lightweight portal software and the directory abstraction layer software.
  • The User Application portlets, and supporting software, including work flow end user tasks.
  • The Workflow engine.

Designer Installation

There is an installer for Linux and one for Windows:

  • Installs the Eclipse framework.
  • Installs the foundational plug-ins.
  • Installs the Metadirectory plug-ins.

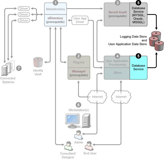
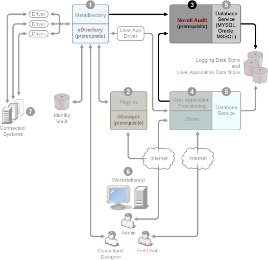
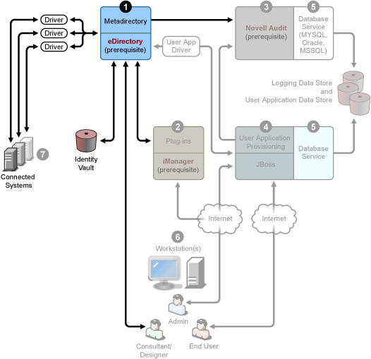
1.4.2 Services

Identity Manager comes with seven services that you can install and configure. Although it’s not recommended for a production environment, you can install and configure all seven services on a single computer. Or you can deploy one service per computer, or anything in between. The supported hardware and software prerequisites for each service are covered in Section 1.5, System Requirements for Identity Manager .

Figure 1-4 Metadirectory System Service

  1. The Metadirectory system service. This system is used as the Identity Vault, and you only need one instance of the Metadirectory engine in a production environment. To install Identity Manager and this service, see Section 4.0, Installing Identity Manager.

    Figure 1-5 Web-Based Administration Service

  2. The Web-based administration service. Use this service for the administration of eDirectory and the Metadirectory system using iManager 2.5 and above with Identity Manager and User Application plug-ins installed. You install Identity Manager plug-ins into iManager on the server where you install Identity Manager. To install Identity Manager plug-ins and this service, see Section 4.0, Installing Identity Manager.

    Figure 1-6 Secure Logging Service

  3. The secure logging service. Repository for logging events (Identity Manager software is not installed on this server, but having a secure logging service is mandatory). This is a central service that is used by Identity Manager and the end-user application and workflow system services and is downloaded separately from Novell’s Download Web site.

    From the Product or Technology pull-down menu on the Download Web site, select Novell Audit and click Search. Click the Novell Nsure Audit 1.0.3 Starter Pack. Follow the installation instructions included with the Starter Pack.

    Figure 1-7 User Application and Workflow-Based Provisioning Services

  4. The User Application and workflow-based provisioning services. To install this service, see Section 5.0, Installing the User Application.

    Figure 1-8 Database Service

  5. The database service. Both the secure logging service and the end-user application/work flow system require a database. You can set up one database to serve both applications, or you can set up independent databases for each one.

    The secure logging service does not include a specific database. However, you can use the MySQL database that comes with the User Application and Provisioning. The User Application comes with the JBoss Application Server Version 4.0.2, as well as with MySQL Version 4.1.12. To install this service, see Section 5.2, Installation and Configuration.

    Figure 1-9 Workstation Services for Designer

  6. Workstations. Used for Designer to design, deploy, and document the Identity Manager system and for utilities, reports, and tools included with the product. To install Designer on a workstation, see Installing Designer in the Designer for Identity Manager 3: Administration Guide.

    Figure 1-10 Connected Systems

  7. Connected systems. This is where the drivers are hosted and these connected systems can be applications, databases, servers, and other services. Each connected application requires individuals with application-specific knowledge and responsibility. Each driver requires that the connected system be available and the relevant APIs provided.

    You install the drivers as part of the Identity Manager installation process. To install Identity Manager and this service, see Section 4.0, Installing Identity Manager. To learn more about configuring drivers, you should read the driver-specific documentation on the Identity Manager Drivers Documentation Web site.