1.4 Programmes d'installation et services Identity Manager

Les sections suivantes expliquent Programmes d'installation et Services d'Identity Manager. Cette section souligne les différents services qui confèrent à Identity Manager une efficacité opérationnelle optimale.

1.4.1 Programmes d'installation

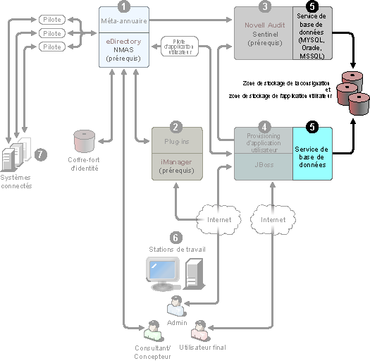
Identity Manager compte trois programmes d'installation distincts avec sept services à installer et à configurer. Le schéma ci-dessous présente tous les services nécessaires pour rendre Identity Manager totalement fonctionnel.

Figure 1-1 Présentation graphique des sept services Identity Manager

Voici une liste des programmes d'installation et des opérations réalisées par chaque installation :

REMARQUE :avant d'installer les composants Identity Manager, vous devez d'abord installer les logiciels prérequis dont eDirectory 8.7.3.6 ou une version supérieure (pour les services indiqués aux numéros 1 et 3 du graphique ci-dessus), Security Services 2.0.4 avec NMAS 3.1.3 (pour les numéros 1 et 3), iManager 2.6 ou une version supérieure (pour le numéro 2) et Novell Audit 2.0.2 Starter Pack ou Sentinel 5.1.3 (pour le numéro 3). Vous pouvez obtenir les logiciels prérequis depuis le site Web de téléchargement Novell. Pour obtenir une liste détaillée des prérequis et exigences, reportez-vous à Section 1.5, Configuration système requise pour Identity Manager.

Installation du système méta-annuaire Identity Manager

Le processus d'installation effectue les fonctions suivantes :

  • Il étend le schéma eDirectory pour le produit Identity Manager dans son ensemble.

  • Il installe le moteur méta-annuaire et le service du système.

  • Il installe les plug-ins Identity Manager pour iManager.

  • Il installe le chargeur distant du système méta-annuaire (s'il est sélectionné).

  • Il installe les pilotes des systèmes connectés. (Les pilotes sont installés, mais en consultation jusqu'à ce que leur utilisation soit lancée).

  • Il installe les rapports Identity Manager et les utilitaires et outils système du méta-annuaire.

Installation de l'application utilisateur et du module de provisioning

Les services suivants sont installés sous Linux* et Windows :

  • JBoss et MySQL* (s'ils sont sélectionnés).

  • Le fichier WAR requis pour exécuter l'application utilisateur.

Installation du concepteur

Il existe un programme d'installation pour Linux et un autre pour Windows. Ils effectuent les tâches suivantes :

  • Installation de l'infrastructure Eclipse*.

  • Installation des plug-ins de base.

  • Installation des plug-ins du méta-annuaire.

  • Installation des plug-ins de la couche d'abstraction de l'annuaire.

  • Installation du plug-in de l'éditeur de workflow.

1.4.2 Services

Identité gestionnaire services installation Bien que cela ne soit pas recommandé pour un environnement de production, vous pouvez installer et configurer les sept services sur un seul ordinateur. Vous pouvez également déployer un service par ordinateur, ou n'importe quelle configuration entre les deux. Les prérequis logiciels et matériels pris en charge pour chaque service sont indiqués dans Section 1.5, Configuration système requise pour Identity Manager.

Service du système méta-annuaire

Ce système est utilisé comme coffre-fort d'identité et vous n'avez besoin que d'une instance du moteur méta-annuaire dans un environnement de production.

Figure 1-2 Service du système méta-annuaire

Lorsque les données d'un système changent, le moteur méta-annuaire inclus dans Identity Manager détecte et propage ces changements vers d'autres systèmes connectés selon les règles que vous définissez. Cette solution permet d'extraire des éléments de données spécifiques de sources de données expertes (par exemple, une application RH peut gérer l'ID d'un utilisateur alors qu'un système de messagerie peut contenir des informations sur le compte de messagerie d'un utilisateur).

Pour installer Identity Manager et ce service, reportez-vous à Section 4.0, Installation d'Identity Manager. Pour consulter les prérequis avant d'installer Identity Manager, reportez-vous aux exigences système pour Système méta-annuaire Moteur méta-annuaire L'agent Novell Audit Pilotes de service Identity Manager Drivers (Pilotes d'Identity Manager) Utilitaires (dont les outils d'application et l'outil de configuration Novell Audit).

Service d'administration basé sur le Web

Figure 1-3 Service d'administration basé sur le Web

Utilisez ce service pour l'administration d'eDirectory et du système méta-annuaire à l'aide d'iManager 2.5 et des versions supérieures en ayant installé Identity Manager et les plug-ins de l'application utilisateur. Vous installez les plug-ins Identity Manager dans iManager sur le serveur sur lequel vous installez Identity Manager. Pour installer les plug-ins Identity Manager et ce service, reportez-vous à Section 4.0, Installation d'Identity Manager.

Services de consignation sécurisée

Figure 1-4 Service de consignation sécurisée

Référentiel de consignation des événements (le logiciel Identity Manager n'est pas installé sur ce serveur, mais un service de consignation sécurisée est obligatoire). Il s'agit d'un service central utilisé par Identity Manager, l'application utilisateur et les services système du workflow. Il est téléchargé séparément depuis le site Web de téléchargement Novell.

Dans le menu déroulant Product or Technology (Produit ou Technologie) sur le site Web de téléchargement, sélectionnez Audit, puis cliquez sur Search (Rechercher). Cliquez sur Audit 2.0.2 Starter Pack. Suivez les instructions d'installation fournies avec le Starter Pack.

Application utilisateur et module de provisioning

Figure 1-5 Application utilisateur et module de provisioning

Pour installer ce service, reportez-vous à Section 5.0, Installation de l'application utilisateur. Les prérequis logiciels et matériels pris en charge pour chaque service sont indiqués dans Section 5.1, Conditions préalables à l'installation.

Service de base de données

Le service de consignation sécurisée ainsi que le système de workflow/application utilisateur final nécessitent une base de données. Vous pouvez configurer une base de données pour servir les deux applications, ou vous pouvez configurer des bases de données indépendantes pour chacune.

Figure 1-6 Service de base de données

Le service de consignation sécurisée ne comprend pas de base de données spécifique. Cependant, vous pouvez utiliser la base de données MySQL qui est fournie avec l'application utilisateur et le provisioning. L'application utilisateur est livrée avecJBoss Application Server Version 4.2.0 et nécessite JRE* 1.5.0_10. Pour installer ce service, reportez-vous à Section 5.2, Installation et configuration.

Postes de travail

Figure 1-7 Services de poste de travail pour le concepteur

Utilisé pour le concepteur pour concevoir, déployer et documenter le système Identity Manager et pour les utilitaires, rapports et outils inclus dans le produit. Pour installer le concepteur sur un poste de travail, reportez-vous à « Installation » dans le Manuel de la version 2.1 du concepteur pour Identity Manager 3.5.1.

Systèmes connectés

Il s'agit de l'endroit où les pilotes sont hébergés ; ces systèmes connectés peuvent être des applications, bases de données, serveurs et autres services. Chaque application connectée exige des connaissances spécifiques à l'application et une responsabilité des individus. Chaque pilote exige que le système connecté soit disponible et les API pertinentes fournies.

Figure 1-8 Systèmes connectés

Vous installez les pilotes dans le cadre du processus d'installation d'Identity Manager. Pour installer Identity Manager et ce service, reportez-vous à Section 4.0, Installation d'Identity Manager. Pour en savoir plus sur les pilotes de configuration, lisez la documentation spécifique aux pilotes sur le site Web de la documentation sur les pilotes Identity Manager.