6.0 Configuration système requise

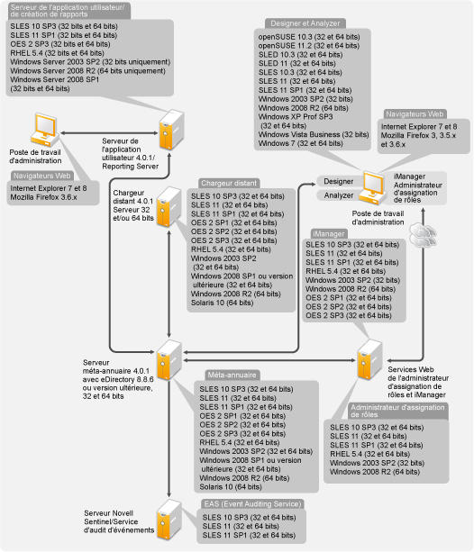
Les composants de Novell Identity Manager peuvent être installés sur plusieurs systèmes et plates-formes.

La Figure 6-1 montre les plates-formes et les systèmes pris en charge.

Figure 6-1 Configuration système pour les composants Identity Manager

Selon la configuration de votre système, vous devrez peut-être exécuter le programme d'installation Identity Manager plusieurs fois pour installer les composants d'Identity Manager sur les systèmes adéquats.