6.0 システム要件

Novell Identity Managerコンポーネントは複数のシステムおよびプラットフォームにインストールすることができます。

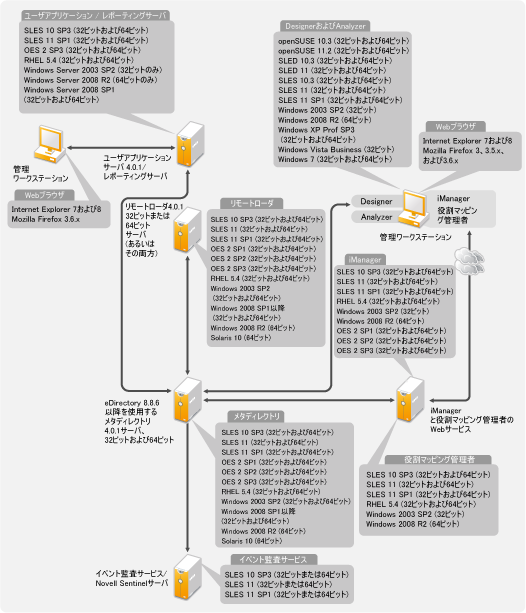
図 6-1は、サポートされているプラットフォームおよびシステムを示しています。

図 6-1 Identity Managerコンポーネントのシステム要件

システム設定によっては、適切なシステムにIdentity Managerコンポーネントをインストールするために、Identity Managerのインストールプログラムを複数回実行しなければならない場合があります。