6.4 Using Contacts Folders

Contacts folders give you a convenient view of address book information. The Frequent Contacts folder is associated with your Frequent Contacts address book. When you create a new address book, as described in Section 6.5.2, Creating a Personal Address Book, the new address book is automatically added as a new Contacts folder as well. When you create a new Contacts folder, a corresponding personal address book is created automatically.

6.4.1 Creating a Contacts Folder

  1. Mac: Control+click the Frequent Contacts folder.

    Linux: Right-click the Frequent Contacts folder.

  2. Click New Contacts Folder.

  3. Type the name for the new Contacts folder, then press Enter.

  4. Mac: Control+click the new Contacts folder.

    Linux: Right-click the new Contacts folder.

  5. Click Properties.

    On the General tab, you can change the name of the Contacts folder and provide a description as needed.

  6. Click the Display tab.

  7. Select whether you want to view the Contacts folder by Details or Panels.

    Display options vary depending on how you choose to view the Contacts folder:

    Sort By: Select the GroupWise field that you want to sort the contacts by, for example First Name or Last Name.

    Sort Order: Select Ascending or Descending.

    Summary: Select Summary to summarize contact information under each contact name.

    Columns: Select Columns to display all contact information on a single line, organized into columns. Under More Display Settings, select the GroupWise fields that you want to use as column headers.

    Show Group Labels: Select Show Group Labels if you want contact information organized into expandable/collapsible groups.

    Contact Type: Select the types of contacts that you want to display in the Contacts folder (people, groups, resources, or organizations).

    Customize Panels: Click Customize Panels to display contacts in one panel and other related information in one or more additional panels. For instructions on setting up panels, see Section 2.4.4, Customizing a Panel.

  8. Select display options for the new Contacts folder, then click OK.

  9. Specify a unique name for this set of display options, so that you can select it for other folders, then click OK.

6.4.2 Managing Contacts

Each contact in a Contacts folder is marked with the Person icon Contact icon. When you double-click a contact, the contact item view displays.

Adding a Contact

When you add a contact to a Contacts folder, it is added to the corresponding address book.

  1. In the Folder List, select the Contacts folder where you want to add the contact.

  2. Click New Contact on the toolbar.

  3. Provide contact information as needed on the available tabs:

    Summary: Use this page to view a summary of all of the entered information for this contact.

    Contact: Use this page to specify the contact’s name, title, multiple e-mail addresses, multiple phone numbers, and multiple instant messaging IDs.

    Details: Use this page to enter the contact’s profession, department, manager, location, mail stop, assistant, company, and personal Web sites.

    Personal information can also be entered on this page. Specify the birthday or anniversary and select the box to the left to show these dates on your calendar. Other information like spouse, children, and hobbies can also be entered.

    Click the Web site button to launch a browser and go to the Web site.

    The location of a person’s Free/Busy information can be entered here. If a person has sent you a link to his or her free/busy information that information, that information can also be entered here.

    Address: Use this page to enter the contact’s work address, home address, and any other needed address.

    Notes: Use this page to type information about your interaction with this contact. You can enter comments or notes. Each note entry inserts a time stamp so that it serves as a journal of interactions with this contact.

    History: Displays all the items you have sent to or received from this contact. History does not display any archived items.

  4. Click OK.

HINT:Contacts can also be added by right-clicking an e-mail address or name in any GroupWise item and selecting Add To Address Book.

Modifying a Contact

You can modify a contact’s information in the Contacts folder for either the Frequent Contacts address book or a personal address book. In order to modify a contact in the GroupWise Address Book, you must first copy the contact to either your Frequent Contacts address book or a personal address book.

  1. In the Folder List, select the Contacts folder where you want to modify the contact.

  2. In the contact list, double-click the contact you want to modify.

  3. Make any needed modifications to the contact.

    For information about the contact details you can enter on each tab, see Adding a Contact.

  4. Click OK.

Finding a Contact

Use the Find field in the Item List header of the Contacts folder to search for specific contacts, as described in Section 7.1.2, Finding Contacts.

Organizing Contacts with Categories

As with other items in GroupWise, you can assign categories to your contacts. This can help you organize your contacts by giving contacts an identifying color.

Categories that have been assigned to contacts are shown in the contact folder, as well as the address selector. For more information about the address selector, see Section 6.3.2, Using the Address Selector.

To assign a category to a contact:

  1. Click a Contacts folder.

  2. Right-click the name of a contact.

  3. Click Categories, then click the category that you want to assign to the contact.

For more information about using categories, see Section 2.2, Using Categories to Organize Items.

Changing the Display Name of a Contact

The display name is the name that displays when you begin typing in the To (or BC or CC) field of a message. When you begin typing a name, for example “Ta,” Name Completion fills in the rest of the name with a name from the address book, for example “Tabitha Hu.” However, if there are two Tabitha Hus in the address book, one in Accounting and one in Facilities, it might be difficult for you to know which name Name Completion has filled in, unless you take the time to look at more properties.

You can change the display name so that it’s easy to know which name Name Completion has filled in. For example, if you only correspond with Tabitha Hu in Accounting, you could change the display name to Tabitha--Accounting.

  1. Click the Contacts folder.

  2. Double-click a contact.

  3. Click the Contact tab.

  4. Click the Display field.

  5. Type a new name in the Display field.

  6. Click OK.

    The next time you address a message, Name Completion fills in this display name.

Deleting a Contact

You can delete a contact in the Contacts folder for either the Frequent Contacts address book or a personal address book. You cannot delete a contact from the GroupWise Address Book.

  1. In the Folder List, select the Contacts folder where you want to delete the contact.

    In the contact list:

  2. Mac: Control+click the contact.

    Linux: Right-click the contact.

  3. Click Delete.

  4. Click Yes to confirm the deletion.

6.4.3 Managing Groups

Each group in a Contacts folder is marked with Group icon. When you double-click a group, the group item view displays.

Organizing Addresses in Groups

A group is a list of users or resources you can send messages to. Use groups to send a message to several users or resources by typing the group name in the To, BC, or CC fields. There are two types of groups: public and personal.

A public group is a list of users created by the system administrator, and it is available for use by each GroupWise user. For example, there might be a public group for the Accounting Department. Each employee in Accounting is included in the group. Public groups are listed in the GroupWise Address Book.

A personal group is a group created by you. For example, if you often send an appointment to your work group, you can include each co-worker’s address or name and a meeting place (a resource) in a personal group.

Groups are marked with Group icon.

Creating and Saving a Personal Group

  1. In the Folder List, select the Contacts folder where you want to create the personal group.

  2. Click New Group on the toolbar

  3. Type a name for the group.

  4. (Optional) Type any comments, such as a description for the group.

  5. Click Members to open the Address Selector dialog box and display the address list.

  6. Click To, CC, or BC, then double-click or select and drag the users and resources for your group in the group panel.

    If the users you want to add are in a different address book, click the address book on the Look in drop-down list.

    To restrict the list of entries to contacts, groups, or resources, click an option on the Find icon drop-down list.

  7. To add an entry that is not in an existing address book, click New Contact, fill in the information, click OK, then double-click the entry.

  8. Click OK twice to save the group in the personal address book.

You can also create and save a personal group from the Address Selector when you are addressing a message or other item:

  1. In an item view, click Address Book toolbar icon on the toolbar.

  2. Double-click contacts to add them to the right pane.

    If the users you want to add are in a different address book, click the address book on the Look in drop-down list.

    To restrict the list of entries to contacts, groups, or resources, click an option on the Find icon drop-down list.

  3. To add an entry that is not in an existing address book, click New Contact, fill in the information, click OK, then double-click the entry.

  4. Click Save Group.

    or

    If you want to save the group to a different address book than the one that is displayed, click the arrow to the right of Save Group, then select the address book.

  5. Type a name for the group.

  6. Type comments, such as a description of the group.

  7. Click OK twice.

Adding Contacts to a Group

  1. In the Folder List, select the Contacts folder where you want to add contacts to a group.

  2. Mac: Control+click the group.

    Linux: Right-click the group.

  3. Click Details.

    Groups are marked by the Group icon icon.

  4. On the Details tab, click Members to open the Address Selector dialog box and display the address list.

    Click the Find icon drop-down list to restrict the list to contacts, groups, or resources.

  5. To add a contact, click the Look in drop-down list, then click the address book the contact is in.

  6. Click the Match drop-down list, then click the way you want to locate the contact (by first name, last name, or full name).

  7. In the Look For field, type the contact you want to add.

    The address list scrolls to the nearest match.

  8. Double-click the contact in the list so that it is added to the Selected list.

  9. Click OK twice to save the group.

NOTE:If you are adding contacts to a public group, such as a corporate distribution list, you must have the proper rights granted to you by the system administrator. In Online mode, you can add the contacts to the public group in a Contacts folder or in the GroupWise Address Book. In Caching mode, you must use the Address Selector of a new message to add contacts to a public group.

Deleting a Contact from a Group

  1. In the Folder List, select the Contacts folder where you want to delete a contact from a group.

  2. In the contact list, double-click the group.

  3. Click Members.

  4. Select the contact to delete, then click Remove.

  5. Click OK.

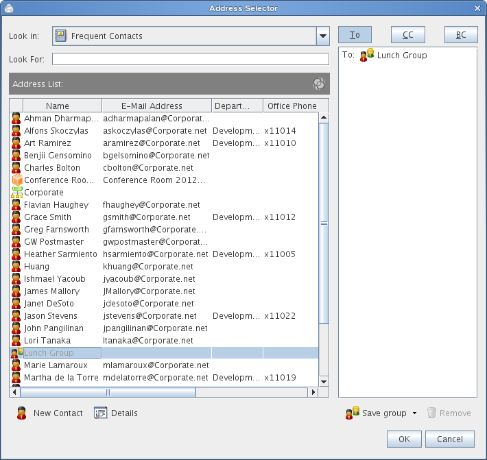
Addressing Items to a Group

  1. In an item view, click Address toolbar icon on the toolbar.

    Address Selector showing a group
  2. Select a group, then click To, CC, or BC.

  3. Repeat as necessary.

  4. (Optional) To see more information about the group:

    1. Mac: Control+click the group.

      Linux: Right-click the group.

    2. Click Details.

  5. Click OK to return to the item view.

Viewing Group Information

  1. In the Folder List, select the Contacts folder where you want to view group information.

  2. Mac: Control+click the group.

    Linux: Right-click the group.

  3. Click Details.

Deleting a Group from a Contacts Folder

  1. In the Folder List, select the Contacts folder where you want to delete the group.

  2. Mac: Control+click the group.

    Linux: Right-click the group.

  3. Click Delete.

  4. Click Yes to confirm the deletion of the group.

6.4.4 Managing Resources

Resources are items that can be scheduled for meetings or other uses. Resources can include rooms, computer projectors, cars, and more. The system administrator defines a resource by giving it an identifying name and assigning it to a user. Resources can be included in a busy search, just as users can. Resource IDs are entered in the To box. A user assigned to manage a resource is the owner of that resource.

The owner of a resource is responsible for accepting and declining appointments for the resource. In order to do so, the owner must have full proxy rights to the resource. As a resource owner, you can select to receive notification of appointments for the resource.

Understanding Resources

Each resource in a Contacts folder is marked with Resource. When you double-click a resource, the resource item view displays.

Figure 6-1 Resource Item View

Use this page to specify a name for the resource, a phone number, resource type, e-mail address, owner, and comments about this resource.

In the Owner field, you can specify a contact that is already in your Contacts folder, or you can use the arrow button to create a new contact entry.

Adding a Personal Resource

You can add a personal resource to the Contacts folder for either the Frequent Contacts address book or a personal address book.

  1. In the Folder List, select the Contacts folder where you want to add a personal resource.

  2. Click New Resource on the toolbar.

  3. In the Name field, specify the name for the resource.

  4. In the Phone field, specify the phone number of the contact responsible for the resource.

  5. In the Type field, specify the type of resource it is.

    You can specify Resource or Place. If you specify Place, the resource description is automatically added to the Place field in the appointment.

  6. In the Email Address field, specify the e-mail address of the person to receive notifications about this resource.

  7. In the Owner field, specify the owner of the resource.

  8. In the Comments field, specify any comments you might have for the resource.

    For example, you might want to specify how big a conference room is or what type of equipment is in the room.

  9. Click OK.

Modifying a Personal Resource

  1. In the Folder List, select the Contacts folder where you want to modify a personal resource.

  2. Mac: Control+click the resource.

    Linux: Right-click the resource.

  3. Click Details.

    Resources are marked by the Resource icon icon.

  4. Modify any information as needed.

  5. Click OK.

Accepting and Declining Resource Requests

You can accept or decline requests for a resource only if you are the owner and have been granted Read and Write rights. Personal resources cannot be shared with other users through proxy rights.

  1. Click the Mode Selector, then click Proxy.

  2. Click the resource you own.

    If the resource you own isn’t listed in the Proxy dialog box, type the name of the resource you own in the Name field, then click OK.

  3. Click the item you need to accept or decline.

  4. Click Accept or Decline on the toolbar.

Receiving Notification for Another User or Resource

  1. Mac: Click GroupWise > Preferences.

    Linux: Click Tools > Options.

  2. Click Security > Notify.

  3. Select the name of a user for whom you are a proxy, or select the name of the resource you own.

    If the user or resource is not listed in the Notification list, type the name, then click Add User.

    You can select the name from the Address Selector dialog box by clicking Address book icon.

  4. Make sure Subscribe to alarms and Subscribe to notification are selected.

    You are automatically subscribed to alarms and notification for yourself. If you deselect Subscribe to alarms and Subscribe to notification for yourself, you no longer receive alarms and notifications. You need to repeat the steps in this topic for your username.

  5. Click OK.

Notify must be open or minimized in order to receive notification or alarms. For more information, see Section 8.0, Notify.

Creating a Rule for a Resource

As the owner of a resource, you have full Proxy rights to that resource, including the ability to create rules for it. The following steps show you how to create a rule that accepts all requests for an available resource. This is an example of one rule that is useful for a resource. You can create other rules that perform different actions. For example, you might create a rule that declines requests for a resource that is already scheduled.

  1. Click the Mode Selector, then click Proxy.

  2. Click the resource you own.

    If the resource you own isn’t listed in the Proxy dialog box, type the name of the resource you own in the Name field, then click OK.

  3. Click Tools > Rules, then click New.

  4. Type a name for the rule.

  5. Click Appointment. Make sure the other item types are deselected.

  6. Click the Appointment conflict exists drop-down list, then click No.

  7. Click Add Action, click Accept, type a comment if desired, then click OK.

    Step 6 and Step 7 instruct the rule to accept the appointment for the resource only if the resource is available.

  8. Click Save, then click Close.

Deleting a Personal Resource

  1. In the Folder List, select the Contacts folder where you want to delete the personal resource.

  2. Mac: Control+click the resource.

    Linux: Right-click the resource.

  3. Click Delete.

    Resources are marked by the Resource icon icon.

  4. Click Yes to confirm the deletion of the resource.

6.4.5 Managing Organizations

Understanding Personal Organizations

Each organization in a Contacts folder is marked with the Organization icon Organization icon. When you double-click an organization, the organization item view displays.

Figure 6-2 Organization Item View

Use this page to specify a name for the organization, a phone and fax number, the primary contact in this organization, the address, Web site, and comments about this organization.

In the Primary Contact field, you can specify a contact that is already in your Contacts folder, or you can use the arrow button to create a new contact entry.

Adding a Personal Organization

You can add an organization to the Contacts folder for your Frequent Contacts address book or a personal address book.

  1. In the Folder List, select the Contacts folder where you want to add a personal organization.

  2. Click New Organization on the toolbar.

  3. In the Organization field, specify the name of the organization.

  4. (Optional) Specify any other information you want to record for the organization.

  5. Click OK.

Modifying a Personal Organization

  1. In the Folder List, select the Contacts folder where you want to modify a personal organization.

  2. Mac: Control+click the organization.

    Linux: Right-click the organization.

  3. Click Details.

    Organizations are marked by the Organization icon icon.

  4. Modify any information as needed.

  5. Click OK.

Deleting a Personal Organization

  1. In the Folder List, select the Contacts folder where you want to delete a personal organization.

  2. Mac: Control+click the organization.

    Linux: Right-click the organization.

  3. Click Delete.

    Organizations are marked by the Organization icon icon.

  4. Click Yes to confirm the deletion of the organization.