This section describes the design of the ZfD3 Inventory database schema implemented using the Common Information Model (CIM) of Distributed Management Task Force (DMTF). To understand this document effectively, you should be familiar with terminology such as CIM and Desktop Management Interface (DMI). You should also have a solid understanding of Relation Database Based Managed Systems (RDBMS) and database concepts.
The following sections provide in-depth information:
The DMTF is the industry organization leading the development, adoption, and unification of management standards and initiatives for desktop, enterprise, and Internet environments. See the DMTF Web site for more information about DMTF. The DMTF CIM is an approach to system and network management that applies the basic structuring and conceptualization techniques of the object-oriented paradigm. The approach uses a uniform modeling formalism that together with the basic repertoire of object-oriented constructs supports the cooperative development of an object-oriented schema across multiple organizations. A management schema is provided to establish a common conceptual framework at the level of a fundamental topology, both with respect to classification and association, and to a basic set of classes intended to establish a common framework for a description of the managed environment. The management schema is divided into the following conceptual layers: Core Model: An information model that captures notions that are applicable to all areas of management. Common Model: An information model that captures notions that are common to particular management areas, but independent of a particular technology or implementation. The common areas are systems, applications, databases, networks, and devices. The information model is specific enough to provide a basis for the development of management applications. This model provides a set of base classes for extension into the area of technology-specific schemas. The Core and Common models together are expressed as the CIM schema. Extension Schemas: This schema represents technology-specific extensions of the Common model. These schemas are specific to environments, such as operating systems, for example, UNIX* or Microsoft Windows.
CIM comprises a specification and a schema (see the DMTF Web site. The specification defines the meta-schema plus a concrete representation language called Managed Object Format (MOF). The elements of the meta schema are classes, properties, and methods. The meta schema also supports indications and associations as types of classes and references as types of properties. Classes can be arranged in a generalization hierarchy that represents subtype relationships between classes. The generalization hierarchy is a rooted, directed graph that does not support multiple inheritance. A regular class may contain scalar or array properties of any intrinsic type such as Boolean, integer, string, and others. It may not contain embedded classes or references to other classes. An association is a special class that contains two or more references. It represents a relationship between two or more objects. Because of the way associations are defined, it is possible to establish a relationship between classes without affecting any of the related classes. That is, addition of an association does not affect the interface of the related classes. Only associations can have references. The schema fragment in the following illustration shows the relationships between some CIM objects that ZfD uses:
The illustration shows how the CIM schema maps to a relational DBMS schema. The classes are shown with the class name as the box heading. The associations are labeled within the lines between two classes. The inheritance hierarchy of this schema fragment is shown in the following illustration of the CIM 2.2 schema. The references shown as type Ref are in bold with each association sub-type narrowing the type of the reference.
CIM is an object model complete with classes, inheritance, and polymorphism. The generated mapping to a relational schema preserves these features to the maximum extent. The following two aspects are part of the relational mapping: Logical Schema: The logical schema defines how the data appears to applications, similar to an API. The goal is that the logical schema remains the same irrespective of the underlying database so that application software can run unchanged on any supported databases. Though SQL is a standard, this goal is not fully possible. Application software will need to know more about the database in use and this information can be abstracted and isolated to a small area of the application code. Physical Schema: The physical schema defines how the data is structured in the database. The schema tends to be specific to the database because of the nature of SQL and RDBMs. This document will describe the physical schema in general terms only.
A table in the database represents each class in the CIM hierarchy. A column of the appropriate type in the table represents each non-inherited property in the class. Each table also has a primary key, id$, which is a 64-bit integer that uniquely identifies an instance. An instance of a CIM class is represented by a row in each table that corresponds to a class in its inheritance hierarchy. Each row has the same value for id$. Each CIM class is also represented by a view that uses id$ to join rows from the various tables in the inheritance hierarchy to yield a composite set of properties (inherited plus local) for an instance of that class. The view also contains an extra column, class$, of type integer that represents the type of the actual (leaf-most) class of the instance. Associations are mapped in the same manner as regular classes, with a reference property being represented by a column with the id$ field of the referenced object instance. Thus associations can be traversed by doing a join between the reference field in the association and the id$ field in the referenced table. The following illustration depicts a typical query using this mapping:
This query finds all the computers attached to a given network segment. The classes and relationships involved are highlighted with borders. The following topics describe both the schema types:
The logical schema is the database schema as seen by users of the database and the application program. The schema consists of stored procedures and views. The underlying tables are not visible to the application. Typically, each CIM class has the following:
ZfD Inventory components use JDBC to issue SQL statements to the RDBMS and to convert between RDBMS data types and Java data types. The use of JDBC with stored procedures and views provides a level of abstraction that insulates application code from the underlying database technology and from changes to the physical schema. The various elements of the logical schema are discussed in more detail in the following sections:
We recommend that you use the CIM names unchanged in the database schema. Some problems may still ensue because of the differences in the naming schemes, such as the following:
Most of these problems are avoided during schema generation by preserving the case of CIM names, abbreviating any names longer than 30 characters, and placing quotes around any name that is in the union of the sets of reserved words. Any name longer than 28 characters is abbreviated to a root name of 28 or fewer characters to allow a two-character prefix so that all associated SQL schema elements can use the same root name. The abbreviation algorithm shortens a name so that it is mnemonic, recognizable, and also unique within its scope. The abbreviated name is given a # character as a suffix (note that # is an illegal character in CIM) to prevent clashes with other names. If two or more names within the same scope generate the same abbreviation, an additional digit is appended to make the name unique. For example, AttributeCachingForRegularFilesMin is abbreviated to AttCacForRegularFilesMin#. All such mangled names are written to the mangled name table so that a program can look up the real CIM name and retrieve the mangled name to use with the SQL. Views are the schema elements that are most often manipulated by application code and queries. They use the same name as the CIM class they represent. For example, the CIM_UnitaryComputerSystem class is represented by a view named CIM.UnitaryComputerSystem. When necessary, names for indexes and auxiliary tables are created by concatenating the class name and property name separated by a $ character. These names are usually abbreviated. For example, NetworkAdapter$NetworkAddresses is abbreviated to NetAdapter$NetAddresses#. This does not have any adverse impact on ZfD3 schema users. In SQL, a user with the same name as the schema is the owner of each schema, for example, CIM, ManageWise®, ZENworks, and others. Additionally, there is an MW_DBA user that has Database Administrator privileges and rights to all schema objects. The MW_Reader role has read-only access to all schema objects and the MW_Updater role has read-write-execute access to all schema objects. Application programs should access the database as either MW_Reader or MW_Updater for a Sybase database and MWO_Reader or MWO_Updater for an Oracle database, depending on their requirements. CIM data types are mapped to the most appropriate data type provided by the database. Usually, the Java application does not require the type because it uses JDBC to access the data. Java does not natively support unsigned types, so you should use classes or integer types of the next size to represent them. Also, ensure that there are no problems while reading or writing to the database. For example, reading or writing a negative number to an unsigned field in the database is likely cause an error. Strings in CIM and Java are Unicode*, so the database is created using the UTF8 character set. Internationalization does not pose any problem; however, it may create problem with case sensitivity in queries. All databases preserve the case of string data stored within them, but may access the data as either case sensitive or otherwise during queries. In ZfD, the Inventory Query component is not affected because the queried data is retrieved from the database before being queried and so case sensitivity is automatically taken care of. In CIM, strings may be specified with or without a maximum size in characters. Many strings have no specified size, which means they can be unlimited in size. For efficiency reasons, these unlimited strings are mapped to a variable string with maximum size of 254 characters. CIM strings with a maximum size are mapped to variable database strings of the same size. The size in the database is in bytes and not as characters because a Unicode character may require more than one byte for storage. Each CIM class is represented in the database by a view that contains all the local and inherited non-array properties of that class. The view is named the same as the CIM class. For example, the CIM class CIM_System represents a SQL view named CIM.System, as shown in the following illustration:
In addition to the properties of the class, the view has the following two additional fields: Id$: An object identifier that uniquely identifies the particular instance of the class. See Object Identifier Id$. Class$: An integer field that identifies the actual type of the class. For example, the actual type of a CIM_System can be any of the concrete subclasses of CIM_System.
Views can be queried using the SELECT statement and updated using the UPDATE statement. Because views cannot be used with the INSERT and DELETE statements, use the constructor and destructor procedures. Id$ is a 64-bit object identifier that uniquely identifies a particular instance of a class. This object identifier is usually used as an opaque handle to a particular instance. Id$ is modeled as a signed number for ease of manipulation in Java as a long data type. Id$ contains the following three parts of information, which can each be extracted by invoking the appropriate stored procedure. This field can be extracted using the MW_DBA.extractClass() function. This field is used for type decisions or to access additional information about the class from the MW_DBA.Class table.
The site ID uniquely identifies the database on a particular site. This field makes the object identifier unique across as many as 256 sites so that inventory data from multiple sites can be rolled up into a single database (Root Server with database) for querying and reporting without causing key conflicts. The site ID can be extracted using the MW_DBA.extractSite() function.
This part can be extracted using the MW_DBA.extractId() function. This is not useful from an end-user's perspective.
The id$ field is used in its entirety as an opaque handle to an instance of a class. When an association class represents a relationship between instances of two classes, the reference fields of the association hold the id$ of the referenced instances (like the pointers). Therefore, id$ and these reference fields are frequently used in Join conditions when constructing the database queries that reference more than one view. Each concrete (non-abstract) CIM class has a constructor-stored-procedure that must be called to create an instance of the class. This stored procedure has input parameters that allow the user to specify a value for each property in the class, and a single output parameter that returns the id$ allocated to the created instance. The application uses this returned id$ value to construct association classes that reference that particular instance. The constructor is named by prefixing the root name with c$, and each parameter is named by prefixing the root property name with p$. For example, the constructor for CIM_UnitaryComputerSystem, a subclass of CIM_System, is named CIM.c$UnitaryComputerSystem and is constructed for Oracle as shown in the following example. ( Stored procedures can be called with either positional arguments or keyword arguments, or with a combination of the two. If any positional arguments are supplied, they must precede any keyword arguments. Always use keyword arguments when calling constructor Stored Procedures. This provides better insulation from CIM schema changes that cause either the insertion of extra parameters or the recording of existing parameters, either of which can break a positional call in a possible undetectable way. The procedures are generated such that any omitted parameters will default to NULL. It is permissible to use the positional notation for the first parameter p$id$, which is the output parameter that returns the object identifier of the newly created instance. The following code sample shows how to call a stored procedure using positional notation for the first argument and keyword notation for all subsequent arguments on Sybase. The syntax for keyword notation differs in Sybase ASA and Oracle. In Sybase ASA, the syntax is KEYWORD=value. In Oracle, the syntax is KEYWORD => value. Properly written code will dynamically construct the call string using syntax appropriate for the database in use. Each non-abstract CIM class has a destructor stored procedure that is called to destroy an instance of the class. This stored procedure has only one input parameter that specifies the object identifier (id$) of the instance to be destroyed and returns no value. The destructor deletes the appropriate rows in all relevant tables, including the rows in the inheritance chain and any associations that reference the instance being destroyed. Only the association is destroyed; the associated objects associated are not destroyed. If there is need to destroy the association, the programmers must ensure that they are not destroyed.The destructor is named by prefixing the root name with d$ and the single object identifier parameter is named p$id$. This procedure is called using positional notation. For example, the destructor for CIM_UnitaryComputerSystem, a concrete subclass of CIM_System, is named as CIM.d$UnitaryComputerSystem. The physical schema comprises elements necessary to implement the database. The physical schema differs for each database. A typical physical schema consists of:
The logical schema is layered on top of the physical schema and makes it unnecessary for users and applications to know the physical schema. The following section describes the database schema classes and the extensions and associations made to the CIM schema for use in ZfD. These extensions have ZENworks or ManageWise as their schema name. ZENworks.classname refers to the extended class in the ZENworks schema and ManageWise.classname refers to the extended class in the ManageWise schema. The following sections will help you understand the ZfD database schema:
The following scenario describes a managed workstation that has two parallel ports with a specified interrupt number. In the following schema diagram, the CIM_UnitaryComputerSystem represents a managed inventory system and is shown shaded in the following figure:
The schema diagram illustrates the following:
There are three instances of ZENworks_ParallelPort associated to one instance of: CIM_UnitaryComputerSystem using three instances of CIM_SystemDevice associations, CIM_SystemDevice.GroupComponent references UnitaryComputerSystem, CIM_SystemDevice.PartComponent references ParallelPort This is called 1 to n object reference relationship and is depicted in the illustration as 1..*. Similarly every instance of ParallelPort has a corresponding instance of CIM_IRQ designating the port's irq. This is one-to-one relationship and is depicted as 1..1.
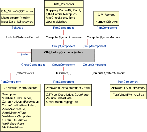
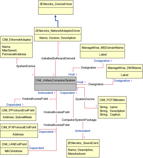
All other classes follow similar representation. See CIM Classes and Extension Classes in ZfD for an explanation of the CIM and extended classes. See Schema Diagrams of CIM and the Extension Schema in ZfD for schema diagrams of other classes. The legends for reading the schema diagrams are as follows:
See the CIM 2.2 schema specification on the DMTF Web site for an explanation about CIM schema. See the DMTF Web site. A leaf object in the Inventory database has only one instance at any given point of time. In terms of relational mapping, a table that is made as a leaf object will have only one row and this row will be shared across multiple workstation objects in the database. The advantages of this approach are better optimized storage and better performance for queries. Any Inventory component object behaves like a leaf object in the database if it is same across several workstations and no other objects are associated under it. For example, a software application installed on the workstation is a leaf object. The following classes are leaf nodes in the ZfD Inventory database: CIM Classes and Extension Classes in ZfD describes the CIM classes that ZfD3 uses. There are a few tables called "support tables" in the ZfD database. These tables and views do not follow the CIM specification. These tables and views are as follows:
Overview
CIM Schema


CIM-to-Relational Mapping

Logical Schema
Naming Schema Elements
Users and Roles
Data Types
Views

Object Identifier Id$
Constructor
CREATE PROCEDURE CIM.c$UnitaryComputerSystemp$id$ OUT NUMBER,p$Caption IN CIM.t$ManagedSystemElement.Caption%TYPE DEFAULT NULL,p$Description IN CIM.t$ManagedSystemDescription%TYPE DEFAULT NULL,p$InstallDate IN CIM.t$ManagedSystemElement.InstallDate%TYPE DEFAULT NULL,p$Status IN CIM.t$ManagedSystemElement.Status%TYPE DEFAULT NULL,p$CreationClassName IN CIM.t$System.CreationClassName%TYPE DEFAULT NULL,p$Name IN CIM.t$ManagedSystemElement.Name%TYPE DEFAULT NULL,p$PrimaryOwnerContact IN CIM.t$System.PrimaryOwnerContact%TYPE DEFAULT NULL,p$PrimaryOwnerName IN CIM.t$System.PrimaryOwnerName%TYPE DEFAULT NULL,p$NameFormat IN CIM.t$System.NameFormat%TYPE DEFAULT NULL,p$LastLoadInfo IN CIM.t$UnitaryComputerSystem.LastLoadInfo%TYPE DEFAULT NULL,p$ResetCapability IN CIM.t$UnitaryComputerSystem.ResetCapability%TYPE DEFAULT NULL,p$PowerManagementSupported IN CIM.t$UnitaryComputerSystem.PowerManagementSupported%TYPE DEFAULT NULL,p$PowerState IN CIM.t$UnitaryComputerSystem.PowerState%TYPE DEFAULT NULL)IS temp NUMBER;BEGIN LOOP SELECT CIM.s$UnitaryComputerSystem.NEXTVAL INTO temp FROM DUAL; SELECT MW_DBA.makeId(240, temp) INTO temp FROM DUAL; EXIT WHEN MOD(temp,100) != 0; END LOOP; p$id$ := temp;INSERT INTO CIM.t$ManagedSystemElement (id$, classOid$, Caption, Description, InstallDate, Status, Name)VALUES( p$id$, HEXTORAW('0302100203'), p$Caption, p$Description, p$InstallDate, p$Status, p$Name);INSERT INTO CIM.t$System ( id$, CreationClassName, PrimaryOwnerContact, PrimaryOwnerName, NameFormat )VALUES( p$id$, p$CreationClassName, p$PrimaryOwnerContact, p$PrimaryOwnerName, p$NameFormat );INSERT INTO CIM.t$UnitaryComputerSystem (id$, LastLoadInfo, ResetCapability, PowerManagementSupported, PowerState ) VALUES( p$id$, p$LastLoadInfo, p$ResetCapability, p$PowerManagementSupported, p$PowerState );END;CallableStatement CS = conn.prepareCall( "{call CIM.c$UnitaryComputerSystem( ?, p$Name=?, p$Description=?)}" )cs.registerOutParameter ( 1, java.sql.Types.BIGINT ); //id$cs.setString( 2, "Bogus_UCS_1") ; //Namecs.setString( 3, "Created with mixture of positional & keyword args" ); // Descriptioncs.executeUpdate();long id = cs.getLong ( 1 );SQLWarning w = cs.getWarnings();if( w != null ) printWarnings( w );else System.out.println("Created UCS id$ = " + id );Destructor
Physical Schema
Inventory Database Schema in ZfD3
Case Study of CIM Schema Implementation in ZfD3

Legends for Schema Diagrams
Leaf Objects in the Database
Non-CIM Tables and Views in the ZfD Database Schema
| View Name | Description | Table that the View Uses | Inventory Component that Uses the View |
|---|---|---|---|
ZENworks.Processor.Family |
Contains the enum values and strings indicating the processor families. These enum values are described in DMI specification. |
t$ProcessorFamily |
Inventory Reporting |
ZENworks.ProcessorRole |
Contains the enum values and strings indicating the processor roles. These enum values are described in DMI specification. |
t$ProcessorRole |
Inventory Reporting |
ZENworks.OperatingSystemType |
Contains the enum values and strings indicating the types of operating systems. These enum values are described in DMI specification. |
t$OperatingSystemType |
Inventory Reporting |
ZENworks.VideoArchitecture |
Contains the enum values and strings indicating the different video adapter types. These enum values are described in DMI specification. |
t$VideoArchitecture |
Inventory Reporting |
MW_DBA.LockTable |
Inventory Storer maintains modification time stamps indicating the last modified time of the inventory information. The Storer may not store the inventory scan received if the time stamp is same. |
t$LockTable |
Inventory Storer |
The following table describes the CIM and extension classes that ZfD uses:
| CIM and Extension Class in ZfD | Description of the details that the Class Models |
|---|---|
CIM.PointingDevice |
Any pointing device available on the managed system. Mostly used to model the mouse. |
ZENworks.SystemInfo |
Identification details about the system such as serial number, asset tag, and others. |
ZENworks.Site |
Site ID and site name of the Inventory database. |
ZENworks.PointingDeviceDeviceDriver |
Device driver that is installed with the pointing device. |
ZENworks.SerialPort |
Serial ports on the managed system. |
ZENworks.ParallelPort |
Parallel ports on the managed system. |
ZENworks.ZENKeyboard |
Attributes modeling the properties of the system keyboard. |
ZENworks.BIOS |
BIOS software on the system. |
ZENworks.Bus |
System bus in the system. |
ManageWise.User |
Details of the user who was logged in to the workstation. |
ManageWise.MSDomainName |
Name of the domain to which the Windows NT workstation is attached. |
ManageWise.NDSName |
DN name and tree under which the managed workstation is registered in NDS. |
CIM.VideoBIOSElement: |
Video driver. |
CIM.Processor |
Processor of the workstation. |
CIM.Memory |
Total memory of the workstation. |
ZENworks.VirtualMemory |
Total virtual memory size of the workstation. |
ZENworks.Videoadapter |
Properties of the monitor and the adapter connecting it. |
ZENworks.ZENOperatingSystem |
Details of the operating system. |
ZENworks.InventoryScanner |
Details of the inventory scanner that has scanned for hardware and software details of the managed workstation |
ZENworks.NetwareClient |
NetWare client version of the workstation |
CIM.Product |
Software installed on the managed system. Key attributes are the names of the product, vendor, and version. |
CIM.EthernetAdapter |
Information on the properties of the network adapter. |
ZENworks.NetworkAdapterDriver |
Network card adapter driver information. |
CIM.IPProtocolEndpoint |
IP address of the workstation. |
CIM.IPXProtocolEndpoint |
IPXTM address of the workstation. |
CIM.LANEndpoint |
Active MACAddress. |
ManageWise.DNSName |
DNS Name of the workstation. |
ZENworks.SoundCard |
Description of the multimedia adapter on the workstation. |
CIM_POTSModem |
Physical configuration of the modem device. |
CIM_DMA |
Information about the system DMA channels. |
CIM.CacheMemory |
Information about the configured system cache. |
CIM.IRQ |
List of Interrupt channels and their status on the system. They are also associated to devices that use the specified interrupt number. |
ZENworks.MotherBoard |
Information about the motherboard on the workstation. |
CIM.PowerSupply |
Information about the power supply unit of the workstation. |
CIM.Battery |
Physical details of the system battery. |
CIM.Card |
Details of adapter cards mounted on the system board. |
CIM.Slot |
Expansion slots available on the system board. |
ZENworks.StoragePhysicalMedia |
Physical information about the storage devices on the workstation, such as hard disk, floppy drives, CD drives, and others. |
ZENworks.LogicalDiskette |
Drive mapped to the floppy drive. |
ZENworks.PhysicalDiskette |
Derived from ZENworks.StoragePhysicalMedia to model the floppy disk drive. |
ZENworks.PhysicalDiskDrive |
Derived from ZENworks.StoragePhysicalMedia to model the hard disk. |
ZENworks.LogicalDiskDrive |
Information about the local drives on the hard disk. |
CIM.LocalFileSystem |
Information about the local file system mounted on the hard disk. |
ZENworks.PhysicalCDROM |
Derived from ZENworks.StoragePhysicalMedia to model the CD drive. |
ZENworks.LogicalCDROM |
Drive mapped to the CD drive. |
ZENworks.BackupDisk |
Derived from ZENworks.StoragePhysicalMedia to model other backup disks like Jaz drives and Zip disks. |
ZENworks.LogicalBackupDisk |
Drives mapped to the backup devices on the workstation. |
The following schema diagrams of the CIM and extension schema model the Inventory database in ZfD:

The following are sample queries for retrieving the inventory information from the ZfD Inventory database. Refer to the schema diagrams in Schema Diagrams of CIM and the Extension Schema in ZfD to find out the associated schema classes and attribute information. Substitute the ID of the specified workstation in place of the ? value for u.id in the query. Modify the same query to get the information for a specified workstation as follows: Use the query as shown in query 5 to retrieve the ID of the specified workstation and substitute the ID in place of the ? value for u.id in the query. Use the query shown in query 5 to retrieve the ID of the specified workstation and substitute the ID in place of the ? for u.id$ in the query.




Sample Inventory Database Queries
SELECT u.id$,m.label,m.tree FROM managewise.NDSName m,cim.UnitaryComputerSystem u,managewise.Designates s where s.Designation=m.id$and s.HOST=u.id$SELECT m.Tag,m.Manufacturer,m.SerialNumber FROM cim.UnitaryComputerSystem u,zenworks.SystemInfo m,cim.ComputerSystemPackage s WHERE s.Antecedent=m.id$and s.Dependent=u.id$SELECT m.name,m.version FROM cim.Product m,cim.UnitaryComputerSystem u,zenworks.InstalledProduct s,managewise.NDSName m1,managewise.Designates s1 WHERE (s.Product=m.id$and s.ComputerSystem=u.id$) AND (s1.Designation=m1.id$and s1.Host=u.id$) AND m1.label='SJOHN164_99_139_79.WS' and m1.tree='Novell_AUS'SELECT m.DeviceID,m.Family,m.Stepping,m.OtherFamilyDescription, m.MaxClockSpeed,m.Role,m.UpgradeMethod FROM cim.Processor m,cim.UnitaryComputerSystem u,cim.ComputerSystemProcessor s managewise.NDSName m1,managewise.Designates s1 WHERE (s.PartComponent=m.id$and s.GroupComponent=u.id$) AND m1.label='SJOHN164_99_139_79.WS'SELECT s.host FROM managewise.NDSName m,managewise.Designates s WHERE m.label='SJOHN164_99_139_79.WS' and m.id$=s.DesignationSELECT m.DeviceID,m.Family,m.Stepping,m.OtherFamilyDescription,m.MaxClockSpeed,m.Role,m.UpgradeMethod FROM cim.Processor m,cim.UnitaryComputerSystem u, cim.ComputerSystemProcessor s u.id$=? and s.PartComponent=m.id$ and s.GroupComponent=u.id$ SELECT ip.Address, ipx.Address, mac.MACAddress FROM cim.IPProtocolEndpoint ip, cim.IPXProtocolEndpoint ipx, cim.LANEndpoint mac, cim.UnitaryComputerSystem u, cim.HostedAccessPoint s WHERE (s.Dependent=ip.id$ and s.Antecedent=u.id$) AND (s.Dependent=ipx.id$ and s.Antecedent=u.id$) AND (s.Dependent=mac.id$ and s.Antecedent=u.id$)SELECT ip.Address, ipx.Address, mac.MACAddress FROM cim.IPProtocolEndpoint ip, cim.IPXProtocolEndpoint ipx, cim.LANEndpoint mac, cim.UnitaryComputerSystem u, cim.HostedAccessPoint s WHERE (s.Dependent=ip.id$ and s.Antecedent=u.id$) AND (s.Dependent=ipx.id$ and s.Antecedent=u.id$) AND (s.Dependent=mac.id$ and s.Antecedent=u.id$)AND u.id$=?SELECT m.DEVICEID, m.TotalSize, m.VolumeSerialNumber, m.Caption FROM zenworks.LogicalDiskDrive m, cim.UnitaryComputerSystem u, cim.SystemDevice s WHERE s.PartComponent=m.id$ AND s.GroupComponent=u.id$ and u.id$=?