1.4 Identity Manager - Installationsprogramme und Services

In den folgenden Abschnitten werden die Installationsprogramme und Services von Identity Manager erläutert. In diesem Abschnitt werden die verschiedenen Services aufgezeigt, die zu einem voll funktionsfähigen Identity Manager gehören.

1.4.1 Installationsprogramme

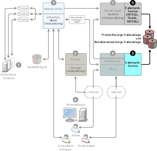
Identity Manager verfügt über drei verschiedene Installationsprogramme mit sieben Services, die installiert und konfiguriert werden müssen. In der folgenden Grafik erhalten Sie einen Überblick über alle Services, mit denen Identity Manager voll funktionsfähig wird.

Abbildung 1-1 Grafischer Überblick über die sieben Identity Manager-Services

Im Folgenden finden Sie eine Liste der Installationsprogramme und der Komponenten, die bei den einzelnen Installationsvorgängen installiert werden.

HINWEIS:Vor der Installation der Identity Manager-Komponenten muss zunächst die hierfür erforderliche Software installiert werden: eDirectory 8.7.3.6 oder höher (für die Services, die an den Positionen 1 und 3 in der obigen Grafik angezeigt werden), Security Services 2.0.4 mit NMAS™ 3.1.3 (für die Positionen 1 und 3), iManager 2.6 oder höher (für Position 2) und Novell Audit 2.0.2 Starter Pack oder Sentinel™ 5.1.3 (für Position 3). Sie können die erforderliche Software von der Download-Website von Novell herunterladen. Eine ausführliche Liste der Voraussetzungen und Anforderungen finden Sie in Abschnitt 1.5, Systemanforderungen für Identity Manager.

Installation des Identity Manager-Metaverzeichnis-Systems

Der Installationsvorgang führt folgende Funktionen aus:

  • Erweitert das eDirectory-Schema für das gesamte Identity Manager-Produkt.

  • Installiert die Metaverzeichnis-Engine und den System-Service.

  • Installiert die Identity Manager-Plugins für iManager.

  • Installiert den Remote Loader des Metaverzeichnis-Systems (sofern ausgewählt).

  • Installiert die Treiber der verbundenen Systeme. (Die Treiber werden installiert, sind aber bis zu ihrer Initiierung inaktiv.)

  • Installiert die Identity Manager-Berichte sowie die Dienstprogramme und Werkzeuge des Metaverzeichnis-Systems.

Installation der Benutzeranwendung und des Bereitstellungsmoduls

Unter Linux* und Windows werden die folgenden Services installiert:

  • JBoss und MySQL* (sofern ausgewählt).

  • Die WAR-Datei erfordert das Ausführen der Benutzeranwendung.

Installation von Designer

Für Linux und Windows gibt es separate Installationsprogramme. Sie führen die folgenden Aufgaben aus:

  • Installation des Eclipse*-Framework

  • Installation der grundlegenden Plugins

  • Installation der Metaverzeichnis-Plugins

  • Installation der Verzeichnisabstraktionsschicht-Plugins

  • Installation des Workflow-Editor-Plugins

1.4.2 Services

Identity Manager umfasst sieben Services, die Sie installieren und konfigurieren können. Alle sieben Services können auf einem einzelnen Computer installiert und konfiguriert werden, auch wenn dies in einer Produktionsumgebung nicht empfohlen wird. Sie können auch pro Computer nur einen Service anbieten bzw. eine beliebige Anzahl dazwischen. Die unterstützten Hardware- und Software-Voraussetzungen für die einzelnen Services finden Sie in Abschnitt 1.5, Systemanforderungen für Identity Manager.

Metaverzeichnis-System-Service

Dieses System wird als Identitätsdepot verwendet. In einer Produktionsumgebung wird nur eine Instanz der Metaverzeichnis-Engine benötigt.

Abbildung 1-2 Metaverzeichnis-Systemservice

Wenn Daten in einem dieser Systeme geändert werden, erkennt die in Identity Manager enthaltene Metaverzeichnis-Engine diese Änderungen und gibt sie auf der Basis der definierten Geschäftsregeln an die verbundenen Systeme weiter. Mit dieser Lösung können Sie für beliebige Daten autorisierte Datenursprünge erzwingen (eine Anwendung zur Personalverwaltung ist beispielsweise Eigentümer der ID eines Benutzers, während ein Messaging-System möglicherweise Eigentümer der Email-Kontoinformationen eines Benutzers ist).

Informationen zum Installieren von Identity Manager und diesem Service finden Sie in Abschnitt 4.0, Installation von Identity Manager. Eine Liste der Voraussetzungen, die vor der Installation von Identity Manager erfüllt sein müssen, finden Sie in den Systemanforderungen für Metaverzeichnis-System Metaverzeichnis-Engine Novell Audit Agent Service-Treiber Identity Manager-Treiber Dienstprogramme (einschließlich Anwendungs-Dienstprogrammen und dem Werkzeug für das Novell Audit-Setup).

Webbasierte Administrationsservices

Abbildung 1-3 Webbasierter Administrationsservice

Verwenden Sie diesen Service für die Administration von eDirectory und des Metaverzeichnis-Systems mit iManager 2.5 und höher. Identity Manager und die Benutzeranwendungs-Plugins müssen installiert sein. Installieren Sie die Identity Manager-Plugins in iManager auf dem Server, auf dem Sie Identity Manager installieren. Informationen zum Installieren der Identity Manager-Plugins und dieses Services finden Sie in Abschnitt 4.0, Installation von Identity Manager.

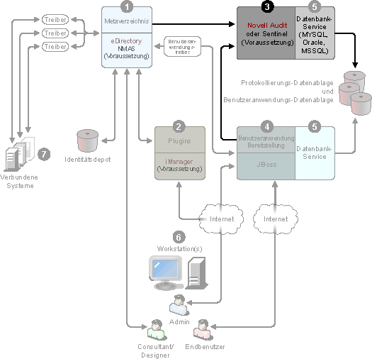
Sichere Protokollservices

Abbildung 1-4 Sicherer Protokollservice

Repository für das Protokollieren von Ereignissen (die Identity Manager-Software wird nicht auf diesem Server installiert, aber ein sicherer Protokollservice ist obligatorisch). Dies ist ein zentraler Service, der von Identity Manager und den Benutzeranwendungs- und Workflow-System-Services verwendet wird und separat von der Download-Website von Novell heruntergeladen werden kann.

Wählen Sie auf der Download-Website im Pulldown-Menü Produkt oder Technologie die Option Audit und klicken Sie auf Suchen. Klicken Sie auf Audit 2.0.2 Starter Pack. Folgen Sie den Installationsanweisungen, die im Starter Pack enthalten sind.

Benutzeranwendung und Bereitstellungsmodul

Abbildung 1-5 Benutzeranwendung und Bereitstellungsmodul

Informationen zum Installieren dieses Services finden Sie in Abschnitt 5.0, Installation der Benutzeranwendung. Die unterstützten Hardware- und Software-Voraussetzungen für die einzelnen Services finden Sie in Abschnitt 5.1, Voraussetzungen für die Installation.

Datenbankservice

Sowohl für die sichere Protokollierung als auch für die Endbenutzeranwendung und das Workflow-System wird eine Datenbank benötigt. Sie können für beide Anwendungen dieselbe Datenbank einrichten oder jeder Anwendung eine eigene Datenbank zuordnen.

Abbildung 1-6 Datenbankservice

Die sichere Protokollierung umfasst keine spezielle Datenbank. Sie können jedoch auch die MySQL-Datenbank verwenden, die zum Lieferumfang der Benutzeranwendung und der Bereitstellung gehört. Die Benutzeranwendung enthält den JBoss-Anwendungsserver Version 4.2.0 und erfordert JRE* 1.5.0_10. Informationen zum Installieren dieses Services finden Sie in Abschnitt 5.2, Installation und Konfiguration.

Arbeitsstationen

Abbildung 1-7 Arbeitsstationsservices für Designer

Sie werden für Designer verwendet, um das Identity Manager-System zu entwerfen, bereitzustellen und zu dokumentieren, sowie für Dienstprogramme, Berichte und Werkzeuge, die im Produkt enthalten sind. Informationen zum Installieren von Designer auf einer Arbeitsstation finden Sie im Abschnitt zur „Installation“ im Handbuch Designer 2.1 für Identity Manager 3.5.1.

Verbundene Systeme

Hier werden die Treiber gehostet. Verbundene Systeme können Anwendungen, Datenbanken, Server und andere Services sein. Jede verbundene Anwendung muss von Benutzern mit anwendungsspezifischen Kenntnissen und Verantwortlichkeiten bedient werden. Für jeden Treiber muss das verbundene System verfügbar sein und die relevanten APIs bereitgestellt werden.

Abbildung 1-8 Verbundene Systeme

Die Treiber werden als Teil der Installation von Identity Manager installiert. Informationen zum Installieren von Identity Manager und diesem Service finden Sie in Abschnitt 4.0, Installation von Identity Manager. Wenn Sie mehr zur Konfiguration von Treibern erfahren möchten, lesen Sie die treiberspezifische Dokumentation auf der Website zur Identity Manager-Treiber-Dokumentation