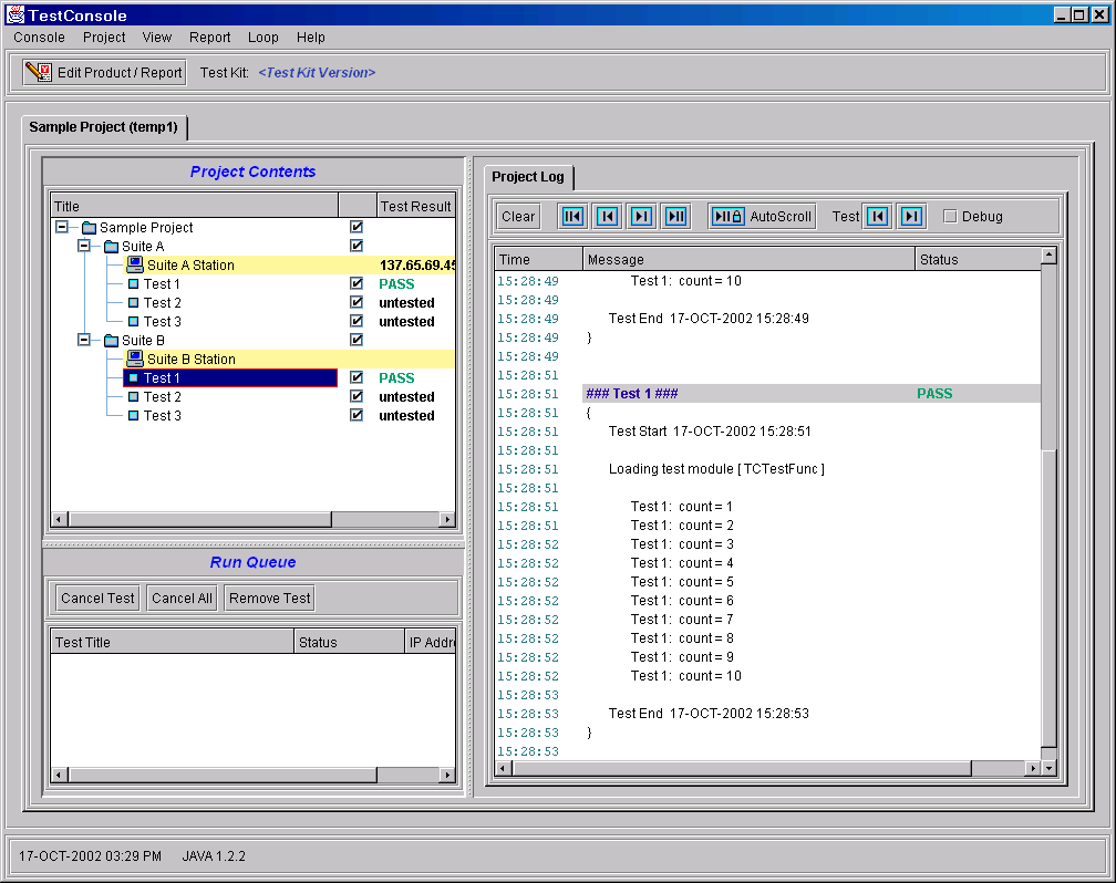
Figure 3-2 Shows the TestConsole Project Window - Tiled View

The TestConsole main window displays the following panels:
These panels can be displayed as tiled or tabbed. You can change the display in the View menu.
NOTE:Use the tabbed view if your monitor has a low resolution.
Each open test project is displayed on its own tab and can be quickly accessed by clicking on the tab with the test project name.
The Project Contents panel uses an expanding tree format to display the tests associated with the project you have chosen. For example, to expand or collapse a group of tests, click on the plus or minus icons next to the test.
Figure 3-3 Shows the Project Contents panel of the TestConsole window.

There are three columns in the Project Contents panel. The first column displays the title of the test. The second column indicates whether the test is selected to be run as part of a group. The third column indicates the final test result (untested, pass, fail, etc.).
The Project Contents panel may also display a Station Address icon (computer icon) to enable you to select your test station (see Section 3.5, Selecting Test Stations).
To run tests (or test groups) and view properties, right-click on any item in the Project Contents panel and choose an item from the popup menu. You may also double-click the test, test group, or suite that you want to run.
To select or de-select a test, click on the check marks in the second column. A test is selected if a check mark appears in the column. You can then run all tests in a group, suite, or project and it will skip the tests that have been de-selected.
The Run Queue panel displays the tests that are currently running or queued to run. It displays the test name, its running status and the IP address of the test station.
Figure 3-4 Shows the Run Queue panel of the TestConsole window.

The Cancel Test button enables you to cancel individual tests that are queued to run.
The Cancel All button cancels all tests that are queued to run.
The Remove Test button allows you to remove a test, even if it is hung.
NOTE:When a test is running, the word “running” appears in the status column. If the station under test loses its connection the status column will indicate the broken connection.
The Project Log panel displays a running log of the tests in your test project. It records the time each test started and finished, the result of the test, and other pertinent information.
NOTE:To display additional information about the test, errors, warnings, and failures in the Project Log panel, run the test in debug mode (see Section 3.6, Testing in Debug Mode). Not all tests provide debug information.
The following graphic displays the control buttons and their functions in the log toolbar.
Figure 3-5 Shows the Project Log toolbar.
