第3章
この章では、exteNd Directorアプリケーションにおける概念検索の動作を設定する包括的なオプションセットの使用方法および変更方法について説明します。
この章では、次のトピックについて説明します。
exteNd Directorは、洗練されたAutonomyベース概念検索をアプリケーションで実装するための機能の豊富で強力なセットを提供しています。この環境内では、設計時または実行時に設定可能ないくつかの検索オプションを変更して、検索の技術や動作を調整できます。次のことが調整できます。
検索オプションについての詳細は、次のとおりです。
|
対象 |
参照先 |
|---|---|
|
オプションの完全なセットについての詳細 |
|
|
変更するオプションを決める方法についての説明 |
次の決定マトリックス |
|
検索オプションを設定する方法の説明 |
検索オプションを設定する前に、アプリケーションで必要な検索機能についての重要な決定要素を考慮してください
|
決定 |
アクション |
|---|---|
|
exteNd Director DRE (DynamicReasoning Engine)を設定する方法 |
DRE Administrationコンソールを使用して、特定ポートを使用した特定ホストで実行するDREとの接続を設定します。を参照してください。 |
|
検索するドキュメントのタイプ |
オプション(インポート可能なMIMEタイプおよびインポート可能なファイル拡張子)を設定して、検索用のインデックス作成の対象とするサポートドキュメントのMIMEタイプおよび関連付けられたファイルの拡張子を指定します。 |
|
バイナリドキュメント形式または通常のテキスト形式のどちらを検索するか |
オプション(バイナリドキュメント形式のサポート およびバイナリドキュメントテキストフィルタのインストールディレクトリ)を設定して、バイナリドキュメント検索を有効にします。 |
|
CM (Content Management)リポジトリおよび対応する exteNd Director DREデータベースをCMリポジトリでの更新時に同期化する方法 |
オプション (同期モード、即時同期化を起動する操作およびバッチアップする削除ドキュメントの数)を設定して、同期化動作を指定します。 |
|
概念検索のインデックスを作成する情報のタイプ |
オプション (ドキュメントコンテンツのインデックス作成、標準ドキュメントメタデータのインデックス作成およびカスタムドキュメントメタデータのインデックス作成)を設定して、インデックスを作成するコンテンツおよびメタデータを指定します。 注記: インデックス作成プロセスで有益な結果を得られるように、これらのオプションの少なくとも1つを有効にすることをお勧めします。 |
|
インデックス作成プロセスの詳細エラー管理を行うかどうか |
オプション(インポート中のデバッグ)を設定します。 |
|
数値の検索を行うかどうか |
数値の検索で説明しているように、Autonomy DRE設定ファイルでIndexNumbers = 1を設定します。 |
|
他の言語での検索を行うかどうか |
他の言語での検索で説明されているように、言語固有設定パラメータを設定し、センテンス分割ファイルを指定します。 |
検索オプションを変更するには、複数の方法があります。
検索オプションを変更する場合に推奨される操作手順は、次の図のとおりです。

重要: exteNd Directorプロジェクトを作成する場合、設計時にexteNd Directorプロジェクトウィザードで関連の設定を変更するか、既存のexteNd Directorプロジェクトでconfig.xmlファイルを変更することによって、exteNd Director環境のDRE Administrationコンソールで行う変更を反映する必要があります。
exteNd Director DREを管理するためのグラフィカルユーザインタフェースであるDRE Administrationコンソールを使用して、exteNd Director DREを設定できます。設定方法については、DRE検索オプションの設定で説明しています。
検索オプションのサブセットは、カスタムのexteNd Directorプロジェクトを作成する場合、設計時に変更できます。
カスタム設定時に、exteNd Directorプロジェクトウィザードの[コンテンツ管理検索オプション]パネルでこれらのオプションを設定できます。設定手順については、『exteNd Directorアプリケーションの開発』のexteNd Directorアプリケーションの設定に関する章で説明しています。
標準のexteNd Directorプロジェクトを作成する場合、これらのオプションは自動的にデフォルト値に設定されるため、変更することはできません。ただし、既存のexteNd Directorプロジェクトでの検索オプションの設定で説明されているように、プロジェクトを作成した後でこれらのデフォルトを上書きすることはできます。
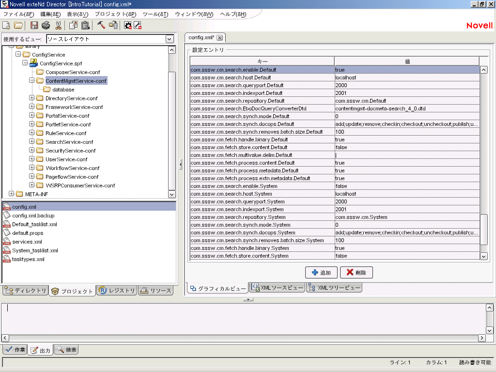
既存のexteNd Directorプロジェクトですべての検索オプションの設定を変更するには、CM (Content Management)環境設定ファイルconfig.xmlを編集します。このファイルでオプションを変更する場合、プロジェクトを再展開して変更を有効にする必要があります。
この環境設定ファイルのスナップショットは、次のとおりです。

図で示されているように、この環境設定ファイルには、それぞれキーと値で説明されたプロパティのセットが含まれています。
上の図で選択されている検索オプションのXML仕様の例は、次のとおりです。このオプションは、デフォルのトCMリポジトリでAutonomyベース概念検索機能を有効にします。
<property> <key>com.sssw.cm.search.enable.Default</key> <value>true</value> </property>
すべての検索オプションの詳細については、を参照してください。
使用する各CM (Content Management)リポジトリで定義する必要のある検索オプションのサブセットがあります。
Content Management環境設定ファイルをスクロールすると、これらの検索オプションではキーにリポジトリ名が追加されていることが分かります。たとえば、デフォルトのCMリポジトリで定義されるオプションには、テキスト文字列Defaultで終わるキーがあります。
いくつかの検索オプションをランタイム時にプログラム的に設定するには、Search APIのEbiDataFetcherDelegateクラスで定義されているメソッドを呼び出すexteNd Directorコンポーネントを作成します。これらの設定は、ランタイムセッション中のみ有効です。
ランタイム時に変更できるオプションは、次のとおりです。
|
オプション |
EbiDataFetcherDelegateメソッド |
|---|---|
特定の検索オプションを設定するには、exteNd Directorインストールディレクトリのautonomy\\engine\\DirectorDRE.cfgにあるDRE環境設定ファイル内で直接DREパラメータを変更します。
このファイルで設定を変更した後、DREを再起動(DREのリセットを参照)して、データのインデックスを再作成(インデックス作成の強制実行を参照)する必要があります。
Copyright © 2004 Novell, Inc. All rights reserved. Copyright © 1997, 1998, 1999, 2000, 2001, 2002, 2003 SilverStream Software, LLC. All rights reserved. more ...